LEMON Manuals: Even more car manuals for everyone: 1960-2025
Home >> Infiniti >> 2024 >> QX55 Essential >> Repair and Diagnosis (Single Page) >> Accessories & Equipment >> Seats >> Automatic Drive Positioner >> System Description >> System >> Memory Function >> System Description
April 5, 2026: LEMON Manuals is launched! Read the announcement.

System Description

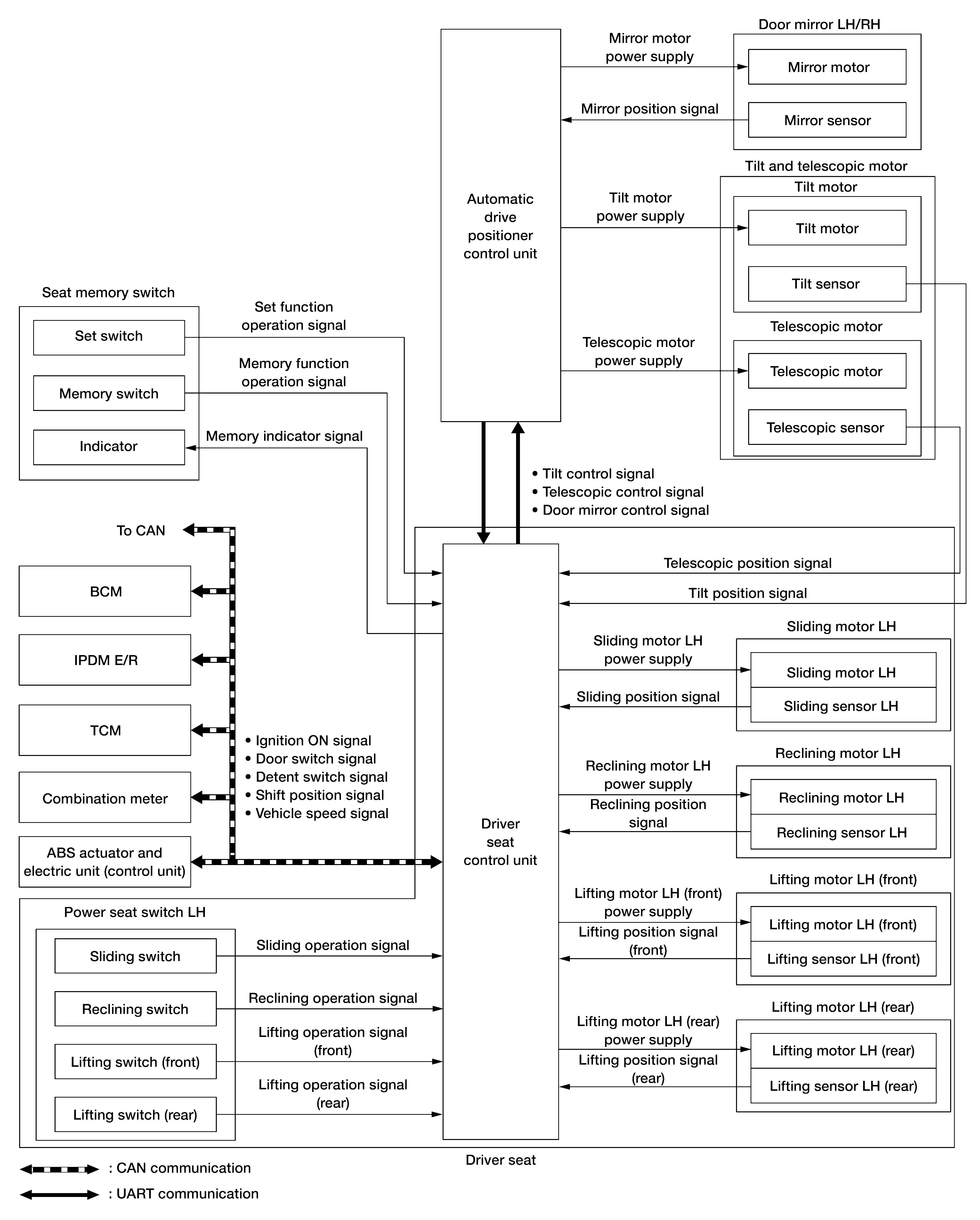
SYSTEM DIAGRAM 

GNSDB139376Courtesy of NISSAN NORTH AMERICA, INC.

INPUT SIGNAL AND OUTPUT SIGNAL 

Several types of signal are transmitted from the following units to the driver seat control unit via CAN communication:

Component Signal
ABS actuator and electric unit (control unit) Vehicle speed signal
Combination meter Vehicle speed signal
IPDM E/R Detention switch signal
BCM Ignition switch signal
TCM Shift position signal

System Description 

OUTLINE 

The driver seat control unit can store the optimum driving positions (seat, steering column and door mirror position) for 2 people. If the front seat position is changed, one-touch (pressing desired memory switch) operation allows changing to the other driving position.

NOTE: SYMBOL For further information for the memory storage procedure, refer to the appropriate service information.

OPERATION PROCEDURE 

  1. Ignition switch ON.
  2. Press desired memory switch.
  3. Front seat LH, steering column and door mirror will move to the memorized position.

OPERATION CONDITION 

Satisfy all of the following items. The memory function is not performed if these items are not satisfied.

Item Request status
Switch inputs
  • Power seat switch LH
  • ADP steering switch
  • Door mirror remote control switch
  • Set switch
  • Memory switch
OFF(Not operated)
CVT selector lever P position
Memory function Registered
Vehicle speed 0 MPH (0 km/h)
CONSULT Not connected

However, the memory operation can be performed for 45 seconds after opening the front door LH (front door switch LH OFF →ON) even if the ignition switch is OFF.

DETAIL FLOW 

Order Input Output Control unit condition
1 Memory switch - The memory switch signal is inputted to the driver seat control unit when memory switch 1 or 2 is operated. Memory switch signal is inputted to automatic drive positioner control unit via UART communication.
2 - Motors(seat, steering column, door mirror) Driver seat control unit operates each motor of seat when it recognizes the memory switch pressed and requests each motor operation to automatic drive positioner control unit via UART communication. The automatic drive positioner control unit operates each motor.
Memory switch indicator Driver seat control unit requests the flashing of memory indicator while either of the motors is operating. The driver seat control unit illuminates the memory indicator.
3 Sensors(seat, steering column, door mirrors) - Driver seat control unit judges the operating seat position with each seat sensor input. The positions of the steering column and outside mirrors are monitored with each sensor signal. Driver seat control unit stops the operation of each motor when each part reaches the recorded address.
4 - Memory switch indicator Driver seat control unit requests the illumination of memory indicator after all motors stop. The driver seat control unit illuminates the memory indicator for 5 seconds.