LEMON Manuals: Even more car manuals for everyone: 1960-2025
Home >> Infiniti >> 2024 >> QX55 Essential >> Repair and Diagnosis >> Electrical >> Charging Systems >> Charging System >> Basic Inspection >> Diagnosis And Repair Work Flow >> Work Flow (Without 165-DSS-5000P)
April 5, 2026: LEMON Manuals is launched! Read the announcement.

Work Flow (Without 165-DSS-5000P)

Before performing a generator test, make sure that the battery is fully charged. A 30-volt voltmeter and suitable test probes are necessary for the test.

OVERALL SEQUENCE 

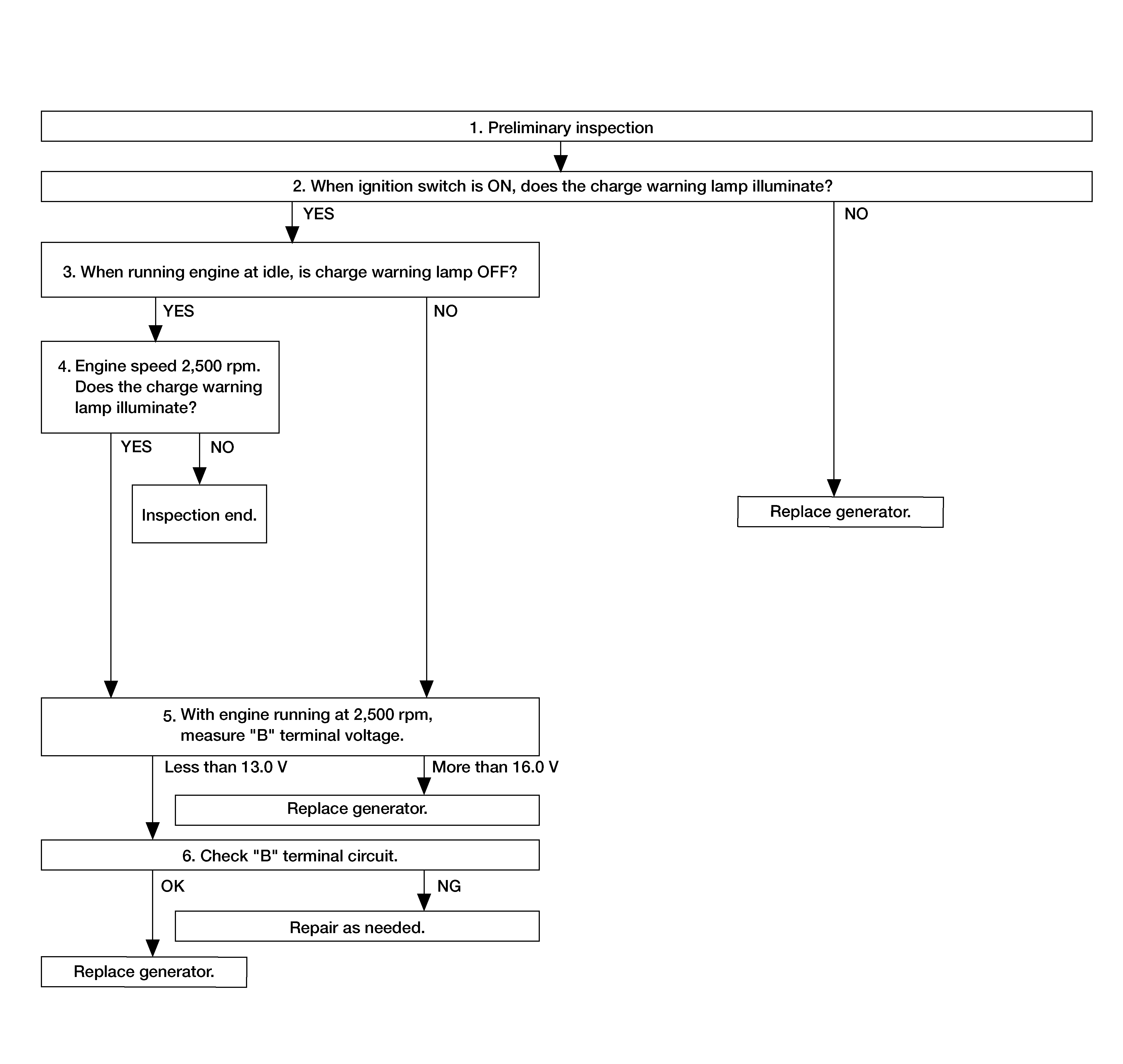
GNSDB127841Courtesy of NISSAN NORTH AMERICA, INC.

DETAILED FLOW 

  1. PRELIMINARY INSPECTION 
    1. Perform the preliminary inspection. Refer to Diagnosis Procedure .

    >>

    GO TO 2.

  2. INSPECTION WITH CHARGE WARNING LAMP (IGNITION SWITCH IS ON) 
    1. When ignition switch is ON.

    Does the charge warning lamp illuminate?

    YES>>

    GO TO 3.

    NO>>

    Replace generator. Refer to Removal and Installation .

  3. INSPECTION WITH CHARGE WARNING LAMP (IDLING) 
    1. Start the engine and run it at idle

    Does the charge warning lamp turn OFF?

    YES>>

    GO TO 4.

    NO>>

    GO TO 5.

  4. INSPECTION WITH CHARGE WARNING LAMP (ENGINE AT 2, 500 RPM) 
    1. Increase and maintain the engine speed at 2, 500 rpm.

    Does the charge warning lamp illuminate?

    YES>>

    GO TO 5.

    NO>>

    Inspection End.

  5. MEASURE "B" TERMINAL VOLTAGE 
    1. Start engine. With engine running at 2, 500 rpm, measure "B" terminal voltage.

    What voltage does the measurement result show?

    Less than 13.0 V>>

    GO TO 6.

    More than 16.0 V>>

    Replace generator. Refer to Removal and Installation .

  6. "B" TERMINAL CIRCUIT INSPECTION 
    1. Check "B" terminal circuit. Refer to Diagnosis Procedure .

    Is the inspection result normal?

    YES>>

    Replace generator. Refer to Removal and Installation .

    NO>>

    Repair as needed.