System Description
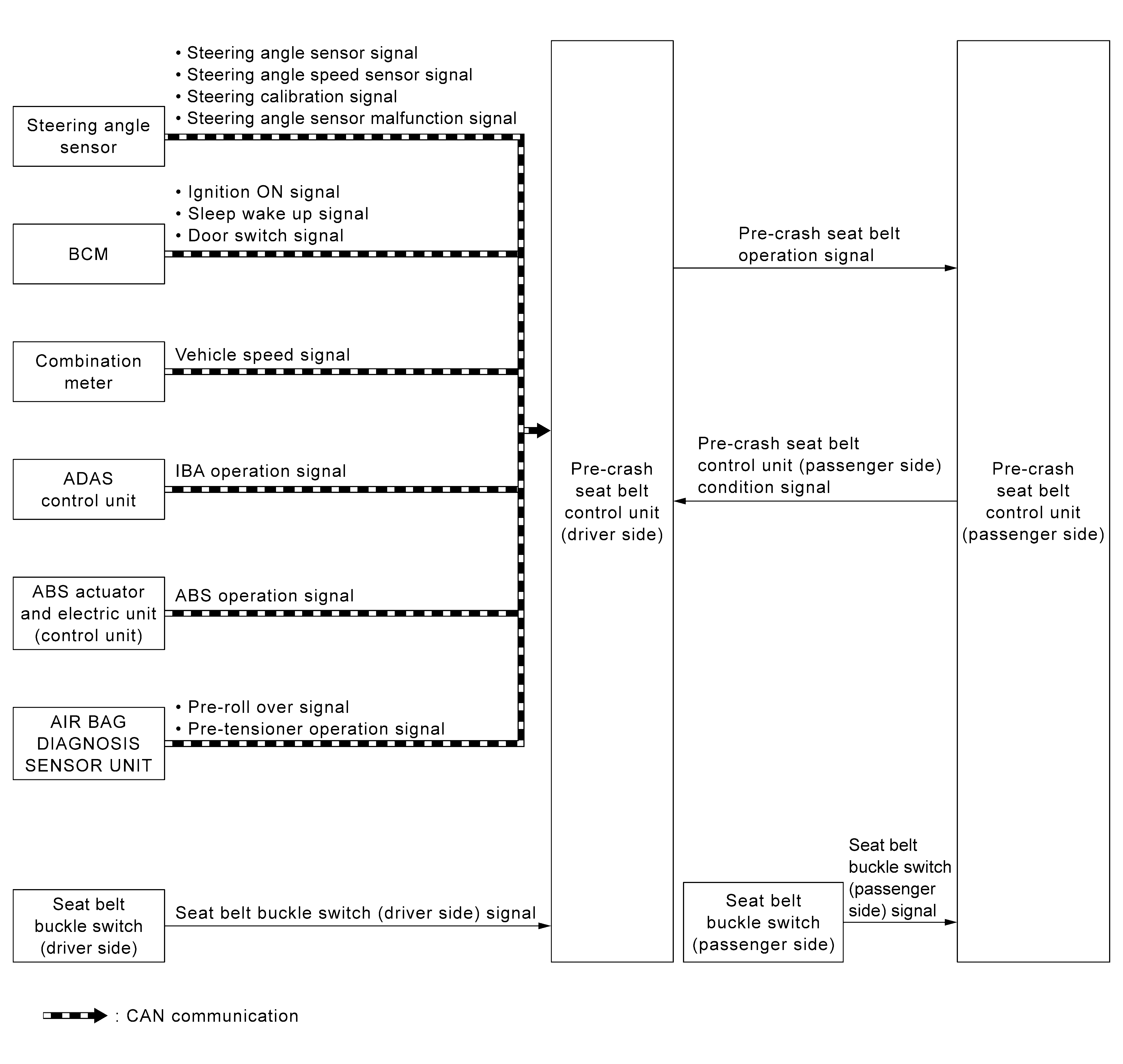
System Diagram
- Pre-crash seat belt system integrates control unit and motor in driver and passenger seat belt retractors.
- Provides a sense of ease when pre-crash seat belt control unit judges the emergency braking operation, the intelligent brake assistance operating status, the continuous ABS operating status, the emergency steering wheel operation, the excessive vehicle inclination status, or the lateral slippage status during cornering.
The motor immediately retracts the seat belt and suppresses change in occupant posture.
- Even in a situation where a collision is unavoidable, effects of other safety devices, like the air bag, are maximized and damages are reduced.
- Motor retracts seat belt when unfastening and extracts seat belt when fastening to reduce the feeling of pressure. (comfort function)
FUNCTION DESCRIPTION
Pre-crash seat belt system operates under the following conditions.
- During emergency brake operation
- When ABS continuously operates
- When intelligent brake assistance operates
- When lateral slippage during cornering occurs
- When steering wheel is rotated for emergency
- When the vehicle inclined excessively
- When comfort function operates
OPERATION CONDITION
Operation while driving
- Operation start and stop conditions of pre-crash seat belt system are as shown in the following table.
- The activation and deactivation conditions of pre-crush seat belt are as per the following.
| Operation item | Operation start condition | Operation stop condition |
|---|---|---|
| During emergency brake operation |
|
|
| When ABS continuously operates |
|
|
| When intelligent brake assistance operates | System detects that intelligent brake assistance is in operating status | 2 seconds after operation start |
| When lateral slippage during cornering occurs |
|
|
| When steering wheel is rotated for emergency |
|
|
| When the vehicle inclined excessively |
|
|
NOTE:
For details of intelligent brake assist system. Refer to System Description
.
Comfort function
- Seat belt is retracted and the looseness is reduced in the state as shown in the following table.
- Operation start and stop conditions of pre-crash seat belt system are as shown in the following table.
Operation item Activating condition Deactivating condition Door open - Seat belt is in not fastened state
- Door is operated to open from closed
- Vehicle stopped
- Seat belt retract is complete
- 13 seconds after start retracting
Seat belt is fastened - When door is closed
- Seat belt is fastened
- Seat belt is unfastened
- 1 second after operation
Seat belt is release Seat belt is unfastened - Seat belt retract is complete
- 10 seconds after start retracting
Operation Prohibited Condition
Pre-crash seat belt system does not operate in the following conditions.
- When seat belt is not fastened (only the seat belt that is not fastened does not operate)
- When motor is overheat due to contentious operation*1
- When the system is in fail-safe mode
*1: System operation is temporarily deactivated to avoid overheating, when comfort function is continuously operated (18 times or more) during a short period of time by fastening and unfastening seat belts or opening and closing doors.
MALFUNCTION WARNING
When system malfunction is detected, comfort function is deactivated to warn customer of system malfunction.