LEMON Manuals: Even more car manuals for everyone: 1960-2025
Home >> Infiniti >> 2024 >> QX80 Premium Select, AWD >> Repair and Diagnosis >> Steering >> Steering Column >> Steering System >> Description >> System >> Heated Steering Wheel System >> System Description
April 5, 2026: LEMON Manuals is launched! Read the announcement.

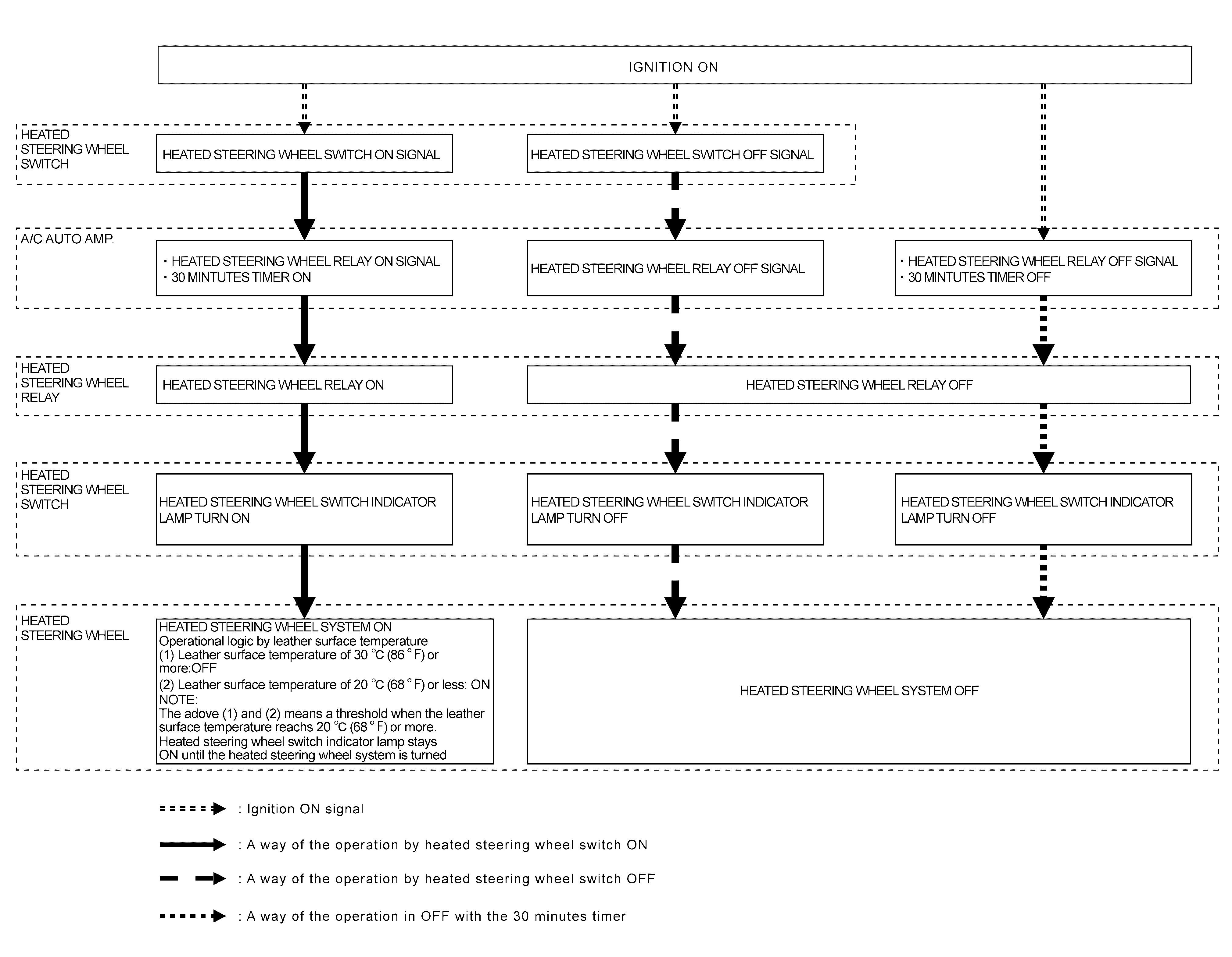
System Description

The heated steering wheel switch controls the heated steering wheel relay. When the heated steering wheel switch is turned on, the heated steering wheel relay is energized and the heated steering wheel system will operate. The heated steering wheel system will turn off when the heated steering wheel temperature reaches approximately 30°C (86°F). Heated steering wheel system operation can also be canceled by pressing the heated steering wheel switch again. In addition, the heated steering wheel switch incorporates a timer and turns OFF the heated steering wheel relay to exit the heated steering wheel system when the operating time reaches a certain time.

NOTE: If the surface temperature of the steering wheel is below 20°C (68°F), the system will heat the steering wheel and cycle off and on to maintain a temperature above 20°C (68°F). The indicator light will remain on as long as the system is on. Push the switch again to turn the heated steering wheel system off manually. The indicator light will go off.

SYSTEM DIAGRAM 

GNSDB145356Courtesy of NISSAN NORTH AMERICA, INC.