LEMON Manuals: Even more car manuals for everyone: 1960-2025
Home >> Lexus >> 2003 >> LS 430 >> Repair and Diagnosis >> Body & Frame >> Door Locks >> Engine Immobilizer System >> Registration Procedure
April 5, 2026: LEMON Manuals is launched! Read the announcement.

Registration Procedure

  1. DESCRIPTION OF CODE REGISTRATION 

    HINT:

    The key has 2 codes: the immobiliser code and the wireless code, which need to be registered.

    1. NEW REGISTRATION OF KEY: (Example: New "Key 1" registration)
      OPERATION

      Step Operation Target ECU Refer to
      1 Register the immobiliser code of key 1 to transponder key ECU. Transponder key ECU  3.
      2 Register the smart code of key 1 to theft deterrent ECU. Theft deterrent ECU REGISTRATION PROCEDURE
    2. IN CASE OF REPLACING TRANSPONDER KEY ECU
      OPERATION

      Step Operation Target ECU Refer to
      1 Register the immobiliser code of key to transponder key ECU. Transponder key ECU  2
      2 Register the ECU COMMUNICATION ID. (to transponder key ECU) ECM  5
    3. IN CASE OF REPLACING ECM
      OPERATION

      Step Operation Target ECU Refer to
      1 Register the ECU COMMUNICATION ID. (to transponder key ECU) ECM  5
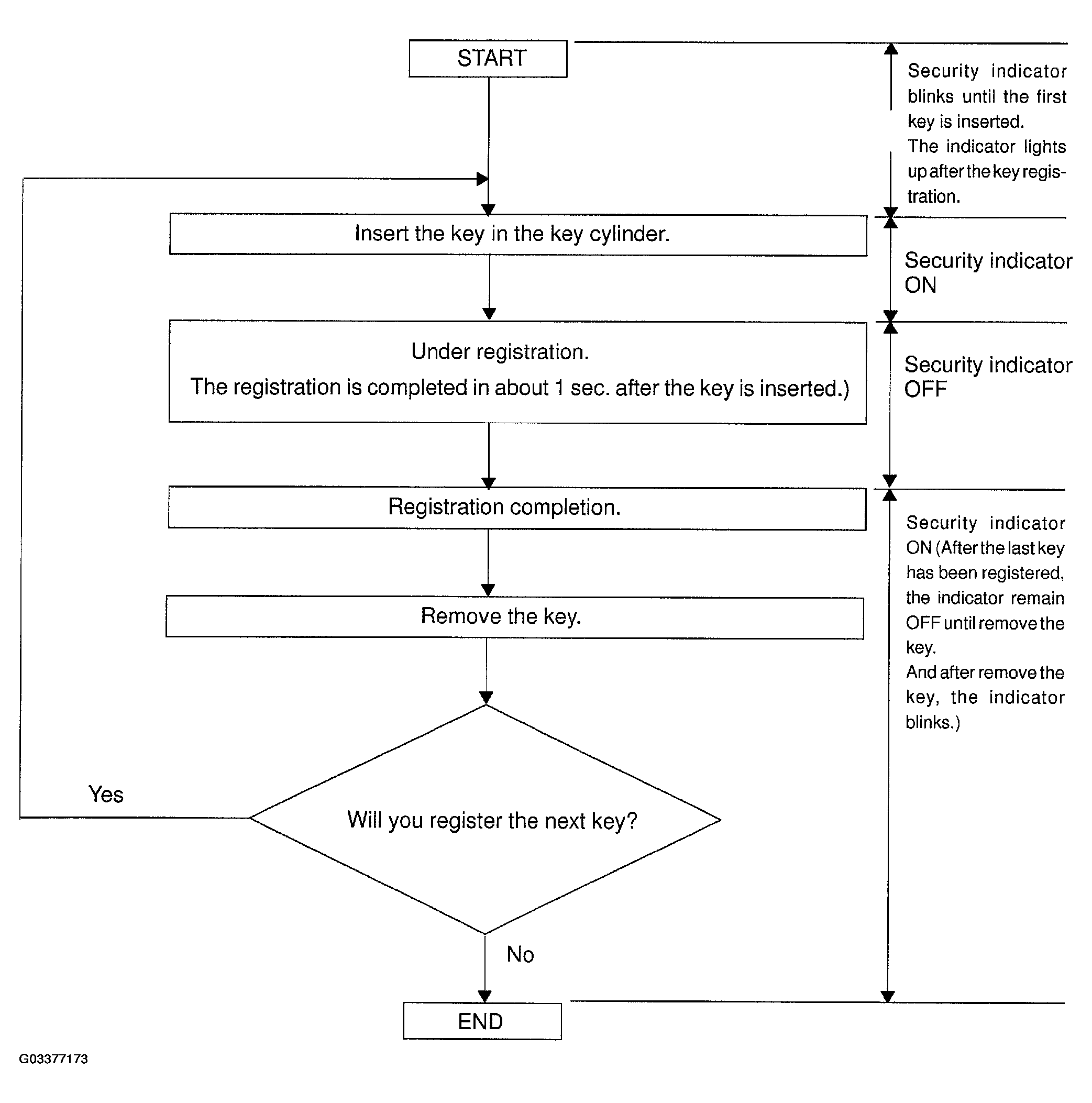
  2. KEY REGISTRATION IN AUTOMATIC REGISTRATION MODE 
    1. Registration of a new key.

      HINT:

      • This must be done when you install a new Transponder key ECU.
      • The new Transponder key ECU is on the automatic key code registration mode. The already fixed number of key codes for this Transponder key ECU can be registered.
      • On this type of vehicle, up to 3 key codes can be registered.
      • In the automatic registration mode, 3 master keys and 1 sub-key can be registered however, the registration order is not specially determined.
        Fig 1: Key Registration In Automatic Registration Flow Mode
        G03377173Courtesy of © TOYOTA, LICENSE AGREEMENT TMS1002

      HINT:

      • When a key is not inserted in the key cylinder on the automatic registration mode, the security indicator always lights on.
      • When the immobiliser system operates normally and the key is pull out, the security indicator blinks.
      • When key code registration could not be performed, code 2-1 is output from the security indicator and when inserted the already key, code 2-2 is output.
        Fig 2: Indicator Light Blinking Pattern
        G03377174Courtesy of © TOYOTA, LICENSE AGREEMENT TMS1002
    2. Automatic registration mode completion

      If completing the mode forcibly when more than 1 master key code have been registered on the automatic registration mode, perform the following operation using the already registered key. Turn the ignition switch ON/OFF alternately more than 5 times in 10 sec.

  3. REGISTRATION OF ADDITIONAL KEY 

    There is 2 ways for registration of additional key; one is by switch operation and the other is by LEXUS handheld tester.

    HINT:

    • It is possible to register up to 5 master key codes and 3 sub key codes.
    • The registration operation will be cancelled if each operation is not completed with the specified time.
    • When the "Ignition cylinder set" or the "Lock cylinder set" is replaced, remove the transmitter module from the original master key (with the transmitter built in), install this transmitter module to the newly bought key and use it as a master key. If necessary, use this master key to register other keys.
    NOTE: When the ignition cylinder alone is replaced, the new key (with the transmitter built in) can perform the door lock/unlock operation by wireless operation, but not by inserting it in the door key cylinder.
    Therefore, take along the key (original key) for door lock/unlock to avoid the troubles caused by the battery shutoff of the new key's transmitter.
    1. By LEXUS Hand-Held Tester:
      Fig 3: Registration Of Additional Key Flow Procedure (1 Of 2)
      G03377175Courtesy of © TOYOTA, LICENSE AGREEMENT TMS1002

      HINT:

      • This section is to show briefly the registration procedure using the LEXUS hand-held tester.
      • For detailed procedures, please refer to the prompts on the tester screen.
    2. By Switch Operation:
      Fig 4: Registration Of Additional Key Flow Procedure (2 Of 2)
      G03377176Courtesy of © TOYOTA, LICENSE AGREEMENT TMS1002
  4. ERASURE OF KEY CODE 

    There is 2 ways for eraser of key code; one is by switch operation and the other is by LEXUS hand-held tester.

    HINT:

    • All key codes will be erased except the master key witch is used for erase operation.

      When using the key which was used before erasure, it is necessary to register the code again.

    • The registration operation will be cancelled if each operation is not completed within the specified time.
      1. By LEXUS Hand-Held Tester:
        Fig 5: Erasure Of Key Code Flow Procedure
        G03377177Courtesy of © TOYOTA, LICENSE AGREEMENT TMS1002

        HINT:

        • This section is to show briefly the registration procedure using the LEXUS hand-held tester.
        • For detailed procedures, please refer to the prompts on the tester screen.
      2. By Switch Operation:
        Fig 6: Erasure Of Key Code Flow Procedure - By Switch Operation
        G03377178Courtesy of © TOYOTA, LICENSE AGREEMENT TMS1002

        HINT:

        When the key cannot be removed in the step 5, key code erasure is canceled.

  5. ECU COMMUNICATION ID REGISTRATION (to Transponder key ECU): 

    HINT:

    • This operation should be performed when either the Transponder key ECU or the ECM is replaced, in order to match the ECM COMMUNICATION ID of these two ECUs.
    • The engine cannot be started without the ECM COMMUNICATION ID matching.

      Registration Operation

      After either the Transponder key ECU or the ECM is replaced, turn the ignition switch ON (Engine is not running.), short the TC and CG terminals of DLC3 and leave it as it is for 30 min.