LEMON Manuals: Even more car manuals for everyone: 1960-2025
Home >> Lexus >> 2003 >> LS 430 >> Repair and Diagnosis >> External Pages >> Different car >> Section 481 (Navigation System - Diagnostics) >> Pre-Check
April 5, 2026: LEMON Manuals is launched! Read the announcement.

Section 481 (Navigation System - Diagnostics): Pre-Check

WARNING: This page is about a different car, the 2004 Toyota 4Runner. However, it is still accessible from the selected car via links, so may be relevant.
  1. USER TROUBLES UNDER NORMAL CONDITION OF THE NAVIGATION SYSTEM 
    1. Voice guidance is not performed even though the system is in normal condition when:
      1. The destination is not set up.
      2. The vehicle is not driving on the set route. (The remaining distance is not displayed at the lower left of the map screen that tells the current position of the vehicle.)
      3. "Guidance in Other Modes" is not set up. (In this case no voice guidance is given except on the map screen.)
    2. The vehicle icon turns around arbitrarily on the screen even when the system is in normal condition. If the ignition switch is turned to "ACC" or "ON" while the vehicle is turning around such as being on the turntable, the Navigation System memorizes the angle speed of that moment as the standard figure. To solve this problem, at the vehicle speed of 0 MPH (0 km/h), turn off the ignition switch and, then turn it to "ACC" or "ON" again, and see whether any trouble occurs again.
  2. INSPECTION OF THE LOCATION WITH TROUBLE OCCURRENCE 
    1. Examine whether the wrong display of the vehicle icon appears in a certain location or in several locations.

    HINT:

    It is difficult to determine the accurate vehicle position when driving on a freeway, a looped road or a road which runs in parallel with another, and immediately after going a out of the parking area. In such cases the vehicle icon can be displayed off the real position of the vehicle.

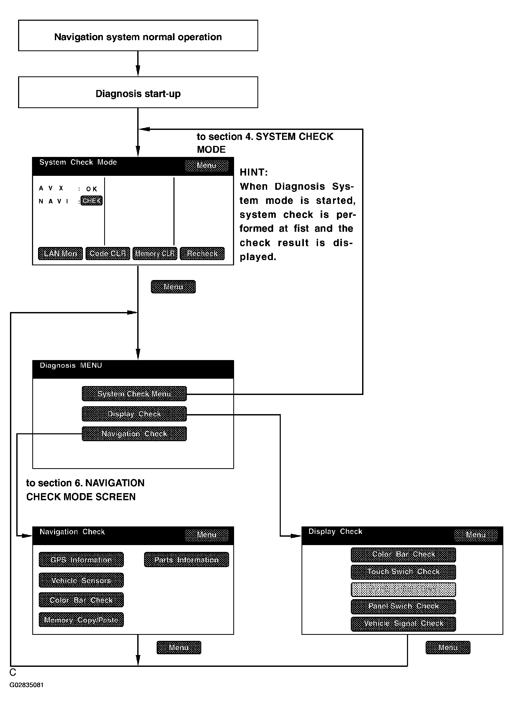
  3. DIAGNOSIS SYSTEM MODE 
    Fig 1: Diagnosis System Mode Flow Chart
    G02835081Courtesy of © TOYOTA, LICENSE AGREEMENT TMS1002
    1. Start-up And Finishing Of The Diagnosis

      HINT:

      Before starting the Diagnosis System, make sure that the map appears on the screen after turning on the IG switch.

      If not, some items cannot be checked.

    2. Diagnosis Start-up by light control switch.
      1. Vehicle speed should be 0 km/h (0 mph).
      2. Apply the parking brake.
      3. Turn the ignition switch to ACC or ON.
      4. While pressing the "INFO" switches on the Multi Display, turn the Light Control switch from OFF --> TAIL --> OFF --> TAIL --> OFF --> TAIL --> OFF.
      Fig 2: Locating INFO Switch
      G02835082Courtesy of © TOYOTA, LICENSE AGREEMENT TMS1002
      DISPLAY DESCRIPTION

      Display Description
      Service Check By performing system check and collecting data of diagnosis memory, this mode checks the current and past condition of each connection device.
      Display Check It displays the Display Check on the screen.
      Navigation Check It displays the Navigation ECU Check on the screen.

      HINT:

      • When Diagnosis System starts, Service Check screen is displayed and the service check begins.
      • Select MENU to display Diagnosis Check Menu.
    3. Diagnosis Start-Up by touch switch.
      1. Vehicle speed should be 0 km/h (0 mph).
      2. Apply the parking brake.
      3. Turn the ignition switch to ACC or ON.
      4. Activate the screen adjustment screen.
      5. Alternately touch the upper and lower bottom parts of the left end of the screen 3 times.
      Fig 3: Identifying Touch Switch
      G02835083Courtesy of © TOYOTA, LICENSE AGREEMENT TMS1002
    4. Finishing the Diagnosis System

      Turn the ignition switch off to finish the mode.

  4. SYSTEM CHECK MODE 
    Fig 4: Identifying System Check Mode Flow Chart
    G02835084Courtesy of © TOYOTA, LICENSE AGREEMENT TMS1002
    1. SYSTEM CHECK MODE
    2. System Check
      1. Start the Diagnosis System.
        Fig 5: Identifying System Check Mode
        G02835085Courtesy of © TOYOTA, LICENSE AGREEMENT TMS1002
        DISPLAY ITEM FUNCTION

        Display Item Function
        Components Name/*1 List of component names including optional components (15 components max.) are displayed. When the names are not identified, their physical addresses are displayed.
        Check/*2 Check results are displayed.
        Memory CLR/*3 Pressing this switch for 3 sec. deletes all the information about master component registration.
        Code CLR/*4 Pressing this switch for 3 sec. deletes diagnosis memory of all the components. It deletes Service Check results and the screen displaying the check results.
        Recheck/*5 Pressing this switch performs Service Check again.
        Menu/*6 Pressing this switch activates the Diagnosis Menu screen.
        LAN Mon/*7 Pressing this switch activates the LAN monitor screen.

        HINT:

        System Check displays the check results based on the information obtained from each component's response to "System Check Execution" and "Diagnosis Memory Request", and the information of "Current DTC Notification" (the Unit Check and the LAN Check information that will be displayed on the next screens.).

      2. Read Check Result
        CHECK RESULT

        Check Result Meaning
        OK No DTC is identified.
        EXCH One or more DTC requesting for exchange are detected.
        CHEK One or more DTC requesting for check are detected.
        NCON No connection response to Diagnosis System start-up, whereas it has the connection response to the AVC LAN system when the power switch is turned on (when IG is turned to ACC).
        Old One or more DTC are detected because of old version.
        NRES No response to the information about the Diagnosis System, whereas it responds to the Diagnosis System start-up.
        No Err No DTC is identified.

        HINT:

        • After repair and check, press "Code CLR" for more than 3 sec. to delete diagnosis memory.
        • After deleting diagnosis memory, press "Recheck" and make sure "OK" is displayed on the screen.
      3. "EXCH", "CHEK" and "Old" can be used as switches to activate "Unit Check Mode" for detail information. Check troubled parts of the components in these modes by referring to the DTC code list.
      Fig 6: Identifying Unit Check Mode
      G02835086Courtesy of © TOYOTA, LICENSE AGREEMENT TMS1002
      DISPLAY ITEM DESCRIPTION

      Display Item Description
      Components name/*1 Names of components to be checked are displayed.
      Code CLR/*2 Pressing this switch for 3 sec. deletes DTC memory of the selected diagnosis component.
      Service/*3 Pressing this returns to the Service Check Mode screen.
      Date/Time/*4 The date and time stamped at the time of DTC occurrence are displayed in the order of month-day-year-hour-minute-second. (If the date and time data is invalid, it is displayed as a blank.)
      Current/ 5 Up to 6 DTC codes detected during the System Check are displayed.
      Memory/*6 DTC memories stored and current DTC Notification are displayed.

      HINT:

      • Detecting Unit DTC activates the Unit Check Mode on the screen.
      • In the Unit Check Mode, DTC which is identified as "EXCH" in the Service Check, is displayed as classified into Current DTC and Past DTC.
    3. LAN Monitor
    1. Start the Diagnosis System.
      Fig 7: Identifying LAN Monitor
      G02835087Courtesy of © TOYOTA, LICENSE AGREEMENT TMS1002
      DISPLAY ITEM FUNCTION

      Display Item Function
      Components Name/*1 List of component names including optional components (15 components max.) are displayed. When the names are not identified, their physical addresses are displayed.
      Check/*2 Check is displayed.
      Menu/*3 Pressing this switch activates the Diagnosis Menu screen.
      BACK/*4 Pressing this switch activates the System Check Mode screen.

      HINT:

      System Check displays the check results based on the information obtained from each component's response to "System Check Execution" and "Diagnosis Memory Request", and the information of "Current DTC Notification" (the LAN Monitor that will be displayed on the next screens.).

    2. Read Check Result
      CHECK RESULT

      Check Result Meaning
      OK No DTC is identified.
      EXCH One or more DTC requesting for exchange are detected.
      CHEK One or more DTC requesting for check are detected.
      NCON No connection response to Diagnosis System start-up, whereas it has the connection response to the AVC LAN system when the power switch is turned on (when IG is turned to ACC).
      Old One or more DTC are detected because of old version.
      NRES No response to the information about the Diagnosis System, whereas it responds to the Diagnosis System start-up.
      No Err No DTC is identified.

      HINT:

      • After repair and check, press "Code CLR" for more than 3 sec. to delete diagnosis memory.
      • After deleting diagnosis memory, press "Recheck" and make sure "OK" is displayed on the screen.
    3. "CHEK" can be used as switches to activate "LAN I Monitor" for detail information. Check troubled parts of the components in these modes by referring to the DTC code list.
    Fig 8: Identifying LAN Check Mode : NAVI
    G02835088Courtesy of © TOYOTA, LICENSE AGREEMENT TMS1002
    DISPLAY ITEM DESCRIPTION

    Display Item Description
    Components name/*1 Names of components to be checked are displayed.
    Segment/*2 Logical address codes corresponding to DTC are displayed.
    DTC/*3 DTC is displayed.
    Sub-Code (address numbers of related components)/*4 Physical address codes memorized together with DTC are displayed.
    Sub-code (Connection confirmation number) /*5 Connection confirmation numbers memorized together with DTC are displayed.
    Sub-code (Number of occurrence) /*6 The number of occurrence of the same DTC is displayed.
    Service check mode screen switch/*7 Pressing this returns to the System Check Mode screen.

    HINT:

    Detecting no LAN DTC activates the LAN Check Mode on the screen.

  5. DISPLAY CHECK MODE 
    Fig 9: Identifying Display Check Mode Flow Chart
    G02835089Courtesy of © TOYOTA, LICENSE AGREEMENT TMS1002
    1. DISPLAY CHECK MODE
      Fig 10: Identifying Display Check Mode
      G02835090Courtesy of © TOYOTA, LICENSE AGREEMENT TMS1002
      DISPLAY CONTENTS

      Display Contents
      Color Bar Check/*1 Color display is checked.
      Touch Switch Check/*2 Operating condition of touch switch display is checked.
      Panel Switch Check/*3 Operating condition of switches on both sides of the display is checked.
      Vehicle Signal Check/*4 Status of the vehicle signal which has been loaded into the display is checked.

      HINT:

      In Display Check Mode, above checks can be performed.

      DISPLAY ITEM

      Display Item Meaning
      MENU Pressing this switch activates the "Diagnosis MENU".
    2. Display Color Bar Check
      1. Start the Diagnosis System.
      2. Select "MENU".
      3. Select "Display Check".
      4. Select "Color Bar Check".
      5. Make sure that each color name is corresponding to each color on the bar.
        Fig 11: Identifying Color Bar Check
        G02835091Courtesy of © TOYOTA, LICENSE AGREEMENT TMS1002

        HINT:

        Select Black, Red, Green, Blue, White and Stripe to display selected colors and stripe on the entire screen.

      6. Compare with the Color Bar Check in the Navigation Check and make sure that no difference is found.
      DISPLAY ITEM MEANING

      Display Item Meaning
      Disp MENU Pressing this switch activates the "Display Check".
    3. Display Touch Switch Check
      1. Start the Diagnosis system.
      2. Select "MENU".
      3. Select "Display Check".
      4. Select "Touch Switch Check".
      5. Touch the screen and make sure that every line reacts to the touch.
      Fig 12: Identifying Touch Switch & Panel Switch Check
      G02835092Courtesy of © TOYOTA, LICENSE AGREEMENT TMS1002

      HINT:

      After the Touch Switch Check for vertical lines, press "Next" to check horizontal lines.

      DISPLAY ITEM MEANING

      Display Item Meaning
      Disp MENU Pressing this switch activates the "Display Check".
    4. Display Panel Switch Check
      1. Start the Diagnosis system.
      2. Select "MENU".
      3. Select "Display Check".
      4. Select "Panel Switch Check". See Fig 12.
      5. Press each switch and make sure that it corresponds to the display on the screen.
      DISPLAY DATA

      Display Data Description
      Names of push-button switches/*1 Names of push-button switches pressed are displayed. Pressing 2 or more push-button switches is displayed as "MULTIPLE". After that if the number of push-button switches being pressed becomes 1, the name of the push-button switch being pressed is displayed.
      Disp MENU/*2 Pressing this switch activates Display Check Menu.
    5. Display Vehicle Signal Check
      1. Start the Diagnosis system.
      2. Select "MENU".
      3. Select "Display Check".
      4. Select "Vehicle Signal Check".
      5. Check the status of the vehicle signal (PKB, SPEED, TAIL, REV) loaded into the display.
      Fig 13: Identifying Vehicle Signal Check
      G02835093Courtesy of © TOYOTA, LICENSE AGREEMENT TMS1002

      HINT:

      Vehicle signal data is updated every 1 second.

      DISPLAY ITEM

      Display Item Meaning
      PKG IG (Signal State) is displayed by ON/ OFF. (IG switch ON)
      SPEED SPD is displayed by calculating the vehicle speed from the pulse signal.
      REV REV (Signal State) is displayed by ON/ OFF. (IG switch ON)
      TAIL TAIL (Signal State) is displayed by ON/
      Disp MENU/*2 Pressing this switch activates Display Check Menu.
  6. NAVIGATION CHECK MODE 
    Fig 14: Identifying Navigation Check Mode Flow Chart
    G02835094Courtesy of © TOYOTA, LICENSE AGREEMENT TMS1002
    1. NAVIGATION CHECK MODE
      Fig 15: Identifying Navigation Check
      G02835095Courtesy of © TOYOTA, LICENSE AGREEMENT TMS1002
      DISPLAY DESCRIPTION

      Display Description
      GPS Informational Information related to GPS is displayed (updated every 1 second.).
      Vehicle Sensors/*2 Vehicle signal information to be loaded in the Navigation ECU is displayed (updated every 1 second.).
      Color Bar Check/*3 Color display of the Navigation ECU is checked. (Compare with the Color Bar Check results in the Display Check.)
      Memory Copy / Paste/*4 Using hand-held tester, read and write user data such as a placement of shop, restaurant etc. stored in memory.
      Parts Information/*5 Navigation program version and disc version are displayed.

      HINT:

      • In the Navigation Check mode, the checks mentioned above can be conducted.
      • The Navigation ECU operates each Navigation Check screen.
      DISPLAY ITEM MEANING

      Display Item Meaning
      Menu Pressing this switch activates the "Diagnosis MENU".
    2. GPS Information
      1. Start the Diagnosis system.
      2. Select "MENU".
      3. Select "Navigation Check".
      4. Select "GPS Information".
      5. Check the GPS-related information.
      Fig 16: Identifying GPS Information
      G02835096Courtesy of © TOYOTA, LICENSE AGREEMENT TMS1002
      DISPLAY DATA

      Display Data Description
      Satellite Information/*1 "Angle of elevation", "Azimuth", "Level of Signal" and "Status of Wave Reception" of the Satellite captured by the antenna are displayed (for 8 satellites max.)
      Position Data/*2 The latitude and longitude of the current position are displayed in degree, minute and second.
      Time Data/*3 Date and time data obtained from the GPS receiver is displayed.
      Navi Menu Pressing this switch activates the "Navigation Check".

      Measurement Status: /*4 

      DISPLAY CONDITIONS

      Display Conditions
      2D Measurement on 2 dimensions
      3D Measurement on 3 dimensions
      NG GPS information cannot be used.
      Error Reception error occurs.
      - Other than the above
    3. Vehicle Sensors
      1. Start the Diagnosis system.
      2. Select "MENU".
      3. Select "Navigation Check".
      4. Select "Vehicle sensors".
      5. Check the vehicle signals (ACC, REV, SPD) and the output signal of the gyro sensor introduced into the navigation ECU.
      Fig 17: Identifying Vehicle Sensors
      G02835097Courtesy of © TOYOTA, LICENSE AGREEMENT TMS1002
      ITEMS DISPLAY METHOD

      Items Display Method
      ACC signal status Displayed as ON/OFF.
      REV signal status Displayed as ON/OFF.
      SPD signal status The cumulative value of input pulse count and the vehicle speed [km/h] [mph] are displayed. [The cumulative value of input pulse count is set to be 0 when this screen is displayed. When the vehicle starts to drive, it is counted and displayed continually.]
      Output signal of the gyro sensor Voltage [V] and relative azimuthal angle [degree] are displayed. [The position of the vehicle when this screen is displayed is set to be 0 degree in azimuth. Based on this, relative azimuthal angle is measured and displayed continually.]
      Navi Menu Pressing this switch activates the "Navigation Check".
    4. Navigation Color Bar Check
      1. Start the Diagnosis system.
      2. Select "MENU".
      3. Select "Navigation Check".
      4. Select "Color Bar Check".
      5. Make sure that the set color matches the display color.
      6. Compare with the Color Bar Check in the Display Check and make sure that no difference is found.
      Fig 18: Identifying Navigation Color Bar Check
      G02835098Courtesy of © TOYOTA, LICENSE AGREEMENT TMS1002
      DISPLAY ITEM MEANING

      Display Item Meaning
      Navi Menu Pressing this switch activates the "Navigation Check".
    5. Parts Information
      1. Start the Diagnosis system.
      2. Select "MENU".
      3. Select "Navigation Check".
      4. Select "Parts Information".
      5. Check the program and disc version.
      Fig 19: Identifying Parts Information
      G02835099Courtesy of © TOYOTA, LICENSE AGREEMENT TMS1002
      DISPLAY ITEM MEANING

      Display Item Meaning
      Navi Menu Pressing this switch activates the "Navigation Check".
    6. Memory Copy/ Paste
    Fig 20: Identifying Memory Copy/ Paste
    G02835100Courtesy of © TOYOTA, LICENSE AGREEMENT TMS1002

    HINT:

    This function is not available.

    DISPLAY ITEM MEANING

    Display Item Meaning
    Navi Menu Pressing this switch activates the "Navigation Check".