LEMON Manuals: Even more car manuals for everyone: 1960-2025
Home >> Lexus >> 2005 >> IS 300 Base, Standard >> Repair and Diagnosis >> Accessories & Equipment >> Infotainment >> LEXUS Navigation System - Diagnostics >> How To Proceed With Troubleshooting
April 5, 2026: LEMON Manuals is launched! Read the announcement.

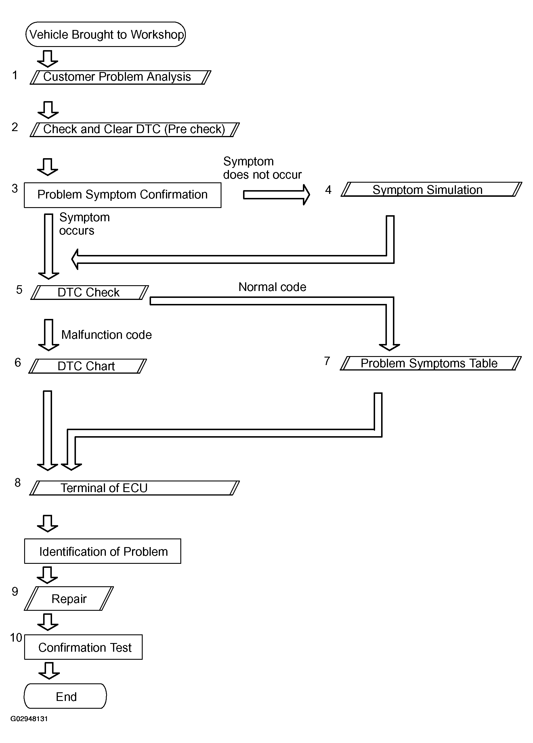
How To Proceed With Troubleshooting

HINT:

The ECU of this system is connected to the multiplex communication system. Therefore, before starting troubleshooting, make sure to check that there is no trouble in the multiplex communication system.

Fig 1: Lexus Navigation Troubleshooting Flow Chart
G02948131Courtesy of © TOYOTA, LICENSE AGREEMENT TMS1002