LEMON Manuals: Even more car manuals for everyone: 1960-2025
Home >> Mitsubishi >> 2012 >> RVR ES >> Repair and Diagnosis >> Brakes >> Traction Control >> Active Stability Control System (ASC) >> On-Vehicle Service >> Hydraulic Unit Check >> Notes
April 5, 2026: LEMON Manuals is launched! Read the announcement.

Hydraulic Unit Check: Notes

Required Special Tools: 

  1. Raise the vehicle using a jack and support the specified points with a rigid rack.
    CAUTION: Before connecting or disconnecting scan tool, always turn the ignition switch to the LOCK (OFF) position.
  2. Before setting scan tool, turn the ignition key to the LOCK (OFF) position.
  3. Confirm that the selector lever is in the "N" position, and then start the engine.
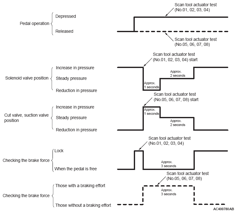
  4. When carrying out the actuator tests No. 01 to 04, perform the actuator tests using scan tool while depressing the brake pedal. When carrying out the actuator tests No. 05 to 08, perform the actuator tests using scan tool without depressing the brake pedal. When carrying out the actuator tests, rotate the wheel by hands to confirm that the braking force changes.
    NOTE:
    • While performing the actuator test, the ABS warning light flashes at a rate of 2 Hz.
    • When ASC-ECU is disabled due to the fail-safe function, the scan tool actuator test cannot be performed.
    • After the actuator test has been performed, the ABS warning light, brake waning light, ASC ON indicator light, and ASC OFF indicator light illuminate until the ignition switch is turned to ON again or the communication between scan tool and ASC-ECU is terminated.
    Fig 1: Timing Chart
    G07048475Courtesy of MITSUBISHI MOTOR SALES OF AMERICA.
  5. This is indicated as shown in the above illustration.
  6. When any malfunction has been found, take a necessary action according to the "Judgment Chart."

    Judgment Chart 

    JUDGMENT CHART

    Display on scan tool Operation Test result Judgment Cause Measure
    01 FL wheel ABS
    02 FR wheel ABS
    03 RL wheel ABS
    04 RR wheel ABS
    • Depress the brake pedal to lock the wheel.
    • Select the vehicle to be inspected using scan tool, perform the actuator test.
    • Rotate the selected wheel by hands to confirm the braking force.
    Braking force decreases for 3 seconds from the lock status. Normal - -
    The wheel does not lock even if the brake pedal is depressed. Error Clogged brake line other than hydraulic unit Check and clean the brake line.
    Clogged hydraulic circuit in the hydraulic unit Replace the hydraulic unit assembly.
    Braking force does not decrease. Faulty routing of hydraulic unit brake tube Route the brake tube correctly.
    Malfunction of hydraulic unit solenoid valve operation Replace the hydraulic unit assembly.
    05 FL wheel TCL
    06 FR wheel TCL
    07 RL wheel TCL
    08 RR wheel TCL
    • Select the vehicle to be inspected using scan tool, perform the actuator test.
    • Rotate the selected wheel by hands to confirm the braking force.
    Lock condition occurs for 3 seconds from the status without braking force. Normal - -
    The wheel does not lock. Error
    • Faulty routing of hydraulic unit brake tube
    • Clogged brake line other than hydraulic unit
    Check and clean the brake line.
    Clogged hydraulic circuit in the hydraulic unit Replace the hydraulic unit assembly.
  7. After the inspection, turn the ignition switch to the LOCK (OFF) position, and then disconnect scan tool.