LEMON Manuals: Even more car manuals for everyone: 1960-2025
Home >> Mitsubishi >> 2022 >> Outlander ES, AWD >> Repair and Diagnosis >> External Pages >> Different car >> Section 37 (Security Control System) >> System Description >> NISSAN Vehicle Immobilizer System >> Vehicle Security System >> System Description >> System Diagram
April 5, 2026: LEMON Manuals is launched! Read the announcement.

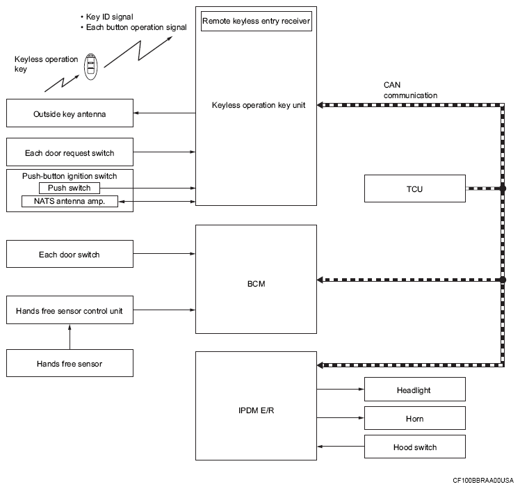
System Diagram

WARNING: This page is about a different car, the 2024 Mitsubishi Outlander. However, it is still accessible from the selected car via links, so may be relevant.
G16264772Courtesy of MITSUBISHI MOTOR SALES OF AMERICA.
Component Function
Door switch Door switch detects door open/close condition and then transmits door switch signal to BCM.
IPDM E/R
  • IPDM E/R operates horns with horn request signal received from BCM.
  • IPDM E/R operates headlights with high beam request signal received from BCM via CAN communication.
BCM
  • BCM controls VEHICLE SECURITY SYSTEM.
  • BCM transmits horn request signal intermittently to IPDM E/R via CAN communication.
  • BCM transmits high beam request signal intermittently to IPDM E/R via CAN communication.
Push-button ignition switch
  • Push-button ignition switch has push switch inside which detects that push-button ignition switch is pressed, and then transmits the signal to Keyless operation key unit.
  • Keyless operation key unit changes the ignition switch position with the operation of push-button ignition switch.
  • Keyless operation key unit maintains the ignition switch position status while push-button ignition switch is not operated.
Keyless operation key The Keyless operation key system is a system that makes it possible to lock and unlock the door locks (door lock/unlock function) by carrying the Keyless operation key, which operates based on the results of electronic ID verification using two-way communication between the Keyless operation key and the vehicle (Keyless operation key unit).
Outside key antenna Outside key antenna detects whether Keyless operation key is within the detection area or not, and then transmits signal to Keyless operation key unit.
Door request switch Door request switch transmits door lock/unlock request signal to Keyless operation key unit.
Hood switch Refer to HOOD SWITCH .
Horn
  • Theft warning alarm function activates horns intermittently when BCM detects that any door or hood is opened by unauthorized means, while the system is in the ARMED state.
  • Panic alarm function activates horns intermittently when operating a cellular phone using the Telematics system function.
Keyless operation key unit Keyless operation key unit performs the ID verification between Keyless operation key unit and Keyless operation key when the Keyless operation key is carried into the detection area of NATS antenna amp., and push-button ignition switch is pressed. If the ID verification result is OK, ignition switch operation is available.
TCU TCU transmits panic alarm request signal to BCM when panic alarm request is received from Infiniti ConnectionTM date center.
Headlight Panic alarm function activates headlights intermittently when operating a cellular phone using the Telematics system function.
Hands free sensor control unit Hands free sensor control unit judges user operation by detecting the hands free sensor.
Hands free sensor Hands free sensor detects when the user performs kick motion toward rear bumper.