LEMON Manuals: Even more car manuals for everyone: 1960-2025
Home >> Mitsubishi >> 2023 >> Outlander PHEV ES >> Repair and Diagnosis >> Body & Frame >> Door Locks >> Security Control System >> System Description >> System >> Vehicle Immobilizer System >> System Description >> System Diagram
April 5, 2026: LEMON Manuals is launched! Read the announcement.

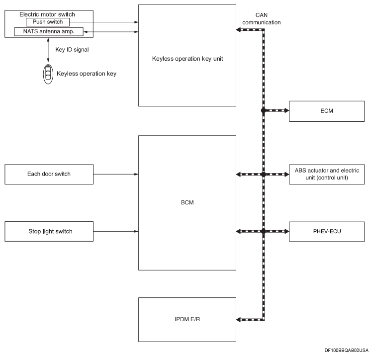
System Diagram

G16313927Courtesy of MITSUBISHI MOTOR SALES OF AMERICA.
Component Function
Door switch Door switch detects door switch condition and then transmits door switch signal to BCM.
Stop light switch Stop light switch detects that brake pedal is depressed, and then transmits stop light switch signal to BCM.
ABS actuator and electric unit (control unit) ABS actuator and electric unit (control unit) transmits the vehicle speed signal to BCM via CAN communication.
PHEV-ECU PHEV-ECU receives the P/N position signal from transmission range switch, and then transmits the shift position signal to BCM via CAN communication.
ECM
  • ECM controls the engine.
  • When electric motor switch is turned ON, keyless operation key unit starts communication with ECM and performs the ID verification between keyless operation key unit and ECM.
  • If the verification result is OK, the engine can start. If the verification result is NG, the engine cannot start.
IPDM E/R Starter cut relay is controlled by BCM, and starter relay is controlled by IPDM E/R while communicating with BCM.
BCM When BCM receives a starter cut relay request signal from ECM, the starter cut relay is turned ON.
Electric motor switch Push switch
  • Electric motor switch has push switch inside which detects that electric motor switch is pressed, and then transmits the push switch signal to keyless operation key unit.
  • Keyless operation key unit changes the electric motor switch position with the operation of electric motor switch.
  • Keyless operation key unit maintains the electric motor switch position status while electric motor switch is not operated.
NATS antenna amp. Refer to NATS ANTENNA AMP .
Keyless operation key The keyless operation key system is a system that makes it possible to lock and unlock the door locks (door lock/unlock function) by carrying the keyless operation key, which operates based on the results of electronic ID verification using two-way communication between the keyless operation key and the vehicle (keyless operation key unit).
Keyless operation key unit
  • Keyless operation key unit controls Mitsubishi Motors VEHICLE IMMOBILIZER SYSTEM.
  • Keyless operation key unit performs the ID verification between keyless operation key unit and keyless operation key when the keyless operation key is carried into the detection area of keyless operation rear inner antenna, and electric motor switch is pressed. If the ID verification result is OK, electric motor switch operation is available.
  • Then, when the electric motor switch is turned ON, keyless operation key unit performs ID verification between keyless operation key unit and ECM. If the ID verification result is OK, ECM can start engine.