LEMON Manuals: Even more car manuals for everyone: 1960-2025
Home >> Mitsubishi >> 2023 >> Outlander SE, AWD >> Repair and Diagnosis >> External Pages >> Different car >> Section 140 (Power Control System (Power Distribution System)) >> System Description >> System >> Power Distribution System >> System Description >> System Diagram
April 5, 2026: LEMON Manuals is launched! Read the announcement.

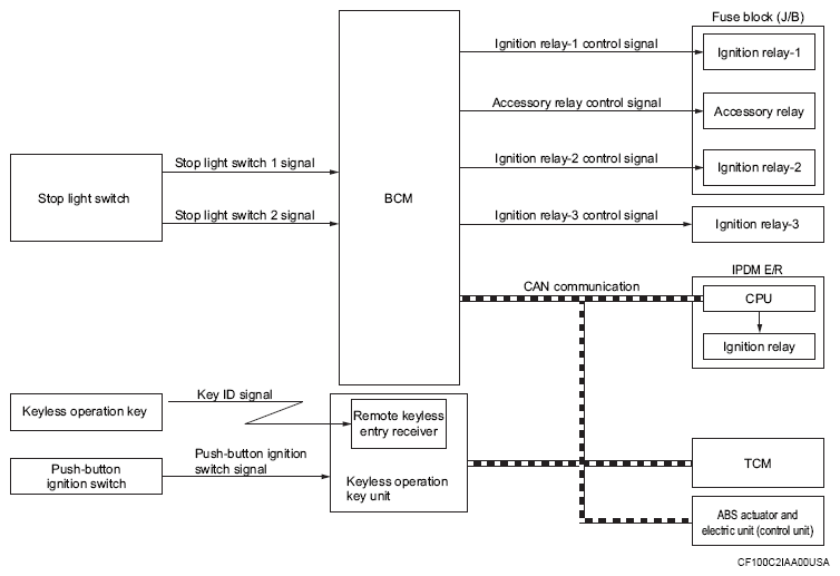
System Diagram

WARNING: This page is about a different car, the 2024 Mitsubishi Outlander. However, it is still accessible from the selected car via links, so may be relevant.
G16450135Courtesy of MITSUBISHI MOTOR SALES OF AMERICA.
Component Function
Keyless operation key Operates based on the results of electronic ID verification using two-way communication between the Keyless operation key and the vehicle (Keyless operation key unit).
Push-button ignition switch Refer to PUSH-BUTTON IGNITION SWITCH .
Stop light switch Stop light switch detects that brake pedal is depressed, and then transmits ON/OFF signal to BCM.
TCM Transmits shift position signal and cranking enable signal to BCM via CAN communication.
Keyless operation key unit Transmits push-button ignition switch status signal to BCM via CAN communication.
ABS actuator and electric unit (control unit) Transmits vehicle speed signal to BCM via CAN communication.
BCM
  • BCM controls the each relay, judged from each switch status.
  • BCM transmits the ignition ON signal to IPDM E/R via CAN communication, judged from each switch status.
Ignition relay-1 Controlled by BCM and turns ON/OFF the battery power supply to each parts.
Accessory relay
Ignition relay-2
Ignition relay-3
IPDM E/R IPDM E/R controls the integrated ignition relay, and supplies voltage to the load according to the request from BCM via CAN communication.