LEMON Manuals: Even more car manuals for everyone: 1960-2025
Home >> Mitsubishi >> 2024 >> Outlander SE, AWD >> Repair and Diagnosis >> Restraints >> Restraints Control Systems >> Seat Belt Control System >> System Description >> System >> Seat Belt Warning Lamp Control System >> System Description >> System Diagram
April 5, 2026: LEMON Manuals is launched! Read the announcement.

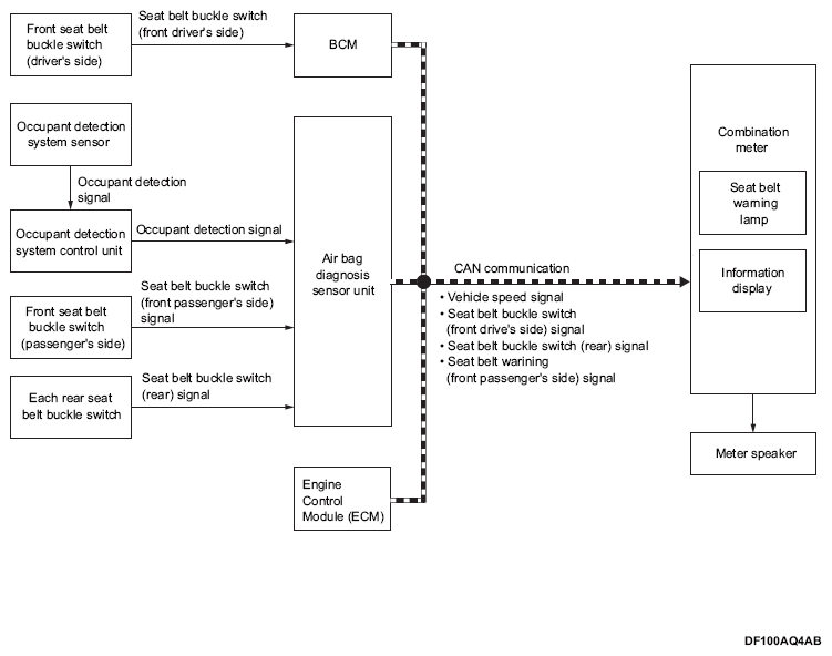
System Diagram

G16450745Courtesy of MITSUBISHI MOTOR SALES OF AMERICA.
Component Function
Front seat belt buckle switch (driver's side/passenger's side) Refer to SEAT BELT BUCKLE SWITCH .
Second seat belt buckle switch
Third seat belt buckle switch
Occupant detection system control unit Occupant detection system control unit transmits the occupant detection signal to air bag diagnosis sensor unit.
Occupant detection system sensor Detecting whether a person sits in the seat or not.
Air bag diagnosis sensor unit
  • Turns ON seat belt warning light based on the information from occupant detection system control unit.
  • Air bag diagnosis sensor unit transmits the seat belt warning signal to combination meter via CAN communication.
Combination meter
  • Turns the seat belt warning light ON when the seat belt buckle switch is unfastened.
  • Turns the seat belt warning light ON when the seat belt warning signal received.
Engine Control Module (ECM) Engine Control Module (ECM) transmits the vehicle speed signal to combination meter via CAN communication.
BCM BCM transmits the seat belt buckle switch signal to combination meter via CAN communication.
Meter speaker Operates when signal is received from combination meter.