LEMON Manuals: Even more car manuals for everyone: 1960-2025
Home >> Nissan-Datsun >> 2004 >> Sentra SE-R >> Repair and Diagnosis >> External Pages >> Different car >> Section 2238 (Audio, Visual, Navigation System (BOSE Audio With Navigation)) >> System Description >> Audio System >> System Diagram
April 5, 2026: LEMON Manuals is launched! Read the announcement.

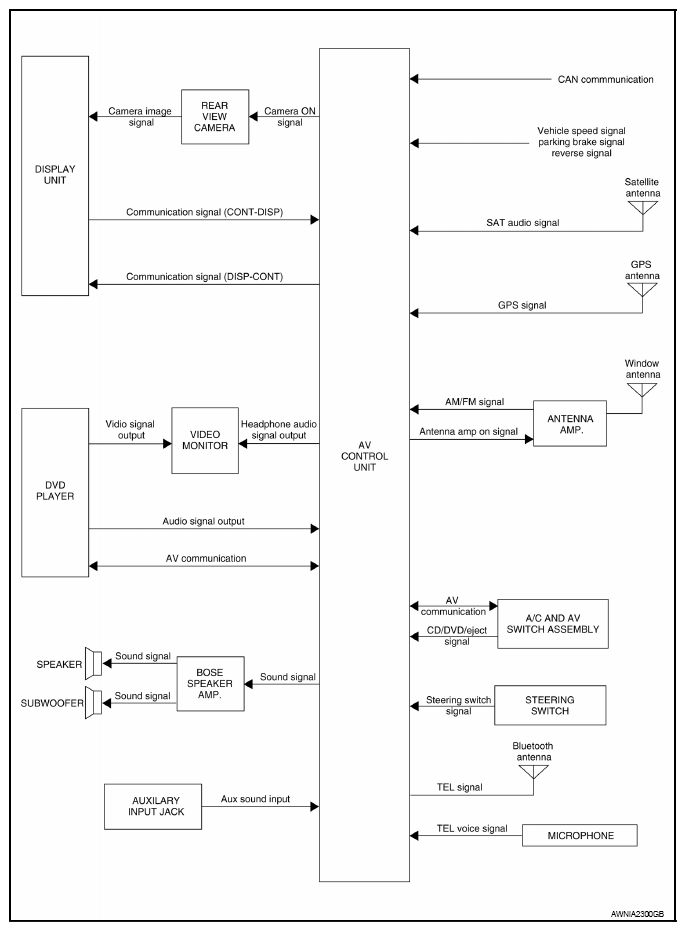
System Diagram

WARNING: This page is about a different car, the 2012 Nissan Pathfinder. However, it is still accessible from the selected car via links, so may be relevant.
Fig 1: Audio System Diagram (Bose Audio With Navigation)
G08169788Courtesy of NISSAN NORTH AMERICA, INC.