LEMON Manuals: Even more car manuals for everyone: 1960-2025
Home >> Nissan-Datsun >> 2006 >> Maxima SL >> Repair and Diagnosis (Single Page) >> Accessories & Equipment >> Infotainment >> Audio, Visual, Navigation & Telephone System >> Navigation System >> Program Loading of NAVI Control Unit
April 5, 2026: LEMON Manuals is launched! Read the announcement.

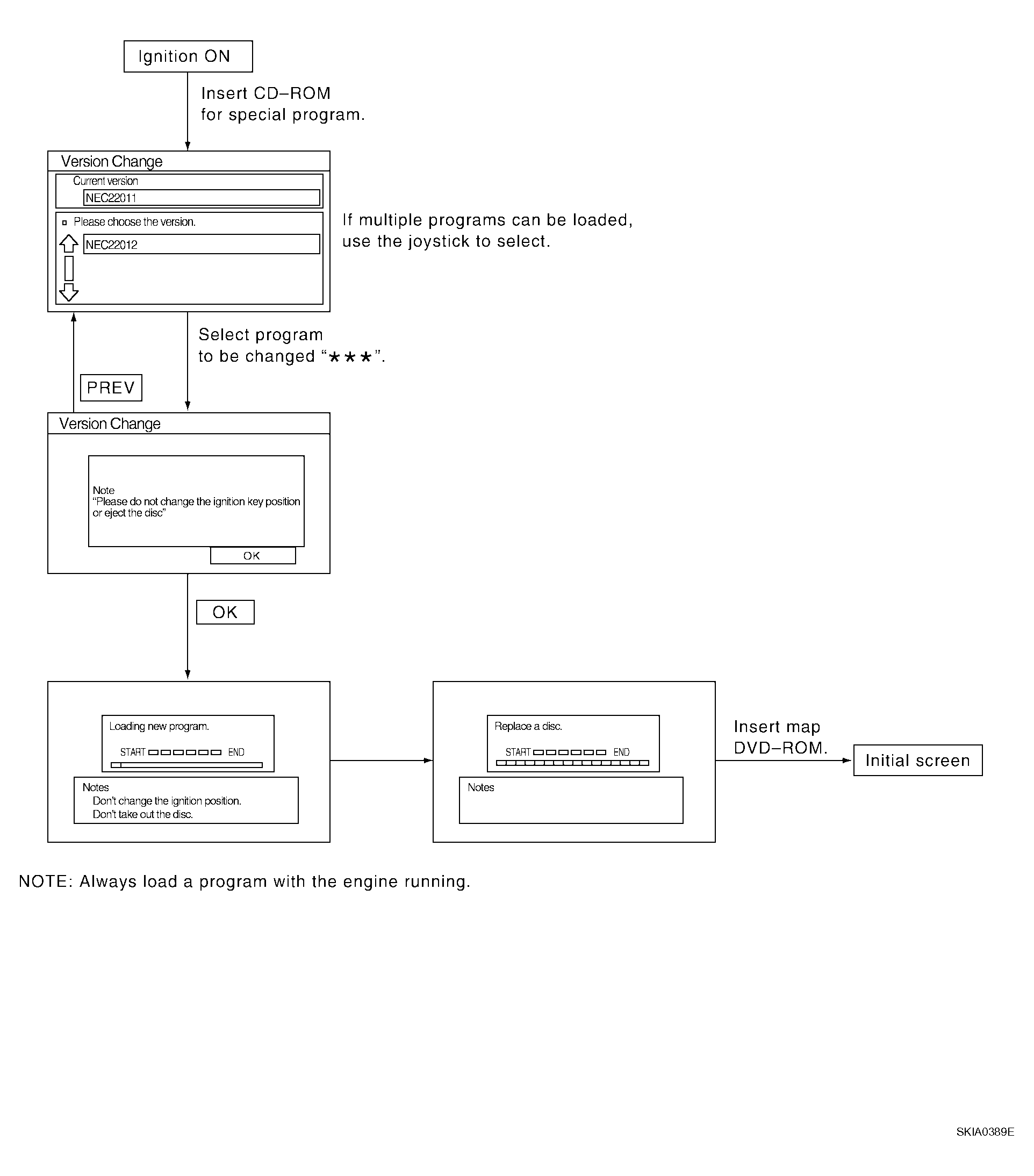
Program Loading of NAVI Control Unit

Fig 1: NAVI Control Unit Flow Chart
G04164465Courtesy of NISSAN MOTOR CO., U.S.A.