LEMON Manuals: Even more car manuals for everyone: 1960-2025
Home >> Nissan-Datsun >> 2007 >> Sentra SE-R >> Repair and Diagnosis >> External Pages >> Different car >> Section 69 (Manual Air Conditioner) >> Service Information >> Air Conditioner Control >> Overview of Control system
April 5, 2026: LEMON Manuals is launched! Read the announcement.

Overview of Control system

WARNING: This page is about a different car, the 2009 Nissan Sentra. However, it is still accessible from the selected car via links, so may be relevant.

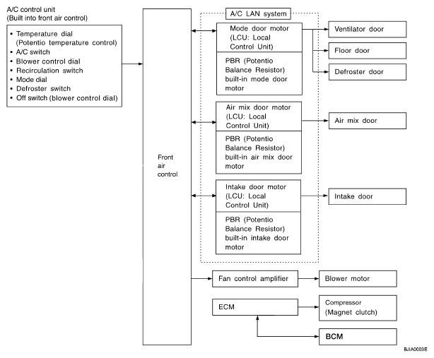
The control system consists of an input sensor, switches, the front air control and outputs.

The relationship of these components is shown in the diagram below:

Fig 1: Air Conditioner Components Relationship Diagram
G04928136Courtesy of NISSAN MOTOR CO., U.S.A.