Confirmation/Adjustment Mode
- Start the diagnosis function and select "Confirmation/Adjustment". The confirmation/adjustment mode indicates where each item can be checked or adjusted.
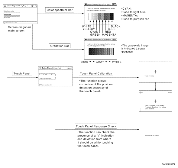
- Select each button on the "Confirmation/Adjustment Mode" screen to display the relevant trouble diagnosis screen. Press the "BACK" button to return to the initial Confirmation/Adjustment Mode screen.
Display Diagnosis
Vehicle Signals
A comparison check can be made of each actual vehicle signal and the signals recognized by the system.
| Diagnosis item | Display | Vehicle status | Remarks |
|---|---|---|---|
| Vehicle speed | ON | Vehicle speed > 0 km/h | Changes in indication may be delayed by approximately 1.5 seconds. This is normal. |
| OFF | Vehicle speed = 0 km/h | ||
| - | Ignition switch in ACC position | ||
| Parking brake | ON | Parking brake is applied. | |
| OFF | Parking brake is released. | ||
| Lights | ON | Light switch ON | Block the light beam from the auto light optical sensor. |
| OFF | Light switch OFF | ||
| Ignition | ON | Ignition switch ON | - |
| OFF | Ignition switch in ACC position | ||
| Reverse | ON | Selector lever in R position | Changes in indication may be delayed by approximately 1.5 seconds. This is normal. |
| OFF | Selector lever in any position other than R | ||
| - | Ignition switch in ACC position |
Speaker Test
Select "SPEAKER TEST" to display the speaker diagnosis screen. Press "START" to generate a test tone in speakers. Press "End" to stop the test tones.
Front left tweeter > front center > front right tweeter > front right > rear right > woofer > rear left > front left
Navigation
The XM NavTraffic subscription status can be checked.
Error History
The error record displays the time and place of the most recent occurrence of that error. However, take note of the following points.
- If there is a malfunction with the GPS antenna circuit board in the AV control unit, the correct date and time of occurrence may not be able to be displayed.
- Place of the error occurrence is represented by the position of the current location mark at the time an error occurred. If current location mark has deviated from the correct position, then the place of the error occurrence cannot be located correctly.
Vehicle CAN Diagnosis
- CAN communication status and error counter is displayed.
- The error counter displays "OK" if any malfunction was not detected in the past and displays "0" if a malfunction is detected. It increases by 1 if the condition is normal at the next ignition switch ON cycle. The upper limit of the counter is 39.
- The error counter is erased if reset.ERROR COUNTER CHART
Items Display (Current) Malfunction counter (Past) Rx (ECM) OK / UNKWN OK / 0 - 39 Rx (Cluster) OK / UNKWN OK / 0 - 39 Rx (HEV) not used -
Handsfree Phone
The hands-free phone reception volume adjustment, microphone test and memory erase functions are available.
Bluetooth
Passkey confirmation/change
- The passkey of Bluetooth can be confirmed and changed.
- The passkey can be changed by four digits within 0 to 9.
Device name confirmation/change
- The device name of Bluetooth can be confirmed and changed.
- The device name can be changed by sixteen digits within A to Z (small character can be used) and - (hyphen).
XM SAT
- Change Channel
- Any necessary channels required to receive traffic information from the satellite radio system can be set.
- Change Application ID
- Any application ID's required to receive traffic information from the satellite radio system can be set.
- Change EXT ID
- Any EXT ID's required to receive traffic information from the satellite radio system can be set.