LEMON Manuals: Even more car manuals for everyone: 1960-2025
Home >> Nissan-Datsun >> 2011 >> Altima Base >> Repair and Diagnosis (Single Page) >> Accessories & Equipment >> Entertainment Systems >> Audio, Visual, Navigation System (BOSE Audio With Navigation) (Except Hybrid) >> System Description >> Diagnosis System (Av Control Unit) >> On Board Diagnosis Function >> Confirmation/Adjustment Mode
April 5, 2026: LEMON Manuals is launched! Read the announcement.

Confirmation/Adjustment Mode

  1. Start the diagnosis function and select "Confirmation/Adjustment". The confirmation/adjustment mode indicates where each item can be checked or adjusted.
  2. Select each switch on the "Confirmation/Adjustment Mode" screen to display the relevant trouble diagnosis screen. Press the "Back" switch to return to the initial Confirmation/Adjustment Mode screen.
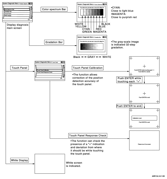
    Fig 1: Selecting Display Diagnosis
    G06562128Courtesy of NISSAN MOTOR CO., U.S.A.

Display Diagnosis

Fig 2: Display Diagnosis
G06562129Courtesy of NISSAN MOTOR CO., U.S.A.

Vehicle Signals

A comparison check can be made of each actual vehicle signal and the signals recognized by the system.

Fig 3: Display - Vehicle Signals
G06562130Courtesy of NISSAN MOTOR CO., U.S.A.
DIAGNOSIS ITEM DESCRIPTION CHART

Diagnosis item Display Vehicle status Remarks
Vehicle speed ON Vehicle speed > 0 km/h (0 MPH) Changes in indication may be delayed. This is normal.
OFF Vehicle speed = 0 km/h (0 MPH)
Parking brake ON Parking brake is applied.
OFF Parking brake is released.
Lights ON Light switch ON -
OFF Light switch OFF
Ignition ON Ignition switch ON -
OFF Ignition switch in ACC position
Reverse ON Shift the selector lever to "R" position Changes in indication may be delayed. This is normal.
OFF Shift the selector lever other than "R" position
Side view Switch - - This item is displayed, but cannot be monitored.
Room Lamp OFF - This item is displayed, but not used.

Speaker Test

Select "SPEAKER DIAGNOSIS" to display the Speaker Diagnosis screen. Press "Start" to generate a test tone in a speaker. Press "Start" to generate a test tone in the next speaker. Press "Stop" to stop the test tones.

Fig 4: Selecting Speaker Testing Start Button
G06562131Courtesy of NISSAN MOTOR CO., U.S.A.

Navigation