LEMON Manuals: Even more car manuals for everyone: 1960-2025
Home >> Nissan-Datsun >> 2013 >> Leaf S >> Repair and Diagnosis >> Body & Frame >> Door Locks >> Security Control System >> System Description >> System >> Vehicle Security System >> VEHICLE SECURITY SYSTEM: System Description (For Canada) >> System Diagram
April 5, 2026: LEMON Manuals is launched! Read the announcement.

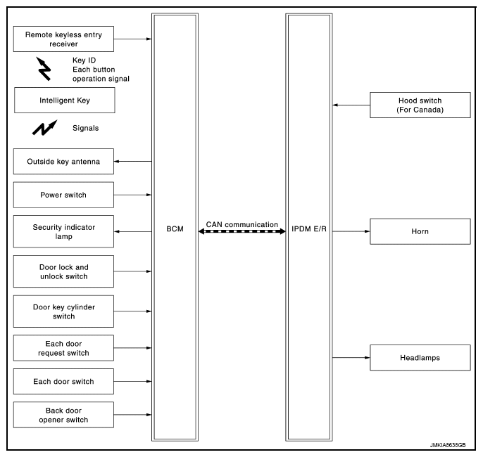
System Diagram

Fig 1: Vehicle Security (For Canada) System Diagram
G08139990Courtesy of NISSAN NORTH AMERICA, INC.