LEMON Manuals: Even more car manuals for everyone: 1960-2025
Home >> Nissan-Datsun >> 2014 >> Versa Note S, Standard Trans >> Repair and Diagnosis (Single Page) >> Body & Frame >> Door Locks >> Door & Lock (With Intelligent Key) >> System Description >> System (Intelligent Key System) >> Intelligent Key System >> INTELLIGENT KEY SYSTEM: System Description >> System Diagram
April 5, 2026: LEMON Manuals is launched! Read the announcement.

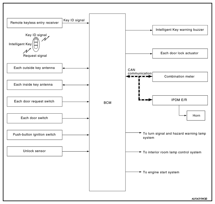
System Diagram

Fig 1: Intelligent Key - System Diagram
G09604139Courtesy of NISSAN NORTH AMERICA, INC.