LEMON Manuals: Even more car manuals for everyone: 1960-2025
Home >> Nissan-Datsun >> 2015 >> Altima Base >> Repair and Diagnosis (Single Page) >> Accessories & Equipment >> Anti-Theft Systems >> Door & Lock System >> System Description >> System (Intelligent Key System) >> Intelligent Key System >> System Diagram
April 5, 2026: LEMON Manuals is launched! Read the announcement.

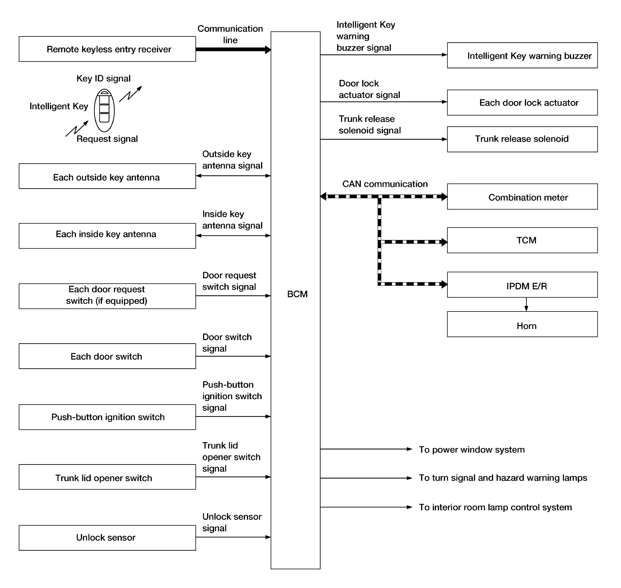
System Diagram

Fig 1: Intelligent Key System Diagram
GNSALKIA3624GB-624Courtesy of NISSAN NORTH AMERICA, INC.