LEMON Manuals: Even more car manuals for everyone: 1960-2025
Home >> Nissan-Datsun >> 2016 >> Sentra FE+S >> Repair and Diagnosis (Single Page) >> Brakes >> Brakes Control Systems >> Brake Control System (With ICC) (Introduction, Wiring Diagrams And Basic Inspection) >> System Description >> System >> Brake Assist (With Preview Function) >> System Description-Forward Emergency Braking >> System Diagram
April 5, 2026: LEMON Manuals is launched! Read the announcement.

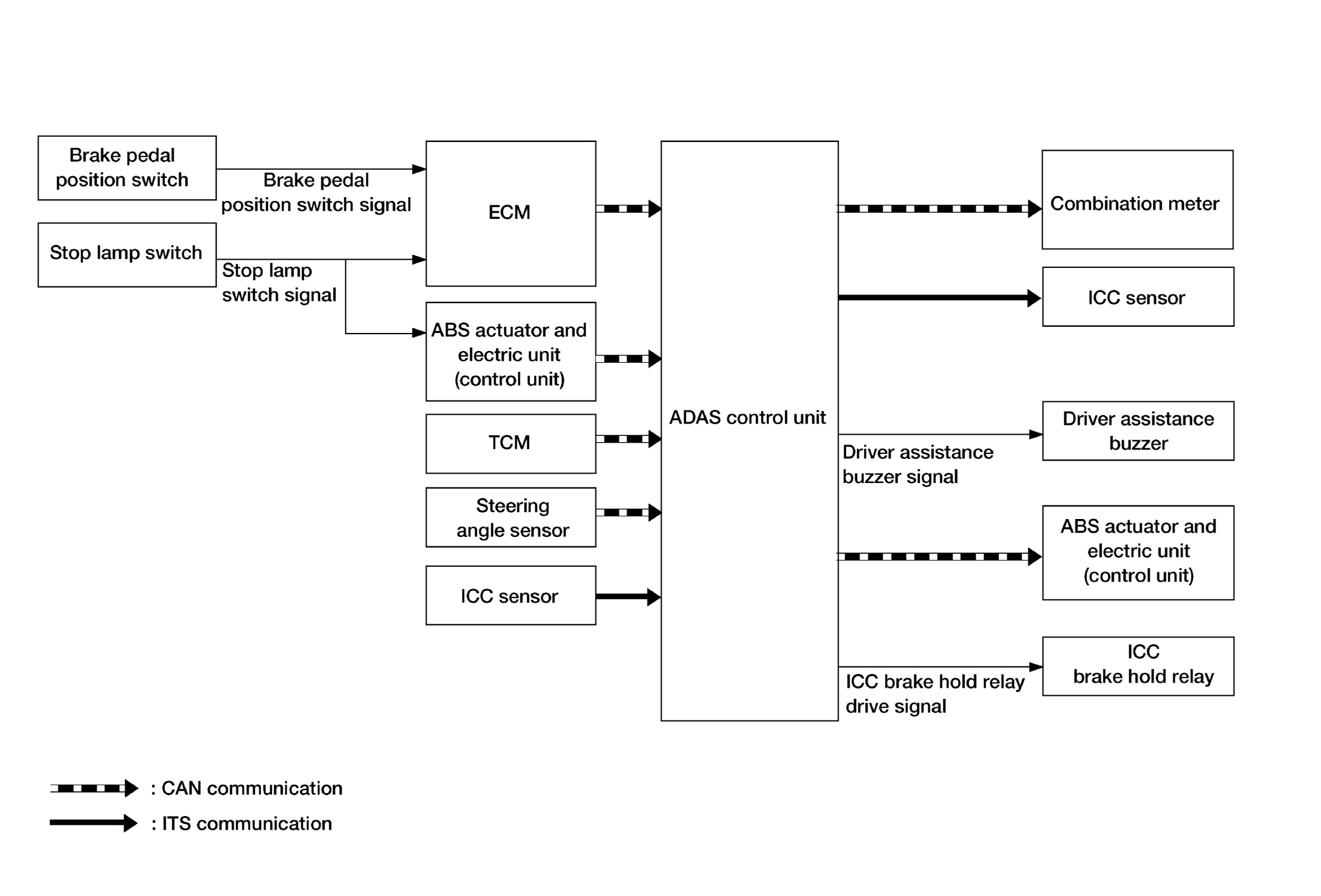
System Diagram

Fig 1: Brake Assist System Diagram - With Preview Function
GNSAWOIA0104ZZ-104Courtesy of NISSAN NORTH AMERICA, INC.