LEMON Manuals: Even more car manuals for everyone: 1960-2025
Home >> Nissan-Datsun >> 2022 >> Leaf SL Plus >> Repair and Diagnosis >> Body & Frame >> Ignition Switch/Steering Lock >> Security Control System (With Intelligent Key System) >> Description >> System >> Intelligent Key System/Ready Set Function >> System Description >> System Diagram
April 5, 2026: LEMON Manuals is launched! Read the announcement.

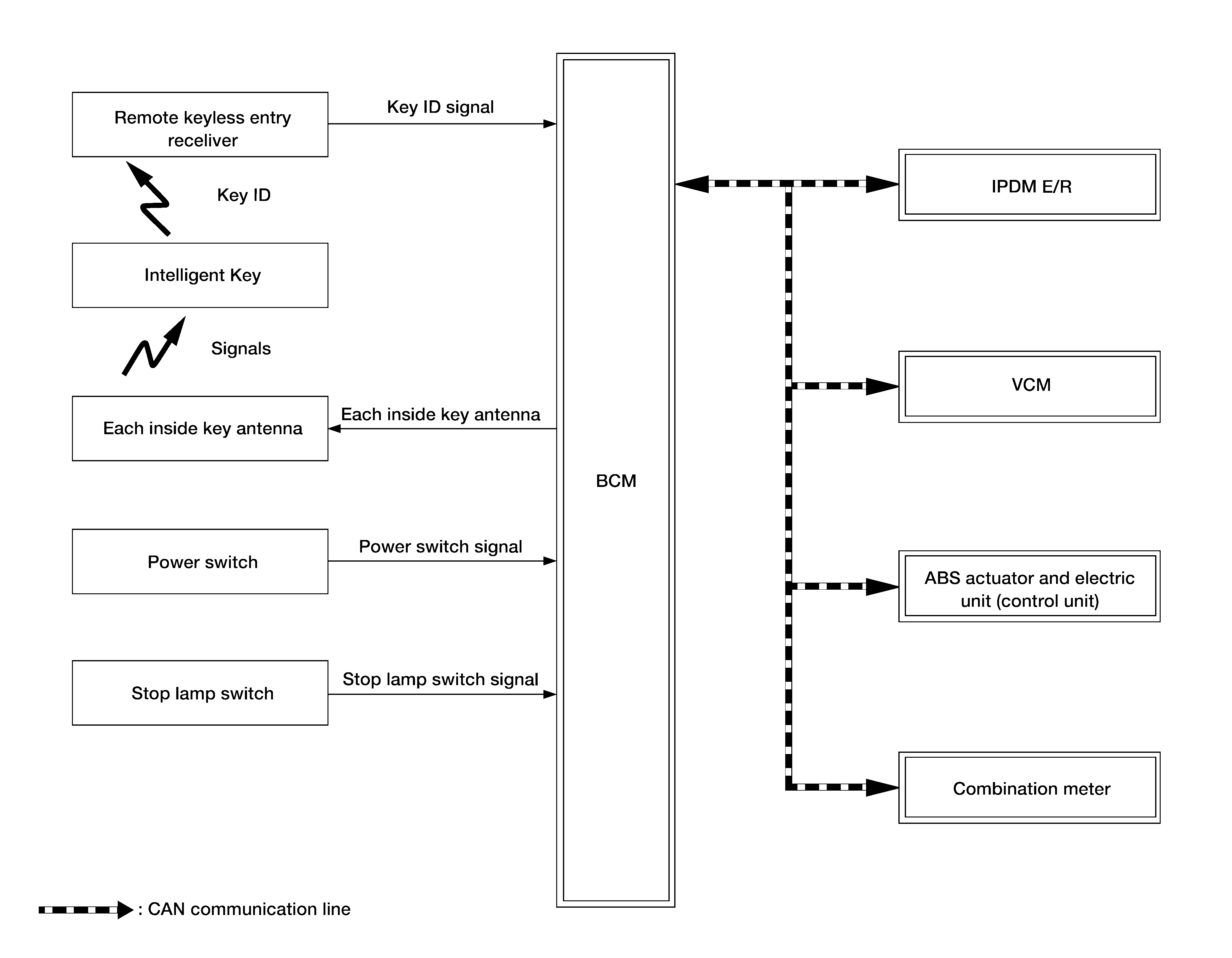
System Diagram

GNSAWKIA0340GB-340Courtesy of NISSAN NORTH AMERICA, INC.