LEMON Manuals: Even more car manuals for everyone: 1960-2025
Home >> Nissan-Datsun >> 2022 >> Leaf SV Plus >> Repair and Diagnosis >> Body & Frame >> Ignition Switch/Steering Lock >> Security Control System (With Intelligent Key System) >> Description >> System >> NISSAN Vehicle Immobilizer System-NATS >> System Description >> System Diagram
April 5, 2026: LEMON Manuals is launched! Read the announcement.

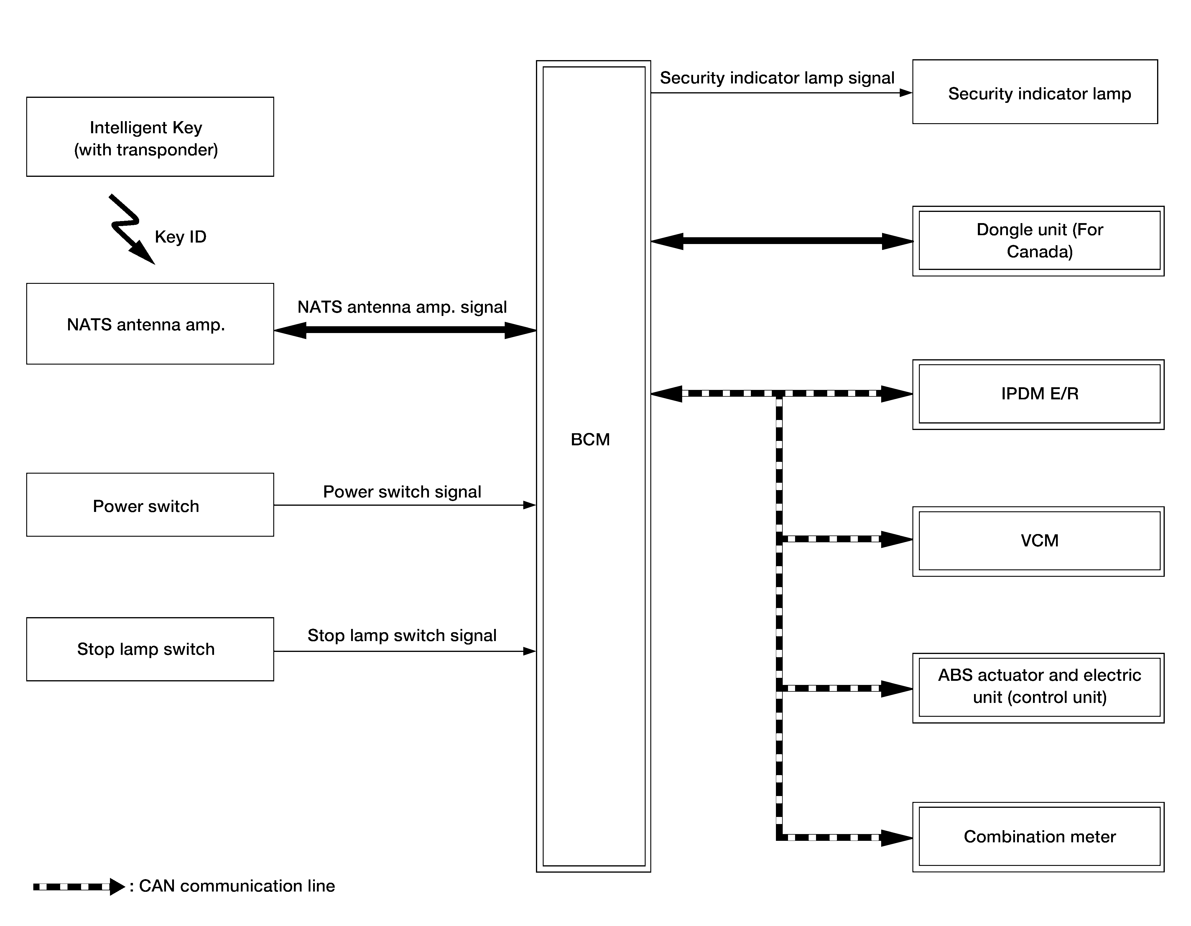
System Diagram

GNSAWKIA0341GB-341Courtesy of NISSAN NORTH AMERICA, INC.