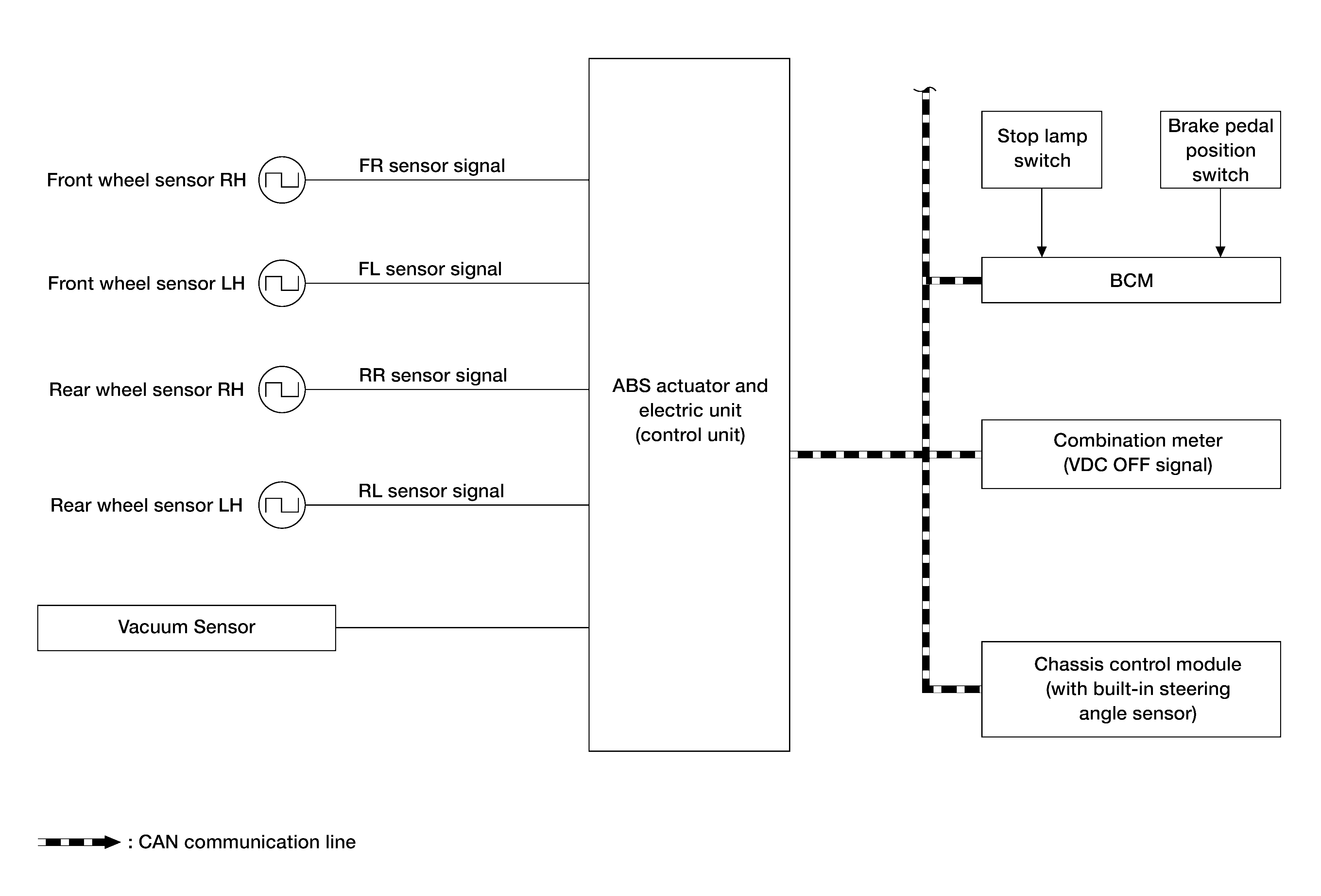
System Diagram
- By preventing wheel lock through brake force (brake fluid pressure) control that is electronically controlled by detecting wheel speed during braking, stability during emergency braking is improved so that obstacles can be easily bypassed by steering operation.
- During braking, control units calculate wheel speed and pseudo-vehicle speed and transmits pressure increase, hold or decrease signals to actuator portion according to wheel slip status.
- The following effects are obtained by preventing wheel lock during braking:
- Vehicle tail slip is prevented during braking when driving straight.
- Understeer and oversteer tendencies are moderated during braking on a corner.
- Obstacles may be easily bypassed by steering operation during braking.
- CONSULT can be used to diagnose the system diagnosis.
- Fail-safe function is adopted. When a malfunction occurs in ABS function, the control is suspended for VDC function, TCS function and ABS function. The vehicle status becomes the same as models without VDC function, TCS function, ABS function and brake assist function. However, EBD function is operated normally. Refer to Fail-Safe .
NOTE:
- ABS has the characteristics as described here. This is not a device that helps reckless driving.
- To stop vehicle efficiently, ABS does not operate and ordinary brake operates at low speed [approx. 6 MPH (10 km/h) or less, but differs subject to road conditions].
- Self-diagnosis is performed immediately after engine starts and when vehicle is initially driven [vehicle speed approx. 9 MPH (15 km/h)]. Motor sounds are generated during self-diagnosis. In addition, brake pedal may be feel heavy when depressing brake pedal lightly. These symptoms are not malfunctions.