System Description
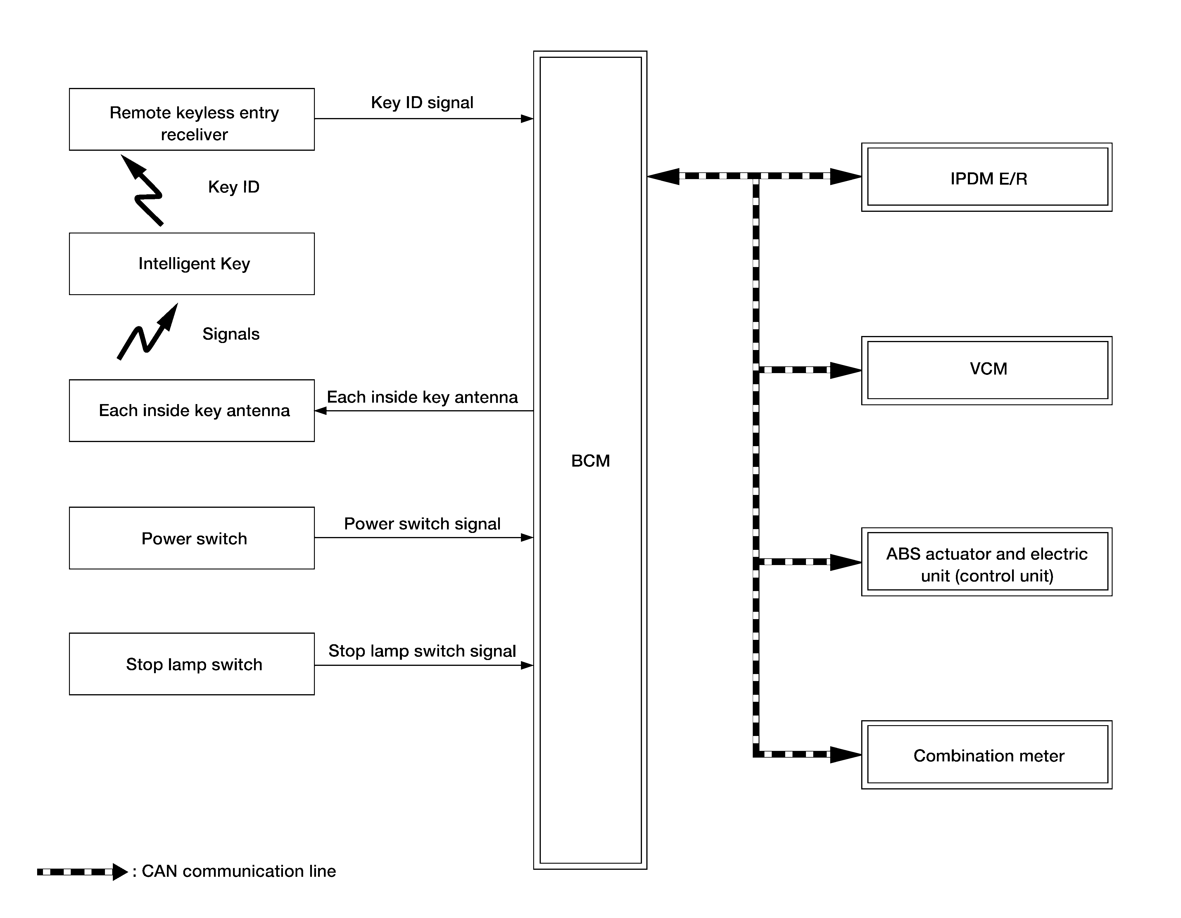
SYSTEM DIAGRAM
INPUT/OUTPUT SIGNAL CHART
Input Signal Item
| Transmit unit | Signal name | |
|---|---|---|
| VCM | CAN communication | ID verification signal/VCM status signal/READY set signal/Shift position signal |
| IPDM E/R | Power switch status signal/P position signal | |
| Combination meter | Vehicle speed signal | |
| ABS actuator and electric unit (control unit) | Vehicle speed signal | |
| Remote keyless entry receiver | Key ID signal | |
| Power switch | Power switch operation signal | |
| Stop lamp switch | Brake pedal operation signal | |
Output Signal Item
| Reception unit | Signal name | |
|---|---|---|
| Combination meter | CAN communication | Key warning lamp signal |
| VCM | ID verification signal | |
| READY signal | ||
| Inside key antenna | Key ID request signal | |
SYSTEM DESCRIPTION
- The READY set function of Intelligent Key system makes it possible to set the vehicle to READY without using the key, based on the electronic ID verification. The electronic ID verification is performed between BCM and Intelligent Key when the power switch is pressed while the Intelligent Key is within the detection area of inside key antenna.NOTE:
The driver should carry the Intelligent Key at all times.
- Intelligent Key has 2 IDs [Intelligent Key ID and NVIS (NATS) ID]. It can perform the door lock/unlock operation and the power switch operation when the registered Intelligent Key is carried.
- If the ID is successfully verified, power switch operation can be available and the vehicle can be set to READY.
- Up to 4 Intelligent Keys can be registered upon request from the customer.
- For initialization and registration of Intelligent Key, refer to CONSULT Immobilizer mode and follow the on-screen instructions.NOTE:
Refer to System Description for any functions other than the READY set function of Intelligent Key system.
PRECAUTIONS FOR INTELLIGENT KEY SYSTEM
The transponder [the chip for NVIS (NATS) ID verification] is integrated into the Intelligent Key. Therefore, ID verification cannot be performed using mechanical key only. When Intelligent Key battery is discharged, the NVIS (NATS) ID verification can be performed by operating power switch after contacting Intelligent Key backside to power switch. If verification result is OK, the vehicle can be set to READY.
OPERATION WHEN INTELLIGENT KEY IS CARRIED
- When the power switch is pressed, BCM activates the inside key antenna and transmits the request signal to the Intelligent Key.
- The Intelligent Key receives the request signal and transmits the Intelligent Key ID signal to BCM.
- BCM receives the Intelligent Key ID signal via remote keyless entry receiver, and verifies it with the registered ID.
- BCM turns ACC relay ON and transmits ON power supply signal to IPDM E/R if the verification results are OK.
- IPDM E/R turns the ignition relay ON to start ON power supply.
- BCM detects that the shift position and brake pedal operating condition.
- BCM transmits READY signal to VCM if BCM judges that the READY set condition* is satisfied.
*: For READY set condition, refer to "READY SET CONDITION TABLE BY POWER SWITCH OPERATION" below.
NOTE:- If a malfunction is detected in the Intelligent Key system, "I-KEY system fault" on information display appears. In this case, BCM does not transmits READY signal.
- When the Intelligent Key is carried outside of the vehicle (inside key antenna detection area) while the power switch position is ACC or ON, BCM does not transmits READY signal even if READY set condition* is satisfied.
- When BCM receives feedback signal from VCM indicating that the vehicle is set to READY, BCM stops transmitting READY signal.
OPERATION RANGE
Vehicle can be set to READY when Intelligent Key is inside the vehicle. However, sometimes vehicle may not be set to READY when Intelligent Key is on instrument panel or in glove box.
READY SET OPERATION WHEN INTELLIGENT KEY IS CONTACTED TO POWER SWITCH
When Intelligent Key battery is discharged, the NVIS (NATS) ID verification between transponder integrated into Intelligent Key and BCM is performed when Intelligent Key backside is contacted to power switch. If the verification result is OK, vehicle can be set to READY.
READY SET CONDITION TABLE BY POWER SWITCH OPERATION
The vehicle can be set to READY by the following operations. For details for the power supply position, refer to System Description .
- When an Intelligent Key is within the detection area of inside key antenna and when Intelligent Key backside is contacted to power switch, it is equivalent to the operations below.
- When setting the vehicle to READY, the BCM monitors READY set conditions:
- Brake pedal operating condition
- Shift position
- Vehicle speed
Vehicle speed: less than 2.5 MPH (4 km/h)
| Vehicle condition | Power switch operation frequency | ||
|---|---|---|---|
| Shift position | Brake pedal operation condition | ||
| OFF → ACC | - | Not depressed | 1 |
| OFF → ACC → ON | - | Not depressed | 2 |
| OFF → ACC → ON → OFF | - | Not depressed | 3 |
| OFF → READY/ACC → READY/ON → READY | P or N | Depressed | 1 |
| READY → OFF | - | - | 1 |
Vehicle speed: 2.5 MPH (4 km/h) or more
| Vehicle condition | Power switch operation frequency | ||
|---|---|---|---|
| Shift position | Brake pedal operation condition | ||
| READY → ACC | - | - | Emergency stop operation |
| ACC → READY (Return operation after emergency stop operation while driving) | N position | - | 1 |
Emergency stop operation
- Press and hold the power switch for 2 seconds or more.
- Press the power switch 3 times or more within 1.5 seconds.