System Description
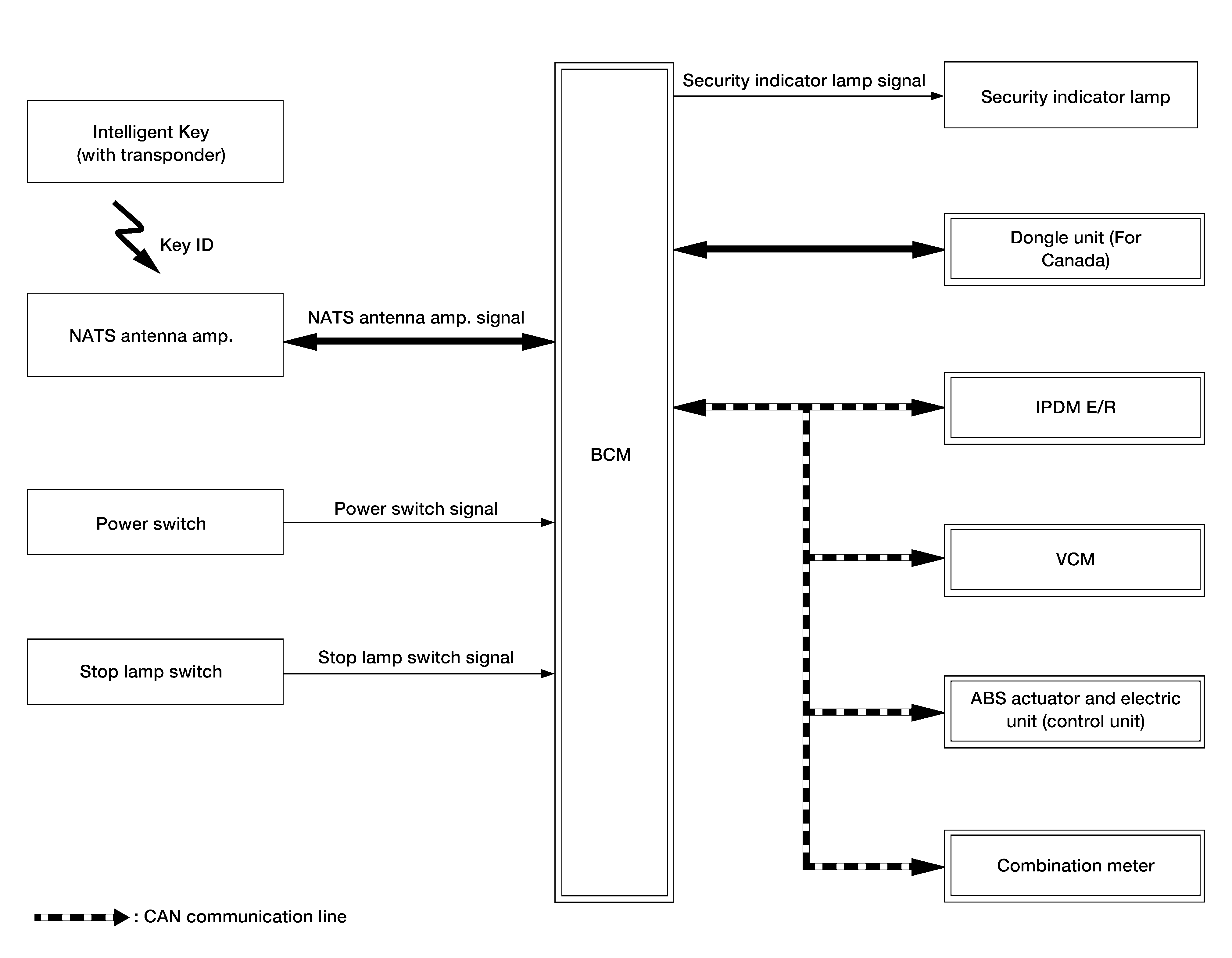
SYSTEM DIAGRAM
INPUT/OUTPUT SIGNAL CHART
Input Signal Item
| Transmit unit | Signal name | |
|---|---|---|
| VCM | CAN communication | ID verification signal/VCM status signal/READY set signal/Shift position signal |
| IPDM E/R | Power switch status signal/P position signal | |
| Combination meter | Vehicle speed signal | |
| ABS actuator and electric unit (control unit) | Vehicle speed signal | |
| NATS antenna amp. | Key ID signal | |
| Power switch | Power switch operation signal | |
| Stop lamp switch | Brake pedal operation signal | |
| Dongle unit | Dongle unit signal | |
Output Signal Item
| Reception unit | Signal name | |
|---|---|---|
| VCM | CAN communication | ID verification signal |
| READY signal | ||
| Combination meter | Security indicator lamp signal | |
SYSTEM DESCRIPTION
- The NISSAN VEHICLE IMMOBILIZER SYSTEM-NATS [NVIS (NATS) ] prevents the vehicle from being set to READY by Intelligent Key whose ID is not registered to the vehicle (BCM). It has higher protection against auto theft involving the duplication of mechanical keys.
- The mechanical key integrated into the Intelligent Key cannot set the vehicle to READY. When the Intelligent Key battery is discharged, the NVIS (NATS) ID verification is performed between the transponder integrated into Intelligent Key and BCM via NATS antenna amp. when the Intelligent Key backside is contacted to power switch. If the verification results are OK, the vehicle can be set to READY by the power switch operation.
- Security indicator lamp is located on combination meter, and always blinks when the power switch is in any position other than ON to warn that the vehicle is equipped with NVIS (NATS).
- Up to 4 Intelligent Keys can be registered upon request from the owner.
- When replacing VCM, BCM or Intelligent Key, the specified procedure (Initialization and registration) using CONSULT is required.
- For initialization and registration of Intelligent Key, refer to CONSULT Immobilizer mode and follow the on-screen instructions.
- Possible symptom of NVIS (NATS) malfunction is "Vehicle cannot be set to READY". This symptom also occurs because of other than NVIS (NATS) malfunction, so start the trouble diagnosis according to Work Flow .
- If VCM other than genuine part is installed, the vehicle cannot be set to READY. For VCM replacement procedure, refer to Removal and Installation .
PRECAUTIONS FOR KEY REGISTRATION
- When registering the Intelligent Key, perform the procedure following the instruction of CONSULT display.
- The ID registration procedure erases the current NVIS (NATS) ID once, and then reregisters a new ID. Therefore before starting the registration procedure, collect all registered Intelligent Keys from the customer.
SECURITY INDICATOR LAMP
Security indicator lamp always blinks when the power switch is in any position other than ON, to warn that the vehicle is equipped with NVIS (NATS).
OPERATION WHEN INTELLIGENT KEY IS CONTACTED TO POWER SWITCH
- When brake pedal is depressed while shift position is P, BCM activates NATS antenna amp. which is located behind power switch.
- When Intelligent Key (transponder built-in) backside is contacted to power switch, BCM starts NVIS (NATS) ID verification between BCM and Intelligent Key (transponder built-in) via NATS antenna amp.
- When the NVIS (NATS) ID verification result is OK, buzzer in combination meter sounds.
- BCM turns ACC relay ON and transmits ON power supply signal to IPDM E/R.
- IPDM E/R turns the ignition relay ON to start ON power supply.
- BCM detects that the shift position and brake pedal operating position.
- BCM transmits READY signal to VCM if BCM judges that the READY set condition* is satisfied.
*: For READY set condition, refer to "READY SET CONDITION TABLE BY POWER SWITCH OPERATION" below.
- When BCM receives feedback signal from VCM indicating that the vehicle is set to READY, BCM stops transmitting READY signal.
READY SET CONDITION TABLE BY POWER SWITCH OPERATION
The vehicle can be set to READY by the following operations. For details for the power supply position, refer to System Description .
- When an Intelligent Key is within the detection area of inside key antenna and when Intelligent Key backside is contacted to power switch, it is equivalent to the operations below.
- When setting the vehicle to READY, the BCM monitors READY set conditions:
- Brake pedal operating condition
- Shift position
- Vehicle speed
Vehicle speed: less than 2.5 MPH (4 km/h)
| Vehicle condition | Power switch operation frequency | ||
|---|---|---|---|
| Shift position | Brake pedal operation condition | ||
| OFF ->ACC | - | Not depressed | 1 |
| OFF ->ACC ->ON | - | Not depressed | 2 |
| OFF ->ACC ->ON ->OFF | - | Not depressed | 3 |
| OFF ->READY/ACC ->READY/ON ->READY | P or N | Depressed | 1 |
| READY ->OFF | - | - | 1 |
Vehicle speed: 2.5 MPH (4 km/h) or more
| Vehicle condition | Power switch operation frequency | ||
|---|---|---|---|
| Shift position | Brake pedal operation condition | ||
| READY ->ACC | - | - | Emergency stop operation |
| ACC ->READY (Return operation after emergency stop operation while driving) | N position | - | 1 |
Emergency stop operation
- Press and hold the power switch for 2 seconds or more.
- Press the power switch 3 times or more within 1.5 seconds.