LEMON Manuals: Even more car manuals for everyone: 1960-2025
Home >> Nissan-Datsun >> 2024 >> Armada SL, 4WD >> Repair and Diagnosis >> Electrical >> Charging Systems >> Basic Inspection >> Charging System >> Diagnosis And Repair Work Flow >> Work Flow
April 5, 2026: LEMON Manuals is launched! Read the announcement.

Work Flow

Work Flow (With EXP-800 NI or GR8-1200 NI) 

CHARGING SYSTEM DIAGNOSIS WITH EXP-800 NI OR GR8-1200 NI 

To test the charging system, use the following special service tools:

NOTE: Refer to the applicable Instruction Manual for proper charging system diagnosis procedures.

OVERALL SEQUENCE 

GNSDB146321Courtesy of NISSAN NORTH AMERICA, INC.

DETAILED FLOW 

NOTE: To ensure a complete and thorough diagnosis, the battery, starter and alternator test segments must be done as a set from start to finish.
  1. PRELIMINARY INSPECTION 

    Perform the preliminary inspection. Refer to Work Procedure .

    >>

    GO TO 2.

  2. STOP POWER GENERATION VOLTAGE VARIABLE CONTROL SYSTEM 

    Stop the operation of the power generation voltage variable control in either of the following procedures.

    • After selecting "ENGINE" of "SELECT SYSTEM" using CONSULT, set the DUTY value of "ALTERNATOR DUTY" to 0 % by selecting "ALTERNATOR DUTY" of "Active Test". Continue "Active Test" until the end of inspection. (When the DUTY value is 0 or 100 %, the normal power generation is performed according to the characteristic of the IC voltage regulator of the alternator.)
    • Turn the ignition switch OFF, and disconnect the battery current sensor connector. [However, DTC (P1550 - P1554) of the engine might remain. After finishing the inspection, connect the battery current sensor connector and erase the self-diagnosis results history of the engine using CONSULT.]

    >>

    GO TO 3.

  3. DIAGNOSIS WITH EXP-800 NI OR GR8-1200 NI 

    Perform the charging system test using Multitasking battery and electrical diagnostic station GR8-1200 NI or Battery and electrical diagnostic analyzer EXP-800 NI. Refer to the applicable Instruction Manual for proper testing procedures.

    Test result

    NO PROBLEMS>>

    Charging system is normal and will also show "DIODE RIPPLE" test result.

    NO VOLTAGE>>

    GO TO 4.

    LOW VOLTAGE>>

    GO TO 12.

    HIGH VOLTAGE>>

    GO TO 14.

    EXCESSIVE RIPPLE, OPEN PHASE, OPEN DIODE or SHORTED DIODE>>

    Replace the alternator. Perform "DIODE RIPPLE" test again using Multitasking battery and electrical diagnostic station GR8-1200 NI or Battery and electrical diagnostic analyzer EXP-800 NI to confirm repair.

  4. INSPECTION WITH CHARGE WARNING LAMP (IGNITION SWITCH IS ON) 

    Turn the ignition switch ON.

    Does the charge warning lamp illuminate?

    YES>>

    GO TO 6.

    NO>>

    GO TO 5.

  5. "L" TERMINAL CIRCUIT (OPEN) INSPECTION 

    Check "L" terminal circuit (open). Refer to Diagnosis Procedure .

    Is the "L" terminal circuit normal?

    YES>>

    Replace alternator. Refer to ALTERNATOR : Removal and Installation .

    NO>>

    Repair as needed.

  6. INSPECTION WITH CHARGE WARNING LAMP (IDLING) 

    Start the engine and run it at idle.

    Does the charge warning lamp turn OFF?

    YES>>

    GO TO 9.

    NO>>

    GO TO 7.

  7. "L" TERMINAL CIRCUIT (SHORT) INSPECTION 

    Check "L" terminal circuit (short). Refer to Diagnosis Procedure .

    Is the "L" terminal circuit normal?

    YES>>

    GO TO 8.

    NO>>

    Repair as needed.

  8. "S" TERMINAL CIRCUIT INSPECTION 

    Check "S" terminal circuit. Refer to Diagnosis Procedure .

    Is the "S" terminal circuit normal?

    YES>>

    GO TO 10.

    NO>>

    Repair as needed.

  9. INSPECTION WITH CHARGE WARNING LAMP (ENGINE AT 3, 000 RPM) 

    Increase and maintain the engine speed at 3, 000 RPM.

    Does the charge warning lamp remain off?

    YES>>

    GO TO 11.

    NO>>

    GO TO 10.

  10. INSPECTION OF ALTERNATOR PULLEY 

    Check alternator pulley. Refer to ALTERNATOR : Inspection .

    Is alternator pulley normal?

    YES>>

    Replace alternator. Refer to ALTERNATOR : Removal and Installation .

    NO>>

    Repair as needed.

  11. "B" TERMINAL CIRCUIT INSPECTION 

    Check "B" terminal circuit. Refer to Diagnosis Procedure .

    Is "B" terminal circuit normal?

    YES>>

    Replace alternator. Refer to ALTERNATOR : Removal and Installation .

    NO>>

    Repair as needed.

  12. "B" TERMINAL CIRCUIT INSPECTION 

    Check "B" terminal circuit. Refer to Diagnosis Procedure .

    Is "B" terminal circuit normal?

    YES>>

    GO TO 13.

    NO>>

    Repair as needed.

  13. INSPECTION OF ALTERNATOR PULLEY 

    Check alternator pulley. Refer to ALTERNATOR : Inspection .

    Is alternator pulley normal?

    YES>>

    Replace alternator. Refer to ALTERNATOR : Removal and Installation .

    NO>>

    Repair as needed.

  14. "S" TERMINAL CIRCUIT INSPECTION 

    Check "S" terminal circuit. Refer to Diagnosis Procedure .

    Is the "S" terminal circuit normal?

    YES>>

    Replace alternator. Refer to ALTERNATOR : Removal and Installation .

    NO>>

    Repair as needed.

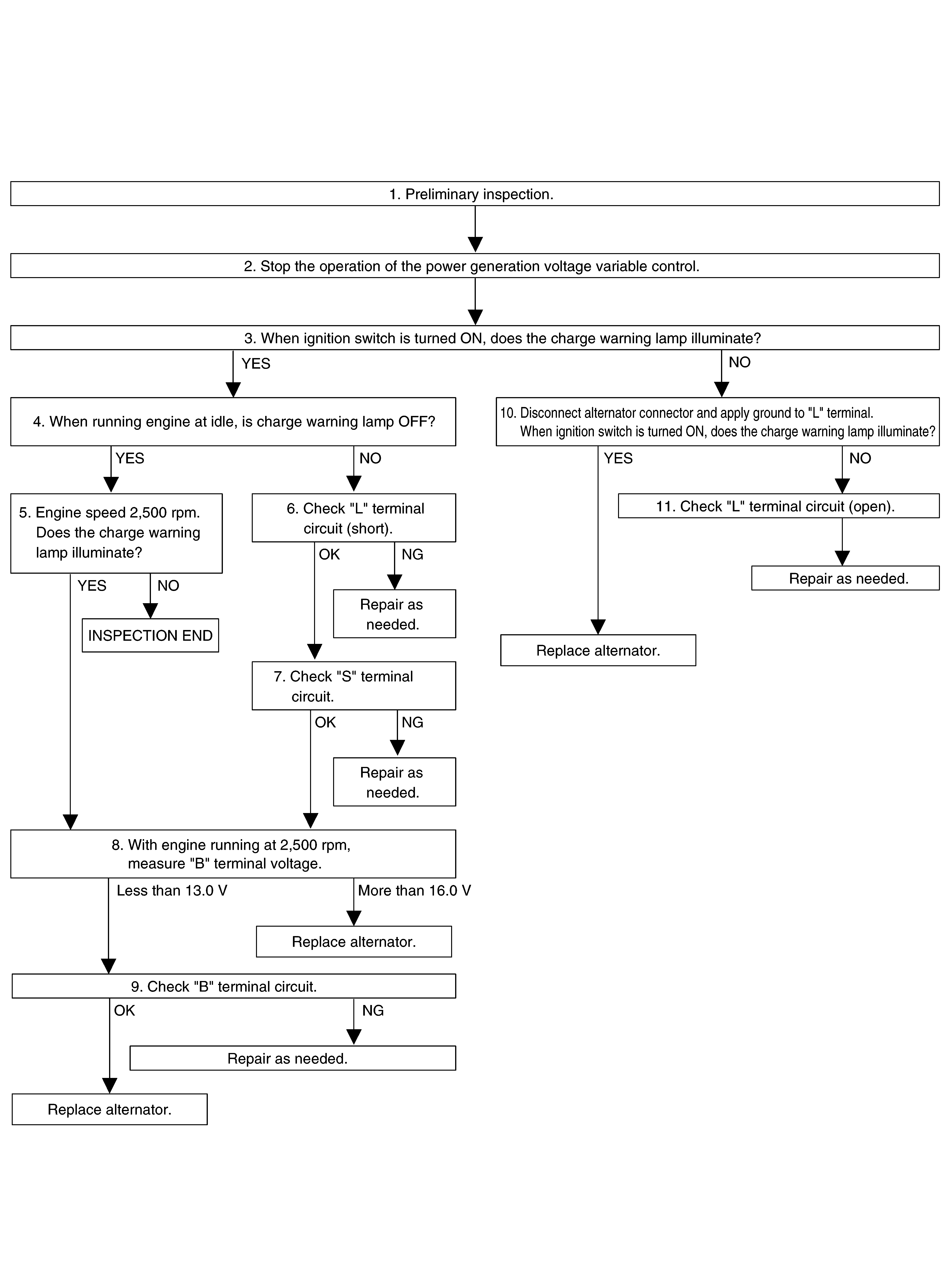
Work Flow (Without EXP-800 NI or GR8-1200 NI) 

Before performing a alternator test, make sure that the battery is fully charged. A 30-volt voltmeter and suitable test probes are necessary for the test.

OVERALL SEQUENCE 

GNSDB145502Courtesy of NISSAN NORTH AMERICA, INC.

DETAILED FLOW 

  1. PRELIMINARY INSPECTION 

    Perform the preliminary inspection. Refer to Work Procedure .

    >>

    GO TO 2.

  2. STOP POWER GENERATION VOLTAGE VARIABLE CONTROL SYSTEM 

    Stop the operation of the power generation voltage variable control in either of the following procedures.

    • After selecting "ENGINE" of "SELECT SYSTEM" using CONSULT, set the DUTY value of "ALTERNATOR DUTY" to 0 % by selecting "ALTERNATOR DUTY" of "Active Test". Continue "Active Test" until the end of inspection. (When the DUTY value is 0 or 100 %, the normal power generation is performed according to the characteristic of the IC regulator of the alternator.)
    • Turn the ignition switch OFF, and disconnect the battery current sensor connector. [However, DTC (P1550 - P1554) of the engine might remain. After finishing the inspection, connect the battery current sensor connector and erase the self-diagnostic results history of the engine using CONSULT.]

    >>

    GO TO 3.

  3. INSPECTION WITH CHARGE WARNING LAMP (IGNITION SWITCH IS TURNED ON) 

    When ignition switch is turned ON.

    Does the charge warning lamp illuminate?

    YES>>

    GO TO 4.

    NO>>

    GO TO 10.

  4. INSPECTION WITH CHARGE WARNING LAMP (IDLING) 

    Start the engine and run it at idle.

    Does the charge warning lamp turn OFF?

    YES>>

    GO TO 5.

    NO>>

    GO TO 6.

  5. INSPECTION WITH CHARGE WARNING LAMP (ENGINE AT 2, 500 RPM) 

    Increase and maintain the engine speed at 2, 500 RPM.

    Does the charge warning lamp illuminate?

    YES>>

    GO TO 8.

    NO>>

    INSPECTION END

  6. "L" TERMINAL CIRCUIT (SHORT) INSPECTION 

    Check "L" terminal circuit (short). Refer to Diagnosis Procedure .

    Is the inspection result normal?

    YES>>

    GO TO 7.

    NO>>

    Repair as needed.

  7. "S" TERMINAL CIRCUIT INSPECTION 

    Check "S" terminal circuit. Refer to Diagnosis Procedure .

    Is the inspection result normal?

    YES>>

    GO TO 8.

    NO>>

    Repair as needed.

  8. MEASURE "B" TERMINAL VOLTAGE 

    Start engine. With engine running at 2, 500 RPM, measure "B" terminal voltage.

    What voltage does the measurement result show?

    Less than 13.0 V>>

    GO TO 9.

    More than 16.0 V>>

    Replace alternator. Refer to ALTERNATOR : Removal and Installation .

  9. "B" TERMINAL CIRCUIT INSPECTION 

    Check "B" terminal circuit. Refer to Diagnosis Procedure .

    Is the inspection result normal?

    YES>>

    Replace alternator. Refer to ALTERNATOR : Removal and Installation .

    NO>>

    Repair as needed.

  10. INSPECTION WITH CHARGE WARNING LAMP (IGNITION SWITCH IS ON) 
    1. Disconnect alternator connector and apply ground to "L" terminal.
    2. Turn the ignition switch ON.

    Does the charge warning lamp illuminate?

    YES>>

    Replace alternator. Refer to ALTERNATOR : Removal and Installation .

    NO>>

    GO TO 11.

  11. CHECK "L" TERMINAL CIRCUIT (OPEN) 

    Check "L" terminal circuit (open). Refer to Diagnosis Procedure .

    >>

    Repair as needed.