System Description
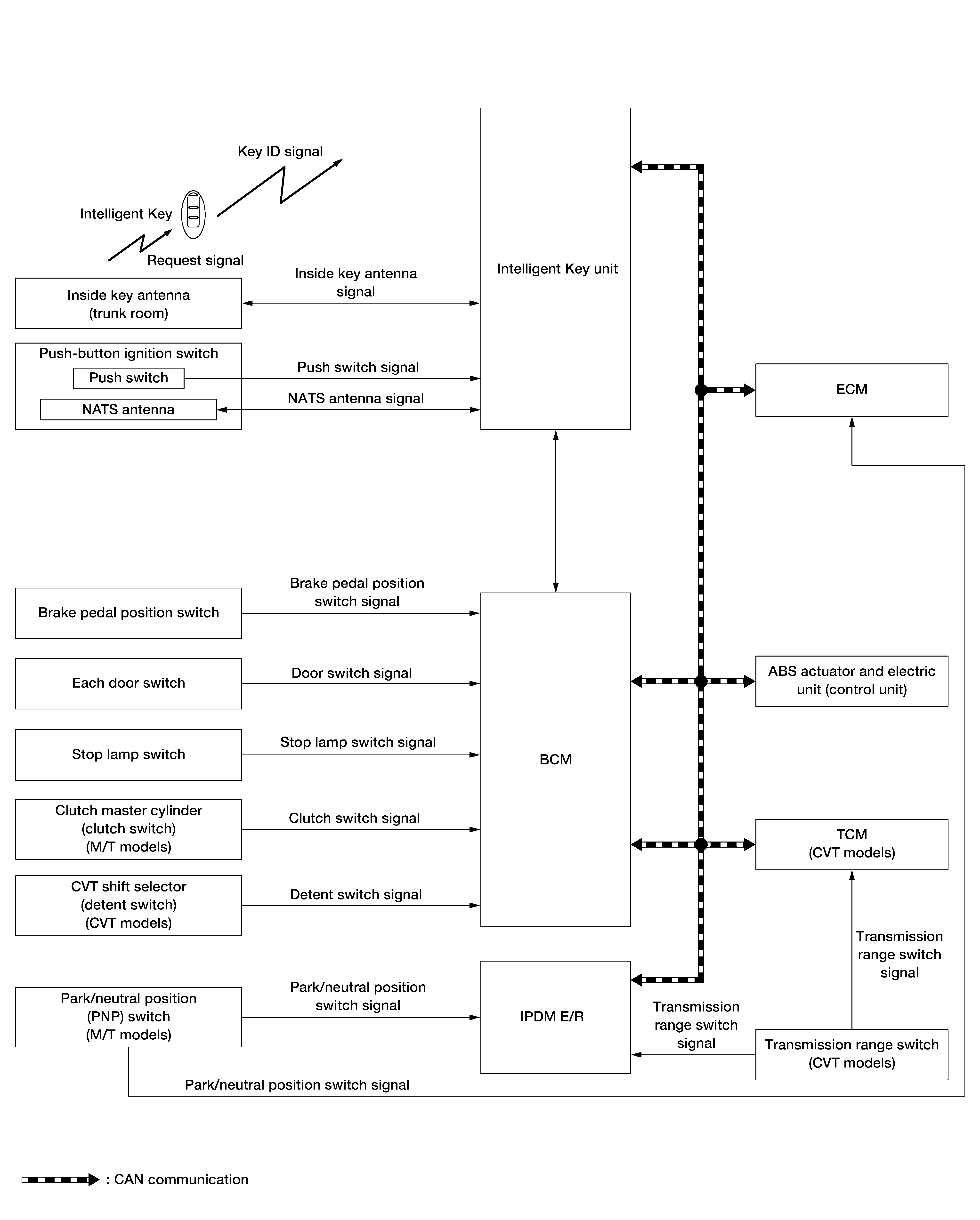
SYSTEM DIAGRAM
SIGNAL TRANSMISSION FUNCTION LIST
| Signal name | Input | Output | Description |
|---|---|---|---|
| Inside key antenna signal | Intelligent Key unit |
|
Inputs the inside key signal antenna signal via CAN communication |
| ID verification signal | Intelligent Key unit |
|
Inputs the ID verification signal via CAN communication |
| Engine status signal | ECM |
|
Inputs the engine status signal via CAN communication |
| Push-button ignition switch status signal | Intelligent Key unit | BCM (CAN) | Inputs the push-button ignition switch status signal via CAN communication |
| Brake pedal position switch | BCM | Intelligent Key unit (CAN) | Inputs the brake pedal position switch via CAN communication |
| CVT shift select signal | BCM |
|
Inputs the CVT shift select signal via CAN communication |
| Stop lamp switch signal | BCM |
|
Inputs the stop lamp switch signal via CAN communication |
| Door switch signal | BCM |
|
Inputs the door switch signal via CAN communication |
| Transmission range switch signal | TCM | BCM (CAN) | Inputs the transmission range signal via CAN communication |
SYSTEM DESCRIPTION
- The NISSAN ANTI-THEFT SYSTEM (NATS) prevents the engine from being started by Intelligent Key whose ID is not registered to the vehicle (Intelligent Key unit). It has higher protection against auto theft involving the duplication of mechanical keys.
- The ignition key integrated in the Intelligent Key cannot start the engine. When the Intelligent Key battery is discharged, the NATS ID verification is performed between the transponder integrated with Intelligent Key and Intelligent Key unit via NATS antenna. when the Intelligent Key backside is contacted to push-button ignition switch while brake pedal is depressed. If the verification result is OK, the engine start operation can be performed by the push-button ignition switch operation.
- Up to 4 Intelligent Keys can be registered (including the standard ignition key) upon request from the owner.
- When replacing ECM, Intelligent Key unit or Intelligent Key, the specified procedure (Initialization and registration) using CONSULT is required.
PRECAUTIONS FOR KEY REGISTRATION
The ID registration is a procedure that erases the current NATS ID once, and then registers a new ID. Therefore before starting the registration operation, collect all registered Intelligent Keys from the customer.
ENGINE START OPERATION WHEN INTELLIGENT KEY IS CONTACTED TO PUSH-BUTTON IGNITION SWITCH
- When brake pedal is depressed while selector lever is in the P position, Intelligent Key unit activates NATS antenna that is located behind push-button ignition switch.
- When Intelligent Key (transponder built-in) backside is contacted to push-button ignition switch, Intelligent Key unit starts NATS ID verification between Intelligent Key unit and Intelligent Key (transponder built-in) via NATS antenna.
- When NATS ID verification result is OK, buzzer in combination meter sounds.
- When the ignition switch is placed to ON, Intelligent Key unit performs ID verification with the ECM. When the result is OK, engine start is permitted.
- BCM detects that the selector lever position and brake pedal operation condition.
- When ECM detects that the start engine conditions* are satisfied, it transmits a starter cut relay request signal to BCM.
- When BCM receives a starter cut relay request signal from ECM, the starter cut relay is turned ON.
- When starter cut relay is turned ON, IPDM E/R turns ON the starter relay and drives the starter motor.
- When BCM receives an engine status signal from ECM, it turns the starter relay and starter cut relay OFF and stops cranking.
*: For the engine start condition, refer to "IGNITION SWITCH POSITION CHANGE TABLE BY PUSH-BUTTON IGNITION SWITCH OPERATION" below.
IGNITION SWITCH POSITION CHANGE TABLE BY PUSH-BUTTON IGNITION SWITCH OPERATION
The ignition switch position can be changed by the following operations.
- When an Intelligent Key is within the detection area of inside key antenna or when Intelligent Key backside is contacted to push-button ignition switch, it is equivalent to the operations below.
- When starting the engine, the BCM monitors under the engine start conditions.
CVT models
- Brake pedal operation condition
- Selector lever position
- Vehicle speed
M/T models
- Brake pedal operation condition
- Clutch pedal operation condition
- Vehicle speed
Vehicle speed: less than 2.5 MPH (4 km/h)
| Power supply position | Condition | Push-button ignition switch operation frequency | |||||
|---|---|---|---|---|---|---|---|
| CVT models | M/T models | ||||||
| Selector lever | Brake pedal operation condition | Normal condition | Special condition | ||||
| Shift lever | Clutch pedal operation condition | Shift lever | Brake pedal operation condition | ||||
| LOCK → ON | - | Not depressed | - | Not depressed | - | Not depressed | 1 |
| LOCK → ON → OFF | - | Not depressed | - | Not depressed | - | Not depressed | 2 |
| LOCK → START/ON → START | P or N position | Depressed | - | Depressed | Neutral | Depressed | 1 |
| Engine is running → LOCK | - | - | - | - | - | - | 1 |
Vehicle speed: 2.5 MPH (4 km/h) or more
| Power supply position | Condition | Push-button ignition switch operation frequency | |||||
|---|---|---|---|---|---|---|---|
| CVT models | M/T models | ||||||
| Selector lever | Brake pedal operation condition | Normal condition | Special condition | ||||
| Shift lever | Clutch pedal operation condition | Shift lever | Brake pedal operation condition | ||||
| Engine is running → OFF | - | - | - | - | - | - | Emergency stop operation |
| Engine stall return operation while driving | N position | Not depressed | - | Depressed | Neutral | - | 1 |
Emergency stop operation
- Press and hold the push-button ignition switch for 2 seconds or more.
- Press the push-button ignition switch 3 times or more within 1.5 seconds.