LEMON Manuals: Even more car manuals for everyone: 1960-2025
Home >> Toyota >> 2003 >> Matrix Base, FWD, Standard >> Repair and Diagnosis >> External Pages >> Different car >> Section 384 (Wireless Door Lock Control System) >> Pre-Check
April 5, 2026: LEMON Manuals is launched! Read the announcement.

Section 384 (Wireless Door Lock Control System): Pre-Check

WARNING: This page is about a different car, the 2003 Toyota Sequoia. However, it is still accessible from the selected car via links, so may be relevant.

Only wireless function (Remote control) will not operate. 

(If a new transmitter or a transmitter of the same type that works properly with the vehicle is not available.) 

Fig 1: Wireless Door Lock Control System Flow Chart (1 Of 4)
G02852242Courtesy of © TOYOTA, LICENSE AGREEMENT TMS1002
Fig 2: Wireless Door Lock Control System Flow Chart (2 Of 4)
G02852243Courtesy of © TOYOTA, LICENSE AGREEMENT TMS1002
Fig 3: Wireless Door Lock Control System Flow Chart (3 Of 4)
G02852244Courtesy of © TOYOTA, LICENSE AGREEMENT TMS1002
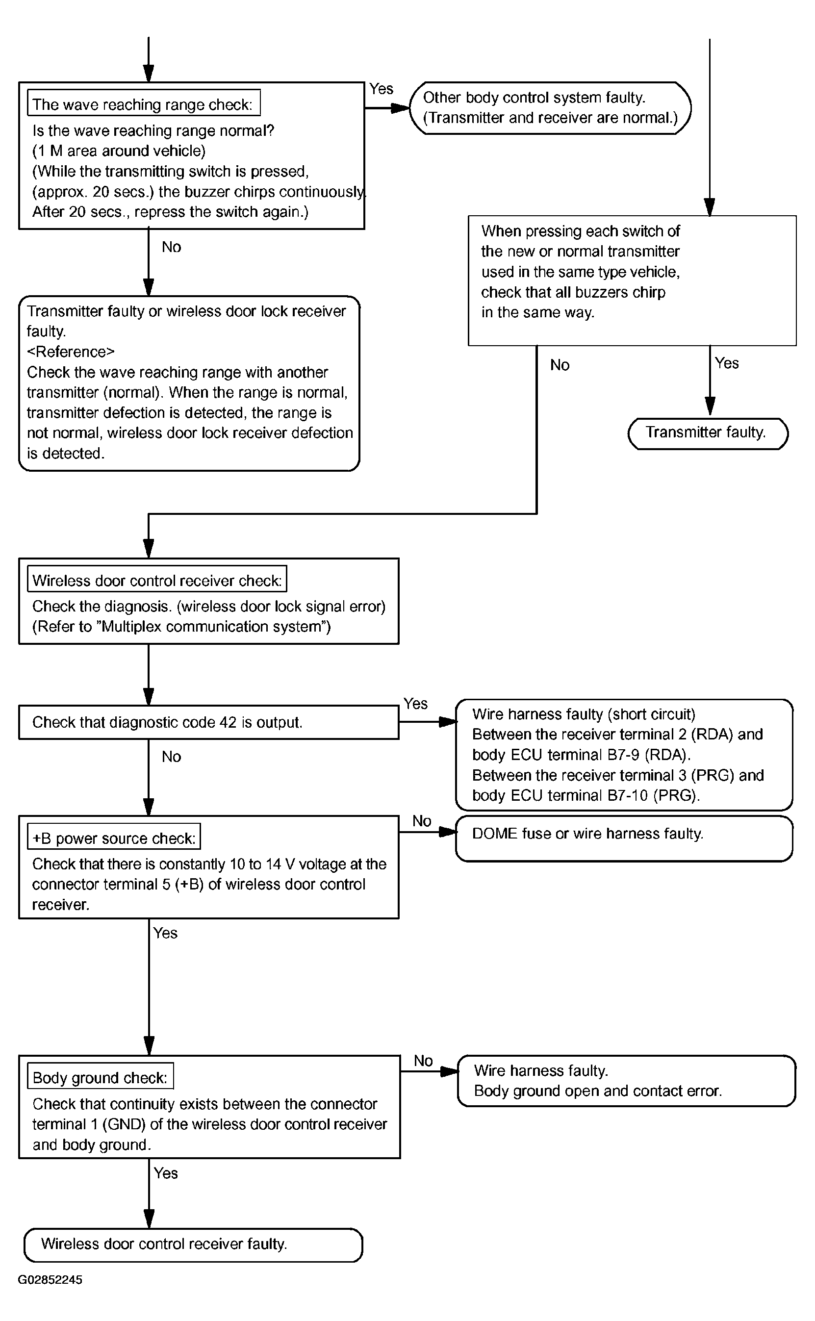
Fig 4: Wireless Door Lock Control System Flow Chart (4 Of 4)
G02852245Courtesy of © TOYOTA, LICENSE AGREEMENT TMS1002