LEMON Manuals: Even more car manuals for everyone: 1960-2025
Home >> Toyota >> 2004 >> Matrix Base, FWD, Standard >> Repair and Diagnosis >> External Pages >> Different car >> Section 778 (LEXUS Navigation System - Diagnosis) >> Pre-Check
April 5, 2026: LEMON Manuals is launched! Read the announcement.

Section 778 (LEXUS Navigation System - Diagnosis): Pre-Check

WARNING: This page is about a different car, the 2004 Lexus IS 300. However, it is still accessible from the selected car via links, so may be relevant.
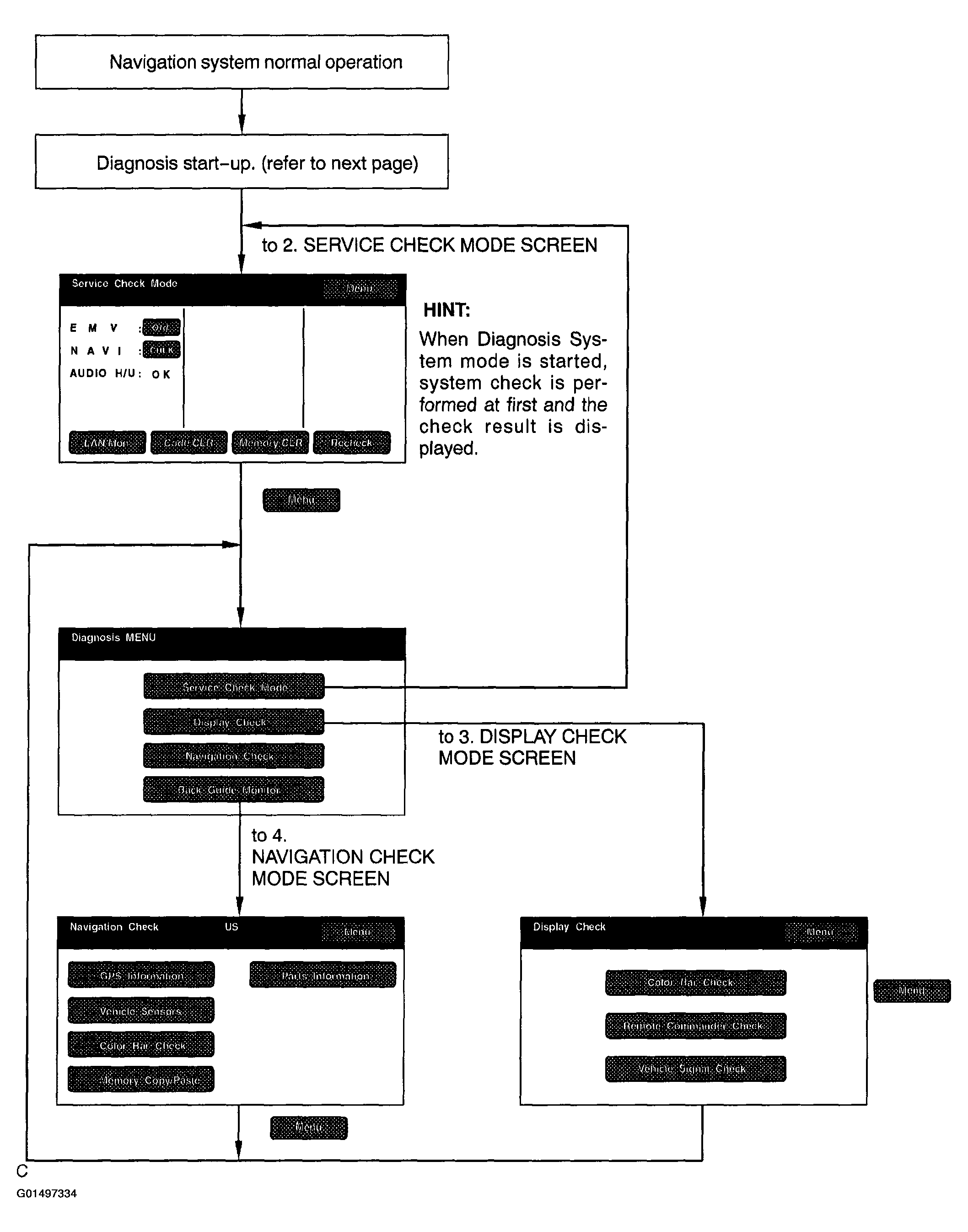
  1. DIAGNOSIS SYSTEM MODE 

    HINT:

    Diagnosis system mode is operated as follows

    Fig 1: Diagnosis System Mode Operation
    G01497334Courtesy of © TOYOTA, LICENSE AGREEMENT TMS1002
    1. DIAGNOSIS START-UP

      To start the diagnosis menu, there are 2 ways: using diagnosis check wire and using a switch

    2. START-UP BY SWITCH OPERATION (light control switch)
      1. Vehicle speed is 0 Km/h (0 mph)
      2. Parking brake switch is pressed
      3. While pressing "INFO" switch, by turning the light control switch to OFF, TAIL, OFF, TAIL and OFF the system is started up
        Fig 2: Identifying "Info" Switch
        G01497335Courtesy of © TOYOTA, LICENSE AGREEMENT TMS1002
        Fig 3: Display Table
        G01497336Courtesy of © TOYOTA, LICENSE AGREEMENT TMS1002

      HINT:

      • When Diagnosis system starts, Service check screen is displayed and the service check begins.
      • Select MENU to display diagnosis check menu
    3. FINISHING DIAGNOSIS SYSTEM MODE

      Turn the ignition switch form ACC to OFF to finish the mode. If it is started of switch operation.

  2. SERVICE CHECK MODE 

    HINT:

    Service check mode is operated as follows

    Fig 4: Service Check Mode Operation
    G01497337Courtesy of © TOYOTA, LICENSE AGREEMENT TMS1002
    1. System Check Mode
      1. Start the Diagnosis system
        Fig 5: System Check Mode Diagnosis Table
        G01497338Courtesy of © TOYOTA, LICENSE AGREEMENT TMS1002
        Fig 6: Identifying System Check Mode
        G01497339Courtesy of © TOYOTA, LICENSE AGREEMENT TMS1002

        HINT:

        service check displays the check results based on the information obtained form each components response to "System Check Execution" and "Diagnosis memory request" and the information of "Current DTC Notification" (the Unit Check that will be displayed on the next screens.)

      2. Read check result
        Fig 7: Result Table
        G01497340Courtesy of © TOYOTA, LICENSE AGREEMENT TMS1002

        HINT:

        • After repair and check press "Code CLR" for more then 3 sec to delete diagnosis memory
        • After deleting diagnosis memory, press "Recheck" and make sure "OK" is displayed on the screen
      3. "EXCH", "CHEK" and "OLD" can be used as switches to activate "Unit check mode" for detail information. check troubled parts of the components in these modes by referring to the DTC code list.
        Fig 8: Identifying Unit Check Mode
        G01497341Courtesy of © TOYOTA, LICENSE AGREEMENT TMS1002
        Fig 9: Unit Check Mode Display Table
        G01497342Courtesy of © TOYOTA, LICENSE AGREEMENT TMS1002

        HINT:

        • Detecting Unit DTC activates the Unit check mode on the screen.
        • IN the Unit check Mode, DTC which is identified as "Check" in the service check is displayed as classified in to current DTC and Past DTC.
    2. LAN Monitor
      1. Start the Diagnosis system
        Fig 10: LAN Monitor Display
        G01497343Courtesy of © TOYOTA, LICENSE AGREEMENT TMS1002
        Fig 11: LAN Monitor Diagnosis Table
        G01497344Courtesy of © TOYOTA, LICENSE AGREEMENT TMS1002

        HINT:

        Service Check displays the check results based on the information obtained from each component's response to "System check Execution: and Diagnosis memory request" and information of "Current DTC Notification" (the LAN Monitor the will be displayed on the next screens.).

      2. Read check result
        Fig 12: LAN Monitor Result Table
        G01497345Courtesy of © TOYOTA, LICENSE AGREEMENT TMS1002

        HINT:

        • After repair and check press, "code CLR" for more than 3 Sec, to delete diagnosis memory
        • After deleting diagnosis memory, press "Recheck" and make sure "OK" is displayed on the screen
      3. "CHEK" can be used as switches to activate "LAN monitor" for detail information, Check troubled parts of the components in these modes by referring to the DTC code list
        Fig 13: LAN Monitor Display
        G01497346Courtesy of © TOYOTA, LICENSE AGREEMENT TMS1002
        Fig 14: LAN Monitor Display Table
        G01497347Courtesy of © TOYOTA, LICENSE AGREEMENT TMS1002

        HINT:

        Detecting no LAN DTC activate the LAN monitor on the screen

    3. DISPLAY CHECK MODE 

      HINT:

      display check mode is operated as follows

      Fig 15: Display Check Mode Operation
      G01497348Courtesy of © TOYOTA, LICENSE AGREEMENT TMS1002
      1. Display Check mode
        Fig 16: Identifying Display Check Mode Screen
        G01497349Courtesy of © TOYOTA, LICENSE AGREEMENT TMS1002
        Fig 17: Check Mode Display Table
        G01497350Courtesy of © TOYOTA, LICENSE AGREEMENT TMS1002

        HINT:

        In display check mode, above checks can be performed

      2. Display color Bar check
        1. Start the Diagnosis system
        2. Select "MENU"
        3. Select "Display Check"
        4. Select" Color Bar check"
        5. Make sure that each color name is corresponding to each color on the bar
          Fig 18: Checking Display Color Bar
          G01497351Courtesy of © TOYOTA, LICENSE AGREEMENT TMS1002

          HINT:

          Select Black, red, Green, Blue, White and Stripe to display selected colors and stripe on the entire screen

        6. Compare with the color Bar check in the Navigation check and make sure that no difference is found
      3. Display remote Commander check
        1. Start the diagnosis system
        2. Select "MENU"
        3. Select "Display Check"
        4. Select" Color Bar check"
        5. Press each switch and make sure that it corresponds to the display on the screen
          Fig 19: Checking Display Remote Commander
          G01497352Courtesy of © TOYOTA, LICENSE AGREEMENT TMS1002
      4. Display Vehicle Signal Check
        1. Start the diagnosis system
        2. Select "MENU"
        3. Select "Display Check"
        4. Select" "Vehicle Signal check"
        5. Check the status of the vehicle signal (Battery. IG, PKB, SPEED, TAIL, ADIM/TCAN) loaded in to the display
          Fig 20: Checking Display Vehicle Signal
          G01497353Courtesy of © TOYOTA, LICENSE AGREEMENT TMS1002

        HINT:

        Vehicle signal data is updated every 1 second

    4. NAVIGATION CHECK MODE 

      HINT:

      Navigations check mode is operated as follows.

      Fig 21: Navigations Check Mode Operation
      G01497354Courtesy of © TOYOTA, LICENSE AGREEMENT TMS1002
      1. Navigation Check mode
        Fig 22: Checking Navigation Mode
        G01497355Courtesy of © TOYOTA, LICENSE AGREEMENT TMS1002

        HINT:

      2. In the Navigation check mode, the checks mentioned above can be conducted
      3. The Navigation ECU operates each Navigation Check screen
        Fig 23: Navigation Check Mode Display Table
        G01497356Courtesy of © TOYOTA, LICENSE AGREEMENT TMS1002
    5. GPS Information
    6. Start the diagnosis system
    7. Select "MENU"
    8. Select "Navigation Check"
    9. Select" "GPS information"
    10. Check the GPS-related information
      Fig 24: Identifying GPS Information
      G01497357Courtesy of © TOYOTA, LICENSE AGREEMENT TMS1002
      Fig 25: GPS Display Table (1 Of 3)
      G01497358Courtesy of © TOYOTA, LICENSE AGREEMENT TMS1002

      Status of Wave Reception:/*5 

      Fig 26: GPS Display Table (2 Of 3)
      G01497359Courtesy of © TOYOTA, LICENSE AGREEMENT TMS1002

      Measurement Status:/*6 

      Fig 27: GPS Display Table (3 Of 3)
      G01497360Courtesy of © TOYOTA, LICENSE AGREEMENT TMS1002
  3. Vehicle sensors
    1. Start the Diagnosis system
    2. Select "Menu"
    3. Select: Navigation check"
    4. Select" Vehicle sensors"
    5. Check the vehicle signals (ACC, REV, SPD) and the output signal of the gyro sensor introduced in to the navigation ECU
      Fig 28: Checking Vehicle Sensors
      G01497361Courtesy of © TOYOTA, LICENSE AGREEMENT TMS1002
      Fig 29: Vehicle Sensors Display Table
      G01497362Courtesy of © TOYOTA, LICENSE AGREEMENT TMS1002
  4. Navigation color Bar check
    1. Start the Diagnosis system
    2. Select "Menu"
    3. Select: Navigation check"
    4. Select" Color Bar Check"
    5. Make sure that the set color matches the display color
    6. Compare with the color Bar Check in the Display check and make sure that no difference is found
      Fig 30: Checking Navigation Color Bar
      G01497363Courtesy of © TOYOTA, LICENSE AGREEMENT TMS1002
  5. Parts information
    1. Start the Diagnosis system
    2. Select "Menu"
    3. Select: Navigation check"
    4. Select" Parts information "
    5. Check the program and disc version
      Fig 31: Checking Parts Information
      G01497364Courtesy of © TOYOTA, LICENSE AGREEMENT TMS1002
  6. Memory/Copy/Paste

    HINT:

    This function is not available.

    Fig 32: Checking Memory/Copy/Paste
    G01497365Courtesy of © TOYOTA, LICENSE AGREEMENT TMS1002