LEMON Manuals: Even more car manuals for everyone: 1960-2025
Home >> Toyota >> 2007 >> Matrix Base, Standard >> Repair and Diagnosis >> Restraints >> Air Bag, SRS >> Supplemental Restraint System >> Occupant Classification System >> Initialization
April 5, 2026: LEMON Manuals is launched! Read the announcement.

Occupant Classification System: Initialization

  1. ZERO POINT CALIBRATION 
    NOTE: Make sure that the front passenger seat is not occupied before performing the operation.

    HINT:

    Perform the zero point calibration and sensitivity check if any of the following conditions occur.

    • The occupant classification ECU is replaced.
    • Accessories (seatback tray and seat cover, etc.) are installed.
    • The front passenger seat is removed from the vehicle.
    • The passenger airbag ON/OFF indicator ("OFF") comes on when the front passenger seat is not occupied.
    • The vehicle is brought to the workshop for repair due to an accident or a collision.
    1. Zero point calibration and sensitivity check procedures

      HINT:

      Make sure that zero point calibration has finished normally, and then perform the sensitivity check.

      1. Adjust the seat position according to the table below.
        ADJUSTMENT POSITION CHART

        Adjustment Component Position
        Slide Direction Rearmost position
        Reclining Angle Upright position
        Headrest Height Lowest position
      2. Connect the intelligent tester to the DLC3.
        Fig 1: Connecting Intelligent Tester To DLC3
        G05236357Courtesy of © TOYOTA, LICENSE AGREEMENT TMS1002
      3. Turn the ignition switch to the ON position.
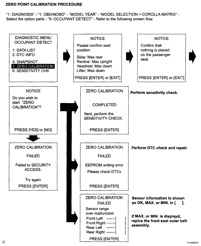
      4. Perform the zero point calibration by following the prompts on the tester screen.
        Fig 2: Identifying Zero Point Calibration Procedure
        G05236508Courtesy of © TOYOTA, LICENSE AGREEMENT TMS1002

        HINT:

        Refer to the intelligent tester operator's manual for further details.

        OK: "COMPLETE" is displayed. 

      5. Perform the sensitivity check by following the prompts on the tester screen.
      6. Confirm that the beginning sensor reading is within the standard range.

        Standard value: -3.2 to 3.2 kg (-7 to 7 lb) 

      7. Place a 30 kg (66.14 lb) weight (eg. a 30 kg (66.14 lb) of lead mass) onto the front passenger seat.
      8. Confirm that the sensitivity is within the standard range.
        Fig 3: Identifying Sensitivity Check Procedure
        G05236509Courtesy of © TOYOTA, LICENSE AGREEMENT TMS1002

        Standard value: 27 to 33 kg (59.52 to 72.75 lb) 

        HINT:

        • When performing the sensitivity check, use a solid metal weight (the check result may not appear properly if a liquid weight is used).
        • If the sensitivity deviates from the standard range, retighten the bolts of the front passenger seat taking care not to deform the seat rail. After performing this procedure, if the sensitivity is not within the standard range, replace the front seat side assembly RH.
        • If zero point calibration has not finished normally, replace the front seat assembly RH.