LEMON Manuals: Even more car manuals for everyone: 1960-2025
Home >> Infiniti >> 2009 >> FX35 AWD >> Repair and Diagnosis >> Suspension >> Suspension Control Systems >> Function Diagnosis >> Continuous Damping Control System >> System Diagram
April 5, 2026: LEMON Manuals is launched! Read the announcement.

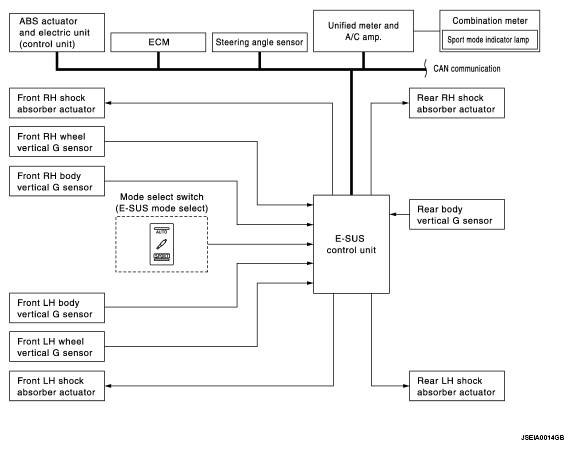
System Diagram

Fig 1: Continuous Damping Control System Diagram
G05979472Courtesy of NISSAN MOTOR CO., U.S.A.