LEMON Manuals: Even more car manuals for everyone: 1960-2025
Home >> Infiniti >> 2009 >> G37 Base, 4D Sedan >> Repair and Diagnosis >> External Pages >> Different variant/trim >> Section 32 (Security Control System -- Convertible) >> System Description >> INFINITI Vehicle Immobilizer System-NATS >> System Diagram
April 5, 2026: LEMON Manuals is launched! Read the announcement.

System Diagram

WARNING: This page is about a different variant/trim than selected.
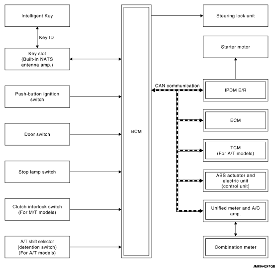
Fig 1: BCM Communication Diagram
G05974264Courtesy of NISSAN MOTOR CO., U.S.A.