LEMON Manuals: Even more car manuals for everyone: 1960-2025
Home >> Infiniti >> 2010 >> EX35 Base, RWD >> Repair and Diagnosis (Single Page) >> Heating, Ventilation & A/C (HVAC) >> HVAC Control Systems >> Heater & Air Conditioning Control System >> Function Diagnosis >> Automatic Air Conditioner System >> With Left And Right Ventilation Temperature Separately Control System >> WITH LEFT AND RIGHT VENTILATION TEMPERATURE SEPARATELY CONTROL SYSTEM : System Diagram >> Control System
April 5, 2026: LEMON Manuals is launched! Read the announcement.

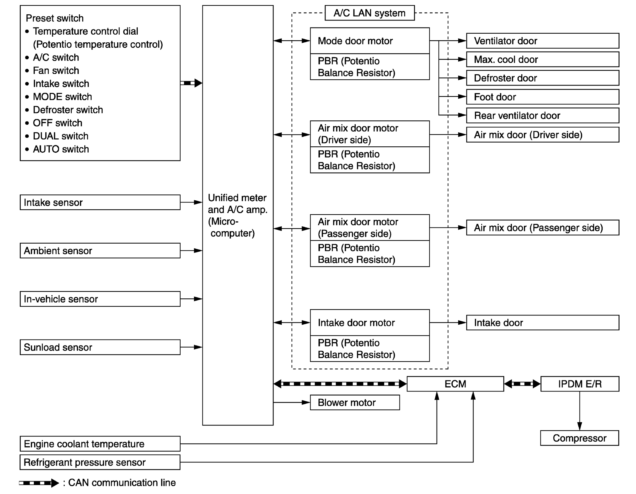
Control System

The control system consists of input sensors, switches, unified meter and A/C amp. (microcomputer) and outputs. The relationship of these components is as shown in the figure below:

Fig 1: Ventilation Temperature Separately Control System Diagram - Left And Right
G06294786Courtesy of NISSAN MOTOR CO., U.S.A.