LEMON Manuals: Even more car manuals for everyone: 1960-2025
Home >> Infiniti >> 2010 >> M35 x >> Repair and Diagnosis (Single Page) >> Accessories & Equipment >> Infotainment >> Audio-Visual System (Without Mobile Entertainment System) >> Function Diagnosis >> Diagnosis System (Av Control Unit) >> With Navigation >> WITH NAVIGATION : Diagnosis Description >> Confirmation/Adjustment Mode
April 5, 2026: LEMON Manuals is launched! Read the announcement.

Confirmation/Adjustment Mode

  1. Start the diagnosis function and select "Confirmation/Adjustment". The confirmation/adjustment mode indicates where each item can be checked or adjusted.
  2. Select each switch on the "Confirmation/Adjustment Mode" screen to display the relevant trouble diagnosis screen. Press the "BACK" switch to return to the initial Confirmation/Adjustment Mode screen.
Fig 1: Display - Confirmation/Adjustment Mode Screen
G05722590Courtesy of NISSAN MOTOR CO., U.S.A.

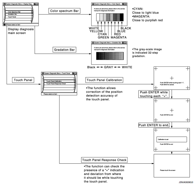
Display Diagnosis 

Fig 2: Display - RGB Signal Error Screen
G06308482Courtesy of NISSAN MOTOR CO., U.S.A.

The tint of the color bar indication is as per the following list if RGB signal error is detected.

R (red) signal error : Light blue (Cyan) tint 

G (green) signal error : Purple (Magenta) tint 

B (blue) signal error : Yellow tint 

Vehicle Signals 

A comparison check can be made of each actual vehicle signal and the signals recognized by the system.

Fig 3: Display - Vehicle Signals Screen
G06308483Courtesy of NISSAN MOTOR CO., U.S.A.
DIAGNOSIS ITEM REFERENCE

Diagnosis item Display Vehicle status Remarks
Vehicle speed ON Vehicle speed > 0 km/h (0 MPH) Changes in indication may be delayed. This is normal.
OFF Vehicle speed = 0 km/h (0 MPH)
Parking brake ON Parking brake is applied.
OFF Parking brake is released.
Lights ON Light switch ON. -
OFF Light switch OFF.
Ignition ON Ignition switch ON. -
OFF Ignition switch in ACC position.
Reverse ON Shift the selector lever to "R" position. Changes in indication may be delayed. This is normal.
OFF Shift the selector lever other than "R" position.

Speaker Test 

Select "SPEAKER DIAGNOSIS" to display the Speaker Diagnosis screen. Press "START and NEXT" to generate a test tone in a speaker. Press "Start" to generate a test tone in the next speaker. Press "End" to stop the test tones.

NOTE: The frequency of test tone emitted from each speaker is as follows.

Front tweeter : 3 kHz 

Front door speaker : 300 Hz 

Rear door speaker : 1 kHz 

Rear surround speaker : 1 kHz 

Center speaker : 1 kHz 

Woofer : 100 Hz 

Seat speaker : 1 kHz 

Fig 4: Display - Speaker Test Screen
G05220214Courtesy of NISSAN MOTOR CO., U.S.A.

Climate Control 

Refer to AIR CONDITIONER CONTROL for details.

Navigation 

STEERING ANGLE ADJUSTMENT

The steering angle output value detected with the gyroscope is adjusted.

Fig 5: Display - Steering Angle Adjustment Screen
G05722594Courtesy of NISSAN MOTOR CO., U.S.A.

SPEED CALIBRATION

During normal driving, distance error caused by tire wear and tire pressure change is automatically adjusted for by the automatic distance correction function. This function, on the other hand, is for immediate adjustment, in cases such as driving with tire chain fitted on tires.

Fig 6: Display - Speed Calibration Screen
G05220216Courtesy of NISSAN MOTOR CO., U.S.A.

XM SAT SUBSCRIPTION STATUS

The XM NavTraffic subscription status can be checked.

Fig 7: Display - XM SAT Subscription Status Screen
G05220217Courtesy of NISSAN MOTOR CO., U.S.A.

Error History 

The self-diagnosis results are judged depending on whether any error occurs from when "Self-diagnosis" is selected until the self-diagnosis results are displayed.

However, the diagnosis results are judged normal if an error has occurred before the ignition SW is turned ON and then no error has occurred until the self-diagnosis start. Check the "Error Record" to detect any error that may have occurred before the self-diagnosis start because of this situation.

The error record displays the time and place of the most recent occurrence of that error. However, take note of the following points.

Count up method A

Count up method B

ERROR HISTORY DISPLAY ITEM REFERENCE

Display type of occurrence frequency Error history display item
Count up method A CAN communication line, control unit (CAN), AV communication line, control unit (AV communication)
Count up method B Other than the above
Fig 8: Display - Error History Screen
G05220218Courtesy of NISSAN MOTOR CO., U.S.A.

Error item

Some error items may be displayed simultaneously according to the cause. If some error items are displayed simultaneously, the detection of the cause can be performed by the combination of display items

ERROR ITEM DESCRIPTION

Error item Description Possible malfunction factor/Action to take
CAN COMM CIRCUIT CAN communication malfunction is detected. Perform diagnosis with CONSULT-III, and then repair the malfunctioning parts according to the diagnosis results.
Refer to "DIAGNOSIS PROCEDURE ".
CONTROL UNIT (CAN) CAN initial diagnosis malfunction is detected. Replace the AV control unit.
CONTROL UNIT (AV) AV communication circuit initial diagnosis malfunction is detected.
FLASH-ROM Error Of Control Unit AV control unit malfunction is detected.
Connection Of Gyro
XM SERIAL COMM Error
CAN Controller Memory Error
Bluetooth Module Connection Error
HDD CONN Error
HDD READ Error
HDD WRITE Error
HDD COMM Error
HDD ACCESS Error
DSP CONN Error
DSP COMM Error
Internal Communication Error Malfunction is detected in AV control unit power supply and ground circuits. Check AV control unit power supply and ground circuits. When detecting no malfunction in those components, replace AV control unit.
GPS Communication Error GPS malfunction is detected. An intermittent error caused by strong radio interference may be detected unless any symptom (GPS reception error, etc.) occurs.
Replace the AV control unit if the malfunction occurs constantly.
GPS ROM Error
GPS RAM Error
GPS RTC Error
Front Display Connection Error When either one of the following items is detected:
  • front display unit power supply and ground circuits are malfunctioning.
  • serial communication circuits between AV control unit and front display unit are malfunctioning.
  • serial communication signal between AV control unit and front display unit is malfunctioning.
  • Front display unit power supply and ground circuits.
  • Serial communication circuits between AV control unit and front display unit.
GPS Antenna Error GPS antenna connection malfunction is detected. GPS antenna.
XM Antenna Connection Error Satellite radio antenna connection malfunction is detected.
  • Satellite radio antenna feeder.
  • Satellite radio antenna.
  • AV COMM CIRCUIT
  • Internal Communication Error
Malfunction is detected in AV control unit power supply and ground circuits. Check AV control unit power supply and ground circuits. When detecting no malfunction in those components, replace AV control unit.
  • AV COMM CIRCUIT
  • Switches Connection Error
When either one of the following items is detected:
  • Multifunction switch power supply and ground circuits are malfunctioning.
  • AV communication signal between AV control unit and multifunction switch is malfunctioning.
Multifunction switch power supply and ground circuits.
  • AV COMM CIRCUIT
  • DVD Deck Connection Error
When either one of the following items is detected:
  • DVD player power supply and ground circuits are malfunctioning.
  • AV communication signal between AV control unit and DVD player is malfunctioning.
DVD player power supply and ground circuits.
  • AV COMM CIRCUIT
  • Amplifier Connection Error
When either one of the following items is detected:
  • BOSE amp. power supply and ground circuits are malfunctioning.
  • AV communication signal between AV control unit and BOSE amp. is malfunctioning.
BOSE amp. power supply and ground circuits.
  • AV COMM CIRCUIT
  • Rearview Camera Connection Error
When either one of the following items is detected:
  • camera control unit power supply and ground circuits are malfunctioning.
  • AV communication signal between AV control unit and camera control unit is malfunctioning.
Camera control unit power supply and ground circuits.
  • AV COMM CIRCUIT
  • iPod Connection Error
When either one of the following items is detected:
  • iPod adapter power supply and ground circuits are malfunctioning.
  • AV communication circuits between camera control unit and iPod adapter are malfunctioning.
  • AV communication signal between AV control unit and iPod adapter is malfunction.
  • iPod adapter power supply and ground circuits.
  • AV communication circuits between camera control unit and iPod adapter.
  • AV COMM CIRCUIT
  • Rearview Camera Connection Error
  • iPod Connection Error
Malfunction is detected in AV communication circuits between BOSE amp. and camera control unit. AV communication circuits between BOSE amp. and camera control unit.
  • AV COMM CIRCUIT
  • Amplifier Connection Error
  • Rearview Camera Connection Error
  • iPod Connection Error
Without DVD player models
  • AV communication circuits between multifunction switch and BOSE amp. are malfunctioning.

    With DVD player models

  • AV communication circuits between DVD player and BOSE amp. are malfunctioning.
  • AV communication circuits between multifunction switch and BOSE amp. (without DVD player models)
  • AV communication circuits between DVD player and BOSE amp. (with DVD player models)
  • AV COMM CIRCUIT
  • DVD Deck Connection Error
  • Amplifier Connection Error
  • Rearview Camera Connection Error
  • iPod Connection Error
Malfunction is detected in AV communication circuits between multifunction switch and DVD player. AV communication circuits between multifunction switch and DVD player.
Without DVD player models
  • AV COMM CIRCUIT
  • Switches Connection Error
  • Amplifier Connection Error
  • Rearview Camera Connection Error
  • iPod Connection Error
Malfunction is detected in AV communication circuits between multifunction switch and AV control unit. AV communication circuits between multifunction switch and AV control unit.
With DVD player models
  • AV COMM CIRCUIT
  • Switches Connection Error
  • DVD Deck Connection Error
  • Amplifier Connection Error
  • Rearview Camera Connection Error
  • iPod Connection Error
Without DVD player models
  • AV COMM CIRCUIT
  • Internal Communication Error
  • Switches Connection Error
  • Amplifier Connection Error
  • Rearview Camera Connection Error
  • iPod Connection Error
Malfunction is detected in AV communication circuits. Check and repair the short circuit in AV communication circuits.
With DVD player models
  • AV COMM CIRCUIT
  • Internal Communication Error
  • Switches Connection Error
  • DVD Deck Connection Error
  • Amplifier Connection Error
  • Rearview Camera Connection Error
  • iPod Connection Error

Vehicle CAN Diagnosis 

Fig 9: Display - Vehicle CAN Diagnosis Screen
G05219851Courtesy of NISSAN MOTOR CO., U.S.A.
DISPLAY ITEMS REFERENCE

Items Display (Current) Malfunction counter (Past)
Tx (HVAC) OK/UNKWN OK/0 - 39
Rx (ECM) OK/UNKWN OK/0 - 39
Rx (Cluster) OK/UNKWN OK/0 - 39
Rx (BCM) OK/UNKWN OK/0 - 39
Rx (HVAC) OK/UNKWN OK/0 - 39
Rx (USM) OK/UNKWN OK/0 - 39
Rx (TPMS) OK/UNKWN OK/0 - 39
Rx (STRG) OK/UNKWN OK/0 - 39

AV COMM Diagnosis 

Fig 10: Display - AV COMM Diagnosis Screen
G05220220Courtesy of NISSAN MOTOR CO., U.S.A.
DISPLAY ITEMS REFERENCE

Items Status (Current) Counter (Past)
C Tx(ITM-PrimarySW) OK/UNKWN OK/0 - 39
C Rx(PrimarySW-ITM) OK/UNKWN OK/0 - 39
C Rx(STRG SW-ITM) OK/UNKWN OK/0 - 39
C Rx (Audio-ITM) OK/UNKWN OK/0 - 39
C Rx(Amp-ITM) OK/UNKWN OK/0 - 39
C Rx(RearCamera-ITM) OK/UNKWN OK/0 - 39
C Rx(DVD-ITM) OK/UNKWN OK/0 - 39
C Rx(XM-ITM) OK/UNKWN OK/0 - 39
C Rx(iPod-ITM) OK/UNKWN OK/0 - 39
C Rx(Amp-Audio) OK/UNKWN OK/0 - 39
C Rx(DVD-Audio) OK/UNKWN OK/0 - 39
C Rx(iPod-Audio) OK/UNKWN OK/0 - 39
C Tx(Audio-ITM) OK/UNKWN OK/0 - 39
NOTE:
  • Any units with "-" displayed have no history of vehicle connection.
  • "Audio" and "Amp" indicate the same status because "Amp" indicates the status of the amplifier integrated in the AV control unit.
  • "STRG SW", "Amp""XM" indicate the same status as "Audio".

Hands-Free Phone 

The hands-free phone reception volume adjustment, microphone and speaker test, and memory erase functions are also available.

Fig 11: Display - Hands-Free Phone Screen
G05220221Courtesy of NISSAN MOTOR CO., U.S.A.

Camera Cont. 

The two functions of "Connection Confirmation" and "Adjust Offset of Rear View Camera" are available.

CONNECTION CONFIRMATION

The steering angle sensor, reverse signal and vehicle speed sensor can be inspected.

Fig 12: Display - Connection Confirmation Screen
G05220222Courtesy of NISSAN MOTOR CO., U.S.A.
DISPLAY ITEMS REFERENCE

Diagnosis item Display Vehicle status
Steer. Angle Sensor ON When steering the vehicle with ignition switch ON (remains ON until connection mode is stopped when it is turned ON).
OFF
  • Ignition switch at ACC.
  • No steering with ignition switch ON.
- Malfunction detected in camera connection recognition signal.
Reverse Sensor ON Selector lever is in "R" with ignition switch ON.
OFF
  • Ignition switch at ACC.
  • Selector lever is in position other than "R" with ignition switch ON.
- Malfunction detected in camera-connection recognition signal.
Vehicle Speed Sensor ON Vehicle speed is more than 0 km/h (0 MPH) with ignition switch ON.
OFF
  • Ignition switch at ACC.
  • Vehicle speed is 0 km/h (0 MPH) with ignition switch ON.
- Malfunction detected in camera connection recognition signal.
Side view Switch - Not used.

ADJUST OFFSET OF REAR VIEW CAMERA

Use this mode to adjust the guide line display position of the rearview monitor if necessary after removing the rear view monitor camera.

Fig 13: Display - Adjust Offset Of Rear View Camera Screen
G05220223Courtesy of NISSAN MOTOR CO., U.S.A.

Bluetooth 

Confirm/Change Passkey

Fig 14: Display - Confirm/Change Passkey Screen
G05220224Courtesy of NISSAN MOTOR CO., U.S.A.

Confirm/Change Device Name

Fig 15: Display - Confirm/Change Device Name Screen
G05220225Courtesy of NISSAN MOTOR CO., U.S.A.

SAT 

Fig 16: Display - Change Channel Screen
G05220226Courtesy of NISSAN MOTOR CO., U.S.A.
Fig 17: Display - Change Application ID Screen
G05220227Courtesy of NISSAN MOTOR CO., U.S.A.

Delete Unit Connection Log 

Deletes any unit connection records and error records from the AV control unit memory. (Clear the records of the unit that has been removed.)

Fig 18: Display - Delete Unit Connection Log Screen
G05220228Courtesy of NISSAN MOTOR CO., U.S.A.

Initialize Settings 

Deletes data stored in HDD.

Fig 19: Display - Initialize Settings Screen
G05220229Courtesy of NISSAN MOTOR CO., U.S.A.