LEMON Manuals: Even more car manuals for everyone: 1960-2025
Home >> Infiniti >> 2011 >> G37 Base, 2D Coupe >> Repair and Diagnosis >> External Pages >> Different variant/trim >> Section 51 (Audio System, Visual System & Navigation System (BOSE Audio With Navigation) -- G37 Convertible) >> System Description >> Diagnosis System (Av Control Unit) >> On Board Diagnosis Function >> Confirmation/Adjustment Mode
April 5, 2026: LEMON Manuals is launched! Read the announcement.

Confirmation/Adjustment Mode

WARNING: This page is about a different variant/trim than selected.
  1. Start the diagnosis function and select "Confirmation/Adjustment". The confirmation/adjustment mode indicates where each item can be checked or adjusted.
  2. Select each switch on the "Confirmation/Adjustment Mode" screen to display the relevant trouble diagnosis screen. Press the "Back" switch to return to the initial Confirmation/Adjustment Mode screen.
    Fig 1: Confirmation/Adjustment Mode Screen Display
    G07161500Courtesy of NISSAN MOTOR CO., U.S.A.

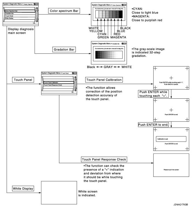
Display Diagnosis

Fig 2: Display Diagnosis Diagram
G07161501Courtesy of NISSAN MOTOR CO., U.S.A.

Vehicle Signals

A comparison check can be made of each actual vehicle signal and the signals recognized by the system.

Fig 3: Vehicle Signals Screen Display
G07161502Courtesy of NISSAN MOTOR CO., U.S.A.
VEHICLE SIGNALS REFERENCE CHART

Diagnosis item Display Vehicle status Remarks
Vehicle speed ON Vehicle speed > 0 km/h (0 MPH) Changes in indication may be delayed. This is normal.
OFF Vehicle speed = 0 km/h (0 MPH)
Parking brake ON Parking brake is applied.
OFF Parking brake is released.
Lights ON Light switch ON -
OFF Light switch OFF
Ignition ON Ignition switch ON -
OFF Ignition switch in ACC position
Reverse ON Shift the selector lever to "R" position Changes in indication may be delayed. This is normal.
OFF Shift the selector lever other than "R" position
SIDE VIEW SW - - This item is displayed, but cannot be monitored.
ROOM LAMP OFF - This item is displayed, but cannot be monitored.

Climate Control

Refer to "HEATER & AIR CONDITIONING CONTROL SYSTEM " for details.

Navigation