LANE DEPARTURE PREVENTION (LDP) SYSTEM : System Description
WARNING: This page is about a different car, the 2011 Infiniti QX56. However, it is still accessible from the selected car via links, so may be relevant.
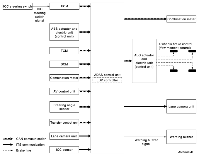
SYSTEM DIAGRAM
ADAS CONTROL UNIT INPUT/OUTPUT SIGNAL ITEM
Input Signal Item
INPUT SIGNAL ITEM DESCRIPTION
| Transmit unit | Signal name | Description | ||
|---|---|---|---|---|
| ECM | CAN communication | Accelerator pedal position signal | Receives accelerator pedal position (angle) | |
| ICC steering switch signal | Dynamic driver assistance switch signal | Receives the operational state of the ICC steering switch | ||
| Engine speed signal | Receives engine speed | |||
| Snow mode signal | Receives an operational state of the snow mode | |||
| TCM | CAN communication | Input speed signal | Receives the number of revolutions of input shaft | |
| Current gear position signal | Receives a current gear position | |||
| Shift position signal | Receives a selector lever position | |||
| Output shaft revolution signal | Receives the number of revolutions of output shaft | |||
| ABS actuator and electric unit (control unit) | CAN communication | ABS malfunction signal | Receives a malfunction state of ABS | |
| ABS operation signal | Receives an operational state of ABS | |||
| TCS malfunction signal | Receives a malfunction state of TCS | |||
| TCS operation signal | Receives an operational state of TCS | |||
| VDC OFF switch signal | Receives an ON/OFF state of VDC | |||
| VDC malfunction signal | Receives a malfunction state of VDC | |||
| VDC operation signal | Receives an operational state of VDC | |||
| Vehicle speed signal (ABS) | Receives wheel speeds of four wheels | |||
| Yaw rate signal | Receives yaw rate acting on the vehicle | |||
| Side G sensor signal | Receives lateral G acting on the vehicle | |||
| Combination meter | CAN communication | Parking brake switch signal | Receives an operational state of the parking brake | |
| BCM | CAN communication | Turn indicator signal | Receives an operational state of the turn signal lamp and the hazard lamp | |
| Steering angle sensor | CAN communication | Steering angle sensor malfunction signal | Receives a malfunction state of steering angle sensor | |
| Steering angle sensor signal | Receives the number of revolutions, turning direction of the steering wheel | |||
| Steering angle speed signal | Receives the turning angle speed of the steering wheel | |||
| AV control unit | CAN communication | System selection signal | Receives a selection state of each item in "Driver Assistance" selected with the navigation system | |
| Transfer control unit | CAN communication | Current 4WD mode signal | Receives a mode selection state of the 4WD shift switch | |
| ICC sensor | ITS communication | ICC sensor signal | Receives detection results, such as the presence or absence of a vehicle ahead and distance from the vehicle | |
| Lane camera unit | ITS communication | Detected lane condition signal | Receives detection results of lane marker | |
Output Signal Item
OUTPUT SIGNAL ITEM DESCRIPTION
| Reception unit | Signal name | Description | |
|---|---|---|---|
| ABS actuator and electric unit (control unit) | CAN communication | Target yaw moment signal | Transmits a target yaw moment signal to generate yaw moment to the vehicle |
| Combination meter | CAN communication | LDP ON indicator lamp signal | Transmits an LDP ON indicator lamp signal to turn ON the LDP ON indicator lamp |
| Lane departure warning lamp signal | Transmits an lane departure warning lamp signal to turn ON the lane departure warning lamp | ||
| Lane camera unit | ITS communication | Vehicle speed signal | Transmits a vehicle speed calculated by the ADAS control unit |
| Turn indicator signal | Transmits a turn indicator signal received from BCM | ||
| Warning buzzer | Warning buzzer signal | Activates the warning buzzer | |
FUNCTION DESCRIPTION
- Lane Departure Prevention (LDP) system provides a lane departure warning and brake control assistance when the vehicle is driven at speeds of approximately 70 km/h (45 MPH) or more.
- When the vehicle approaches either the left or the right side of the traveling lane, a warning sounds and the lane departure warning lamp (yellow) on the combination meter blinks to alert the driver. Then, the LDP system automatically applies the brakes for a short period of time to help assist the driver to return the vehicle to the center of the traveling lane.
- Warning and brake control are not performed during turn signal operation (lane change side).
- The warning and assist functions stop when the vehicle returns to a position inside of the lane marker.
EXAMPLE
When the vehicle approaches the right lane marker, the driver is alerted by the buzzer and the blinking of lane departure warning lamp (yellow). Simultaneously, the left brake is controlled independently to generate force toward the direction to recover the vehicle from the lane departure.
OPERATION DESCRIPTION
- When the system is turned ON by dynamic driver assistance switch, ADAS control unit transmits LDP ON indicator signal to combination meter via CAN communication.
- Lane camera unit monitors lane markers of the traveling lane. It transmits the detected lane condition signal to ADAS control unit via ITS communication.
- When judging from a lane marker detection signal that the vehicle is approaching the lane marker, ADAS control unit controls the following items.
- Activates warning buzzer.
- Transmits a lane departure warning lamp signal to combination meter via CAN communication.
- Calculates necessary yaw moment to transmit a target yaw moment signal to ABS actuator and electric unit (control unit) via CAN communication.
- When receiving the target yaw moment signal, ABS actuator and electric unit (control unit) controls brake pressure of four wheels, respectively.
- When receiving the signal from ADAS control unit, combination meter turns ON/OFF the lane departure warning lamp (yellow) and the LDP ON indicator lamp (green).
OPERATING CONDITION
- LDP ON indicator lamp: ON
- Vehicle speed: approximately 70 km/h (45 MPH) or more
- Turn indicator signal: After 2 seconds or more from turned OFFNOTE:
- When the LDP system setting on the navigation screen is ON.
- After the operating conditions are satisfied, the control continues until the vehicle speed reaches approximately 60 km/h (40 MPH).
- The LDP system may not function properly, depending on the situation. Refer to "PRECAUTIONS FOR LANE DEPARTURE WARNING/LANE DEPARTURE PREVENTION ".
Bulb Check Action and Fail-safe Indication
VEHICLE CONDITION/DRIVER'S OPERATION
| Vehicle condition/Driver's operation | Indication on the combination meter | Buzzer |
|---|---|---|
| Ignition switch OFF ==> ON (Bulb check) | - | |
| When DTC is detected (Except "C1B01" and "C1B03") | Beep | |
| Camera aiming is not completed ("C1B01" is detected)
NOTE:
This is detected while driving the vehicle and the indication remains ON until the ignition switch is turned OFF
|
||
| Temporary disabled status at high temperature ("C1B03" is detected) | Beep | |
| When the dynamic driver assistance switch is pressed [When the settings of LDP system, DCA system on the navigation screen are both "OFF"] |
- |