LEMON Manuals: Even more car manuals for everyone: 1960-2025
Home >> Infiniti >> 2012 >> G37 IPL, Automatic Trans >> Repair and Diagnosis (Single Page) >> Heating, Ventilation & A/C (HVAC) >> HVAC Control Systems >> Heater & Air Conditioning Control System - Automatic Air Conditioning (Coupe) >> System Description >> Automatic Air Conditioning System >> With Left And Right Ventilation Temperature Separately Control System >> WITH LEFT AND RIGHT VENTILATION TEMPERATURE SEPARATELY CONTROL SYSTEM: System Diagram >> Control System
April 5, 2026: LEMON Manuals is launched! Read the announcement.

Control System

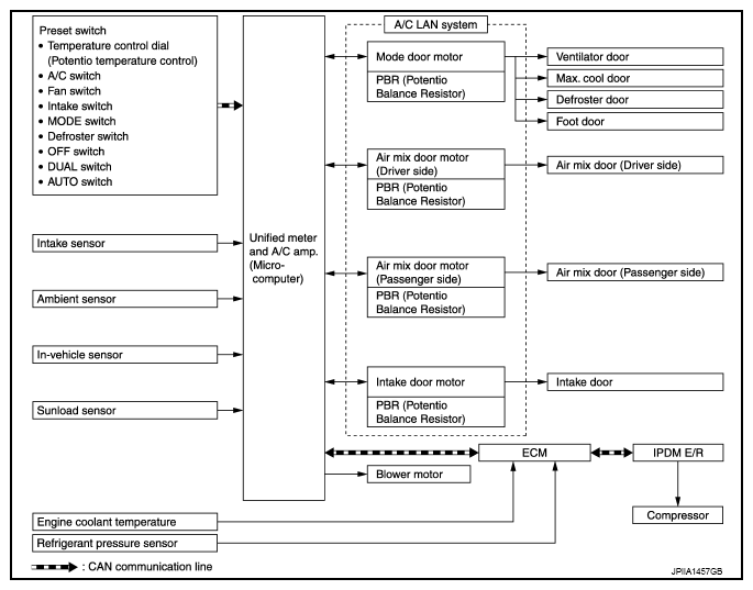
The control system consists of input sensors, switches, unified meter and A/C amp. (microcomputer) and outputs. The relationship of these components is as shown in the figure below:

Fig 1: Automatic Air Conditioning Control - System Diagram
G08234301Courtesy of NISSAN NORTH AMERICA, INC.