LEMON Manuals: Even more car manuals for everyone: 1960-2025
Home >> Infiniti >> 2012 >> M37 Base >> Repair and Diagnosis (Single Page) >> Accessories & Equipment >> Drivers Assistance Systems - ADAS >> Driver Assistance System (BSW & BSI) >> System Description >> System >> Blind Spot Intervention (BSI) System >> BLIND SPOT INTERVENTION (BSI) SYSTEM: System Description >> System Diagram
April 5, 2026: LEMON Manuals is launched! Read the announcement.

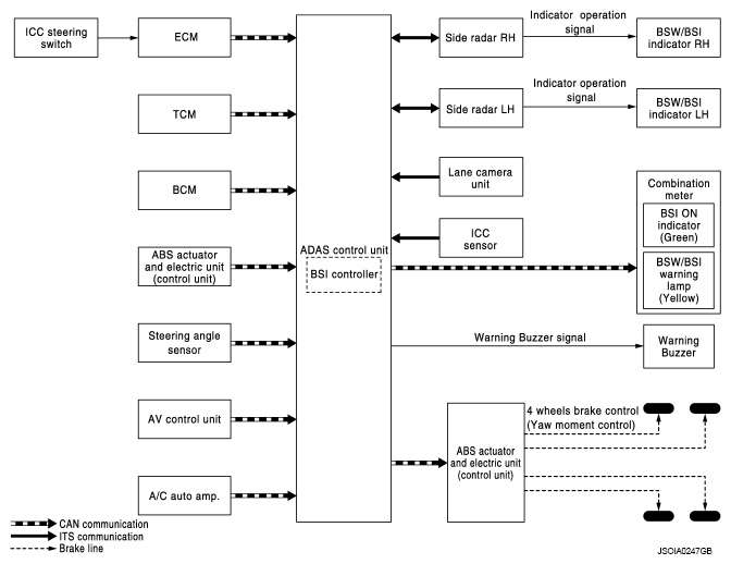
System Diagram

Fig 1: Identifying Blind Spot Intervention System Diagram
G07018626Courtesy of NISSAN NORTH AMERICA, INC.