LEMON Manuals: Even more car manuals for everyone: 1960-2025
Home >> Infiniti >> 2012 >> M37 Base >> Repair and Diagnosis >> Accessories & Equipment >> Anti-Theft Systems >> Security Control System (With Intelligent Key System) >> System Description >> System >> INFINITI Vehicle Immobilizer System-NATS >> INFINITI VEHICLE IMMOBILIZER SYSTEM-NATS: System Diagram
April 5, 2026: LEMON Manuals is launched! Read the announcement.

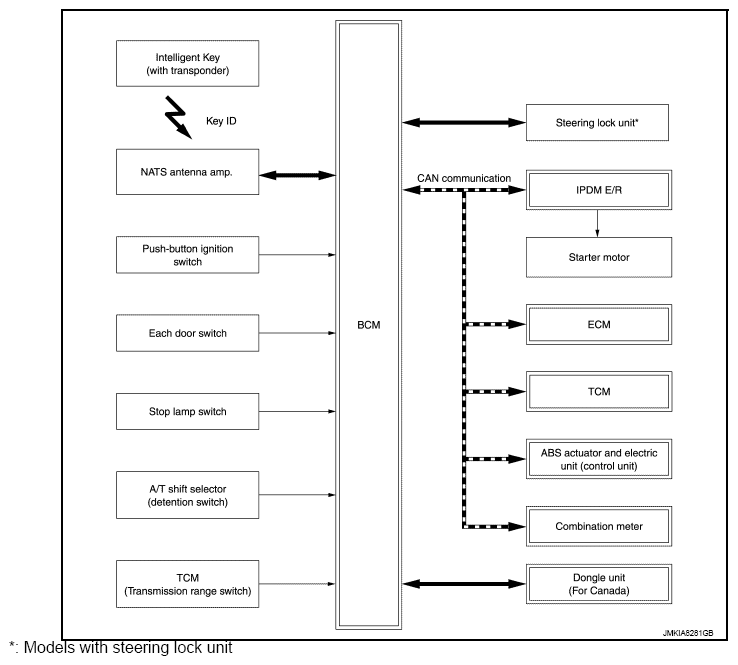
INFINITI VEHICLE IMMOBILIZER SYSTEM-NATS: System Diagram

Fig 1: Infiniti Vehicle Immobilizer System (NATS) Diagram
G08240913Courtesy of NISSAN NORTH AMERICA, INC.

*: Models with steering lock unit