LEMON Manuals: Even more car manuals for everyone: 1960-2025
Home >> Infiniti >> 2012 >> QX56 AWD >> Repair and Diagnosis >> Body & Frame >> Door Locks >> Security Control System >> System Description >> System >> Intelligent Key System/Engine Start Function >> INTELLIGENT KEY SYSTEM/ENGINE START FUNCTION: System Diagram
April 5, 2026: LEMON Manuals is launched! Read the announcement.

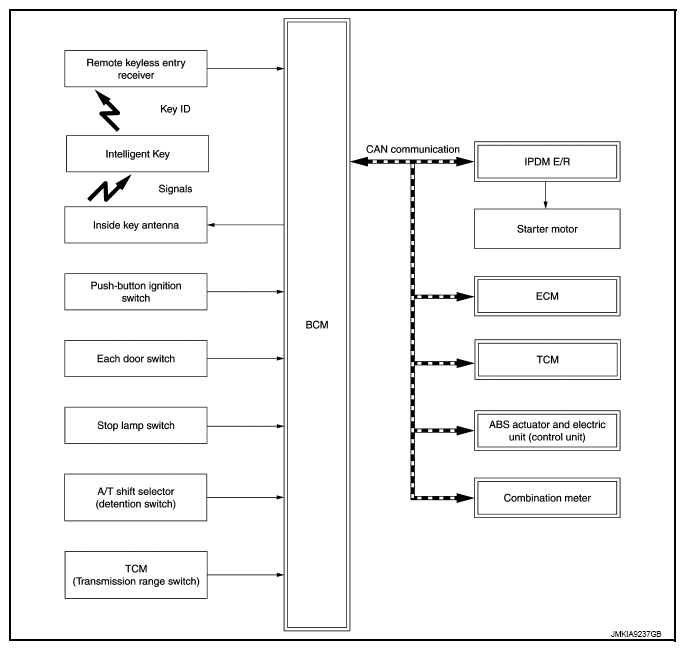
INTELLIGENT KEY SYSTEM/ENGINE START FUNCTION: System Diagram

Fig 1: Identifying Intelligent Key System/Engine Start Function System Diagram
G08259161Courtesy of NISSAN NORTH AMERICA, INC.