LEMON Manuals: Even more car manuals for everyone: 1960-2025
Home >> Infiniti >> 2014 >> Q60 Base, 2D Convertible, Automatic Trans >> Repair and Diagnosis (Single Page) >> Electrical >> Charging Systems >> Charging System (Convertible) >> Basic Inspection >> Diagnosis And Repair Work Flow >> Work Flow (Without EXP-800 NI or GR8-1200 NI) >> Overall Sequence
April 5, 2026: LEMON Manuals is launched! Read the announcement.

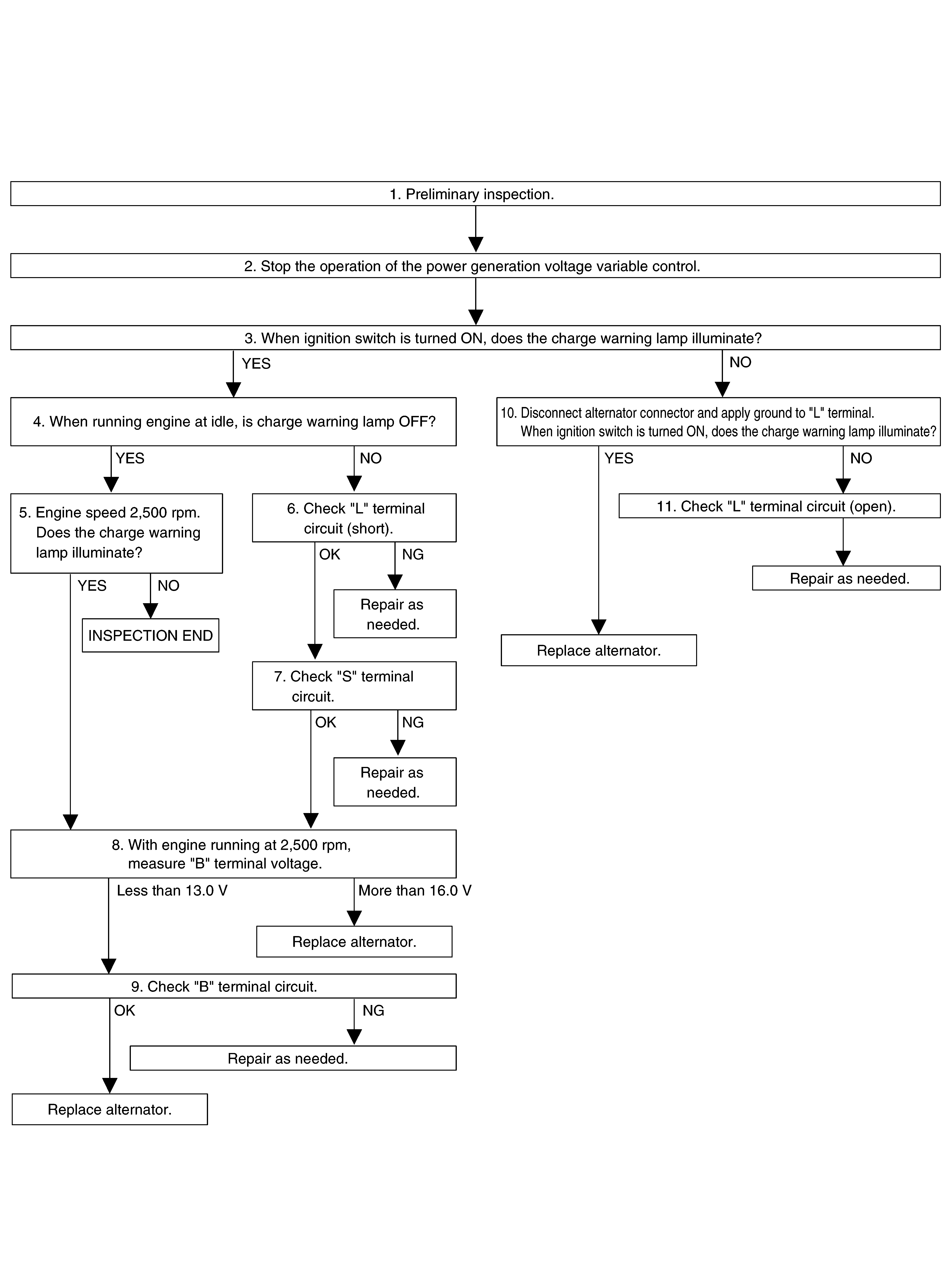
Overall Sequence

Fig 1: Diagnosis And Repair Work Flow Chart (Without EXP-800 NI/GR8-1200 NI)
G08427866Courtesy of NISSAN NORTH AMERICA, INC.