LEMON Manuals: Even more car manuals for everyone: 1960-2025
Home >> Infiniti >> 2014 >> Q60 Base, 2D Convertible, Automatic Trans >> Repair and Diagnosis (Single Page) >> Heating, Ventilation & A/C (HVAC) >> HVAC Control Systems >> Heater & Air Conditioning Control System (Convertible) >> System Description >> Automatic Air Conditioning System >> System Diagram >> Control System
April 5, 2026: LEMON Manuals is launched! Read the announcement.

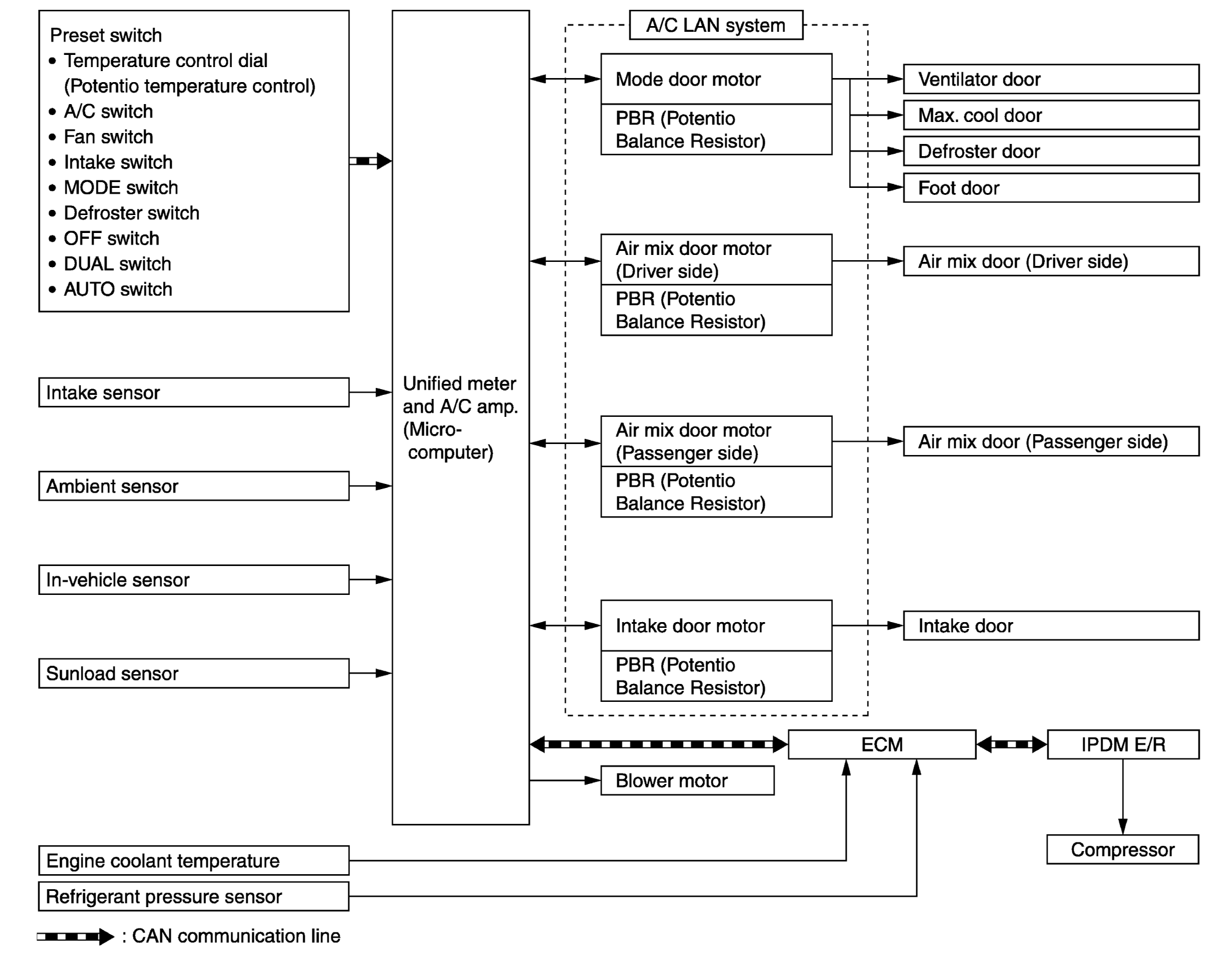
Control System

The control system consists of input sensors, switches, unified meter and A/C amp. (microcomputer) and outputs. The relationship of these components is as shown in the figure below:

Fig 1: Automatic Air Conditioning - System Diagram
G05973909Courtesy of NISSAN NORTH AMERICA, INC.