LEMON Manuals: Even more car manuals for everyone: 1960-2025
Home >> Infiniti >> 2020 >> Q50 Pure, AWD >> Repair and Diagnosis >> Restraints >> Restraints Control Systems >> Seat Belt Control System (Diagnostics) >> Description >> System >> Pre-Crash Seat Belt System >> System Description - VR30DDTT engine >> System Diagram
April 5, 2026: LEMON Manuals is launched! Read the announcement.

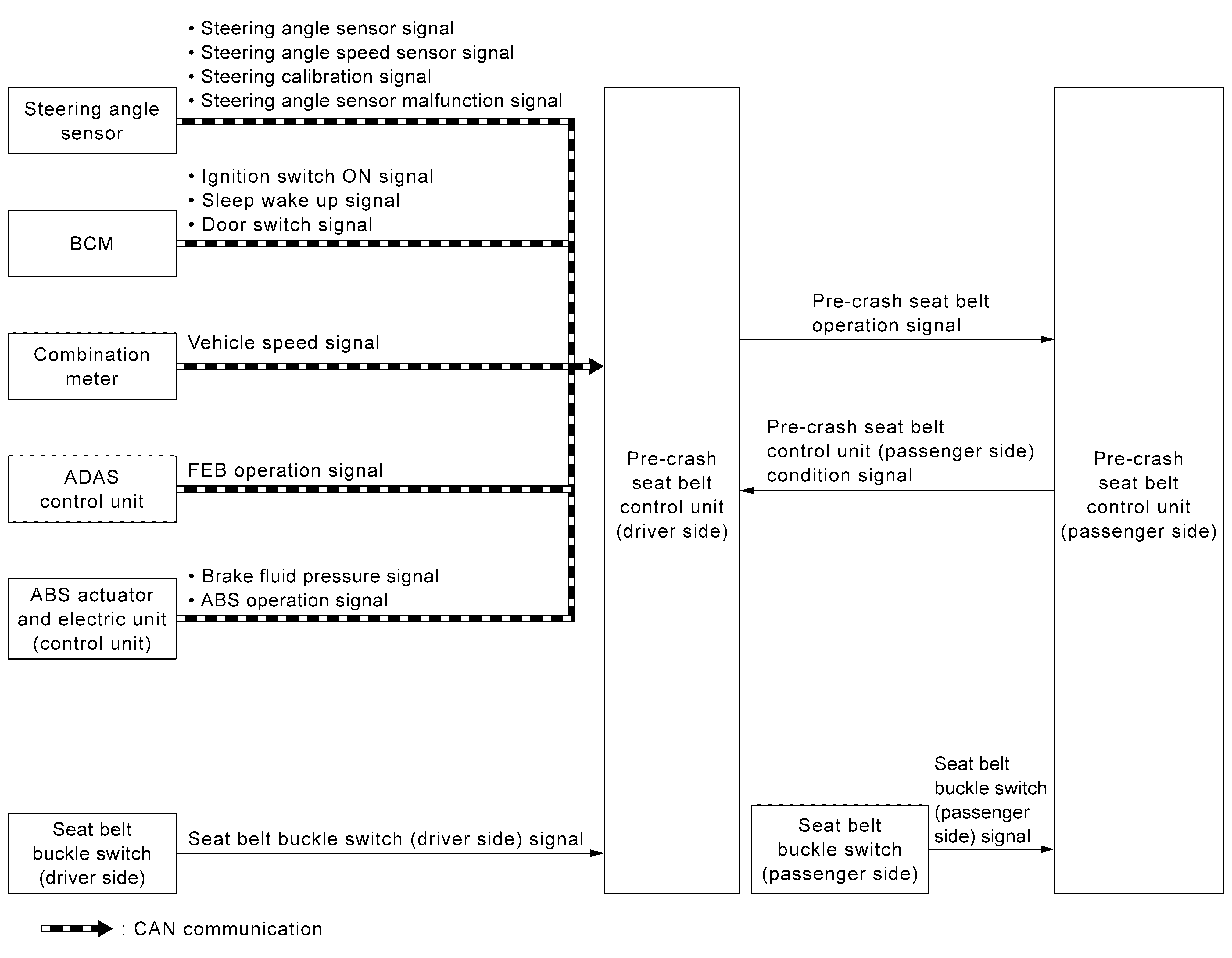
System Diagram

GNSILL0218131-131Courtesy of NISSAN NORTH AMERICA, INC.