LEMON Manuals: Even more car manuals for everyone: 1960-2025
Home >> Infiniti >> 2021 >> QX50 Essential, 4WD >> Repair and Diagnosis (Single Page) >> Accessories & Equipment >> Drivers Assistance Systems - ADAS >> Driver Assistance System (Diagnostics, Service Information) >> Driver Assistance System >> System Description >> Blind Spot Intervention >> Without Direct Adaptive Steering System >> System Diagram
April 5, 2026: LEMON Manuals is launched! Read the announcement.

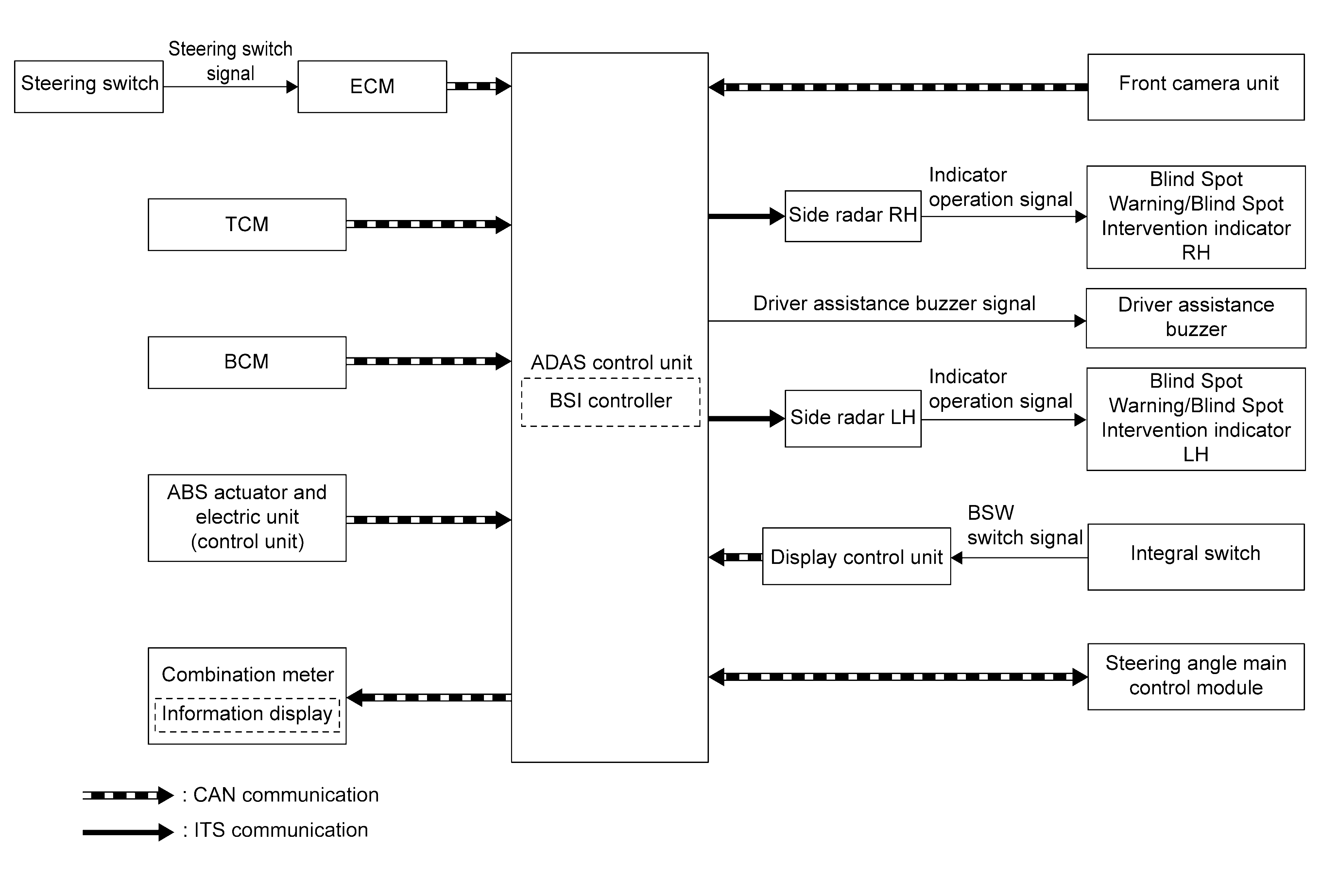
System Diagram

GNSILL0311866-866Courtesy of NISSAN NORTH AMERICA, INC.

Component

Description

ADAS control unit

Component Description

ECM

Component Description

TCM

Component Description

BCM

System Description

ABS Actuator and Electric Unit (Control Unit)

Component Description

Combination meter

Component Description

Display control unit

Component Description

Side radar

Component Description 

Front camera unit

Component Description