LEMON Manuals: Even more car manuals for everyone: 1960-2025
Home >> Infiniti >> 2021 >> QX80 Premium Select, AWD >> Repair and Diagnosis >> Steering >> Steering Column >> Steering System (Diagnostics) >> Description >> System >> Heated Steering Wheel System >> System Description >> System Diagram
April 5, 2026: LEMON Manuals is launched! Read the announcement.

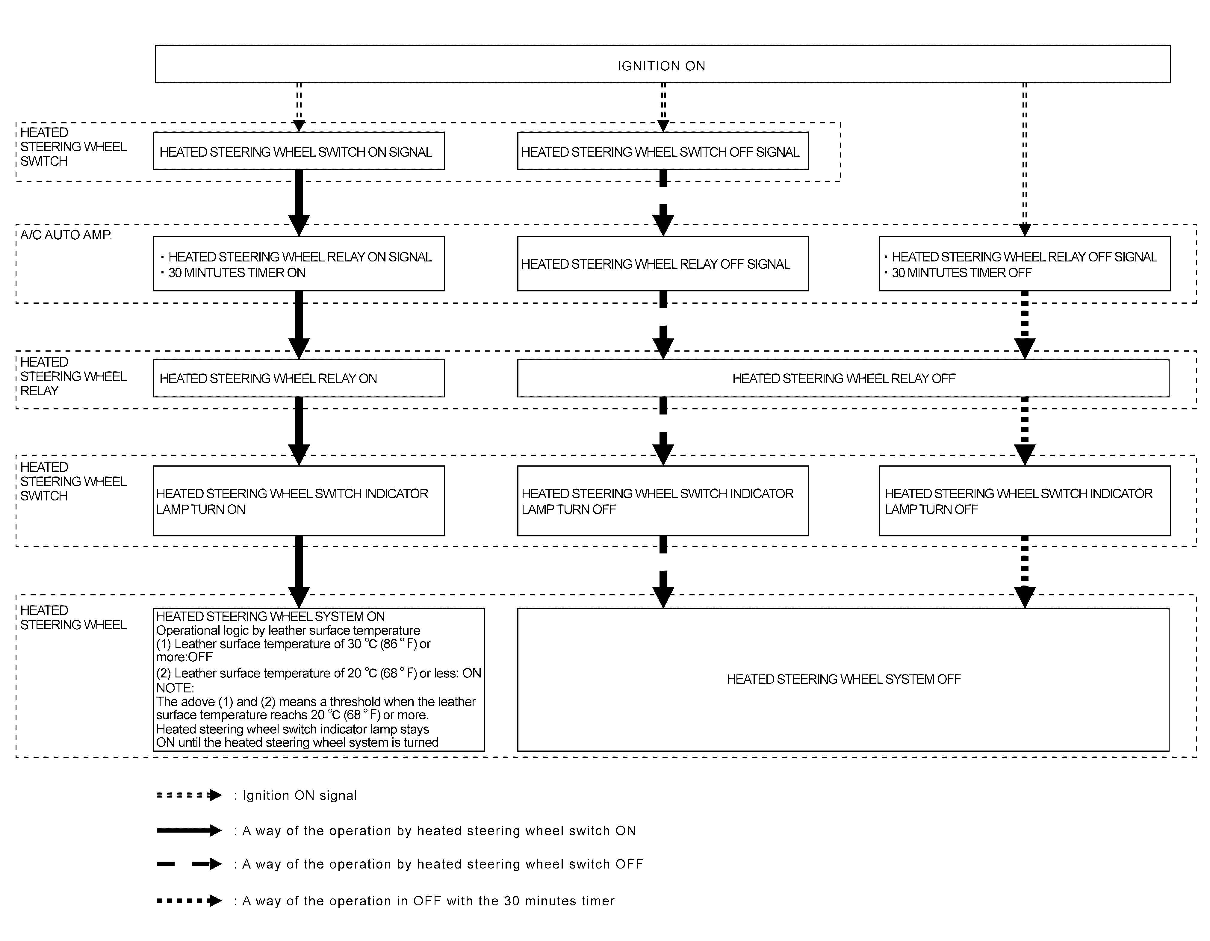
System Diagram

GNSILL0145718Courtesy of NISSAN NORTH AMERICA, INC.