LEMON Manuals: Even more car manuals for everyone: 1960-2025
Home >> Lexus >> 2004 >> GS 430 >> Repair and Diagnosis >> Body & Frame >> Door Locks >> Driver Door Control System >> How To Proceed With Troubleshooting
April 5, 2026: LEMON Manuals is launched! Read the announcement.

How To Proceed With Troubleshooting

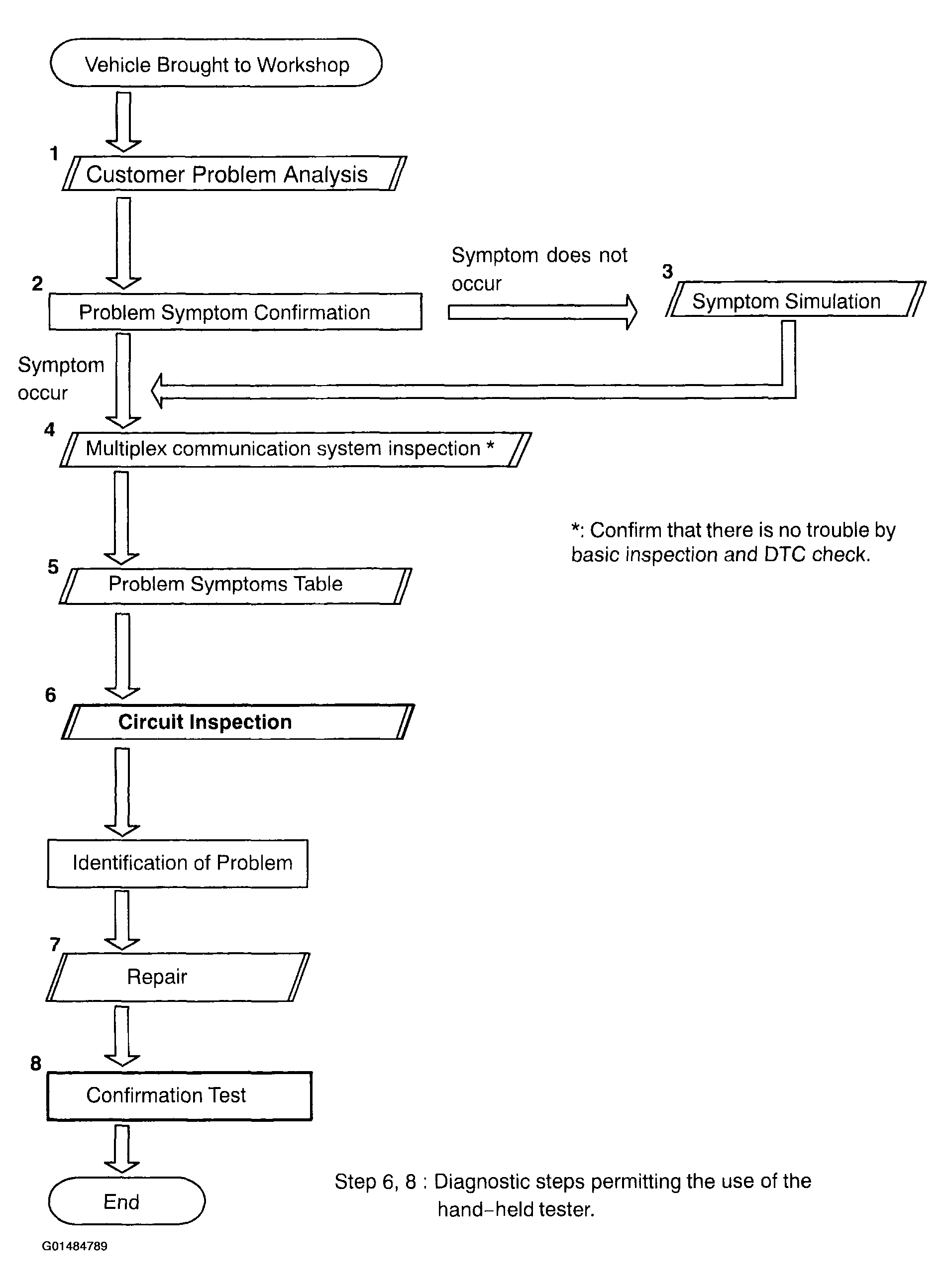
HINT:

This ECU is connected to the multiplex communication system. Therefore, be sure to check that there is no troubles in the multiplex communication system before performing the troubleshooting.

Fig 1: Troubleshooting Flow Chart
G01484789Courtesy of © TOYOTA, LICENSE AGREEMENT TMS1002