LEMON Manuals: Even more car manuals for everyone: 1960-2025
Home >> Lexus >> 2007 >> GS 450h >> Repair and Diagnosis >> General Information >> Identification >> Introduction >> Repair Instruction >> Initialization (2006/07-)
April 5, 2026: LEMON Manuals is launched! Read the announcement.

Initialization (2006/07-)

Procedures necessary when battery terminal is disconnected / reconnected 

BATTERY TERMINAL PROCEDURES CHART

Necessary Procedures Procedure Details Effects / Inoperative Functions When Necessary Procedures are not Performed Notes
Steering angle sensor initialization Drive the vehicle on a straight road at 35 km/h (22 mph) or more for 5 seconds or longer. VGRS system -
Alarm state cancel Press the key's UNLOCK switch Until UNLOCK switch is pressed, alarm will continue sounding (57 seconds total) Refer to theft deterrent article (see ON-VEHICLE INSPECTION )
Initialize intuitive parking assist system
  1. Fully turn the steering to the right
  2. Fully turn the steering to the left
Steering sensing function of intuitive parking assist system Drive the vehicle at more than 20 km/h (12 mph) for more than 5 minutes on a straight road with as little traffic congestion as possible.
Power window system initialization
  1. Turn the power switch ON (IG)
  2. Fully open the window (if the glass is 1/4 or more open, this is not necessary)
  3. Press and hold the up side of the switch until the window is fully closed, and then hold the switch for 1 second
  • Door glass AUTO UP / DOWN function
  • Jam protection function
  • Key off (power switch OFF) operation function
  • Wireless transmitter-linked open function
  • Master switch remote control function
Perform initialization for each window

Procedures necessary when ECU or other parts are replaced 

ECU PROCEDURES CHART

Replacement Part Necessary Procedures Effects / Inoperative Functions When Necessary Procedures are not Performed Notes
Hybrid vehicle control ECU
  1. Perform clutch oil pressure value learning initialization
  2. Initialize radar cruise control system
  • Large shift shock
  • Radar cruise control system
  • Perform initialization with power switch ON (READY), shift lever on P and vehicle stopped
  • During learning operation, "T/M LEARNING" appears on meter's multi-information display
Hybrid vehicle transmission assembly Perform clutch oil pressure value learning initialization Large shift shock
  • Perform initialization with power switch ON (READY), shift lever on P and vehicle stopped
  • During learning operation, "T/M LEARNING" appears on meter's multi-information display
Tire pressure warning ECU and receiver
  1. Register transmitter IDs to "MAIN" setting of switch
  2. Register transmitter IDs to "2nd" setting of switch (if necessary)
  3. Initialize tire pressure warning system
  • Tire pressure warning light illumination
  • Tire pressure monitoring function (even if tire is punctured or pressure decreases, it is not detected)
-
Tire pressure warning valve and transmitter
  1. Register transmitter IDs to "MAIN" setting of switch
  2. Register transmitter IDs to "2nd" setting of switch (if necessary)
  3. Initialize tire pressure warning system
  • Tire pressure warning light illumination
  • Tire pressure monitoring function of replaced wheel (even if tire is punctured or pressure decreases, it is not detected)
-
Skid control ECU Initialize linear solenoid valve and perform calibration
  • Brake control warning light illumination
  • Brake warning light illumination
  • ABS warning light illumination
  • VSC warning display of multi-information display
  • Master warning light illumination
-
  • Brake actuator
  • Brake pedal stroke sensor
  1. Bleed air
  2. Clear stored value of linear solenoid valve and calibration data
  3. Initialize linear solenoid valve and perform calibration
  • Brake control warning light illumination
  • Brake warning light illumination
  • ABS warning light illumination
  • Master warning light illumination
-
Brake pedal
  1. Inspect and adjust brake pedal height
  2. Clear stored value of linear solenoid valve and calibration data
  3. Initialize linear solenoid valve and perform calibration
Brake does not operate properly -
Yaw rate and acceleration sensor
  1. Clear zero point calibration data
  2. Perform yaw rate and acceleration sensor zero point calibration
  • Master warning light illumination
  • VSC warning display of multi-information display
  • Brake control warning light illumination
  • Brake warning light illumination
  • ABS warning light illumination
  • VSC control is prohibited or operation is incorrect
  • VGRS system
-
Steering column (Multiplex tilt and telescopic ECU) (Steering lock actuator [Steering lock ECU])
  1. Code registration (immobiliser)
  2. VGRS initialization
  3. VGRS calibration
  • Wireless door lock control function
  • Smart access system with push-button start
  • Engine start
  • Steering wheel is off-center (even if steering wheel is in neutral position, tires are not straight ahead)
Leads to VGRS actuator spiral cable open malfunction
  • Power steering ECU
  • Power steering link
Perform rotation angle sensor initialization and torque sensor zero point calibration
  • EPS control
  • Steering effort is different between turning steering wheel to left and right
  • Steering effort varies
  • Rotation angle sensor or torque sensor malfunction DTC is stored
-
Steering angle sensor
  1. Store steering angle neutral position and maximum steering angle
  2. Acquire steering sensor zero point
VGRS system Drive the vehicle at more than 20 km/h (12 mph) for more than 5 minutes on a straight road with as little traffic congestion as possible.
Occupant classification ECU
  • Perform zero point calibration
  • Registration ECU data
  • Occupant classification system
  • Passenger airbag ON/OFF indicator
  • Airbag system (Front passenger side)
  • Seat belt warning system (Front passenger side)
-
Distance control ECU Initialize radar cruise control system
  • Radar cruise control function
  • Pre-collision function
-
Clearance warning ECU Initialize intuitive parking assist system Steering sensing function of intuitive parking assist system Drive the vehicle at more than 20 km/h (12 mph) for more than 5 minutes on a straight road with as little traffic congestion as possible.
  • Multiplex network master switch assembly
  • Multiplex network switch assembly (Front passenger seat, rear right seat, rear left seat)
  • Multiplex network door ECU (Front RH, front LH, rear right RH, rear right LH)
  • Power window regulator motor assembly (Front RH, front LH, rear right RH, rear right LH)
  • Front door window regulator (RH, LH)
  • Rear door window regulator (RH, LH)
Initialize power window system
  • Door glass AUTO UP / DOWN function
  • Jam protection function
  • Key off (power switch OFF) operation function
  • Wireless transmitter-linked open function
  • Master switch remote control function
Refer to windshield / windowglass article (see INITIALIZATION )
  • ID code box
  • Certification ECU
  • Steering lock ECU
  • Door control receiver
  • Key
  1. Perform identification code registration (key code, ECU code)
  2. Refer to immobiliser article "REGISTRATION" procedures
  3. Perform seat "OPERATION CHECK"
  • Smart access system with push-button start
  • Wireless door lock control function
  • Engine start
  • Seat and mirror memory call operation
When hybrid vehicle control ECU is replaced, registration of ECU communication ID is necessary
Steering column assembly (Steering lock ECU) Perform VGRS actuator neutral position calibration and initialization Steering wheel is off-center (even if steering wheel is in neutral position, tires are not straight ahead) Leads to VGRS actuator spiral cable open malfunction
  • Removal/installation, replacement or adjustment of anything between steering wheel and tires (not including the tires and wheels) (Example: steering wheel replacement; steering column assembly removal/ installation; steering sliding yoke or steering actuator assembly replacement or removal/installation; tie rod replacement, removal/ installation or adjustment)
  • Steering control ECU
Perform VGRS actuator neutral position calibration and initialization Steering wheel is off-center (even if steering wheel is in neutral position, tires are not straight ahead) Leads to VGRS actuator spiral cable open malfunction
Mayday ECU and Mayday battery
  • Mayday ECU initialization
  • Mayday ECU registration / enrollment
LEXUS link system -
Mayday battery
  • Mayday battery registration
  • Mayday battery confirmation
DTC 6-1 remains output -
Key
(Only for vehicles with memory call settings present)
Rerecord memory call function When using memory call, seat positions recorded in seat memory switches must also be rerecorded in key Refer to seat article (see ON-VEHICLE INSPECTION )
  • Sliding roof drive gear (Sliding roof ECU)
  • Sliding roof housing
  • Sliding roof drive cable
Initialize sliding roof system
  • Auto operation
  • Sliding roof operation after power switch is turned OFF
  • Jam protection function
  • Wireless door lock control function
  • Key-linked operation function (Driver's door only)
  • Entry lock switch-linked operation
-
  1. RESET MEMORY 
    NOTE:
    • If either the hybrid transmission assembly or hybrid vehicle control ECU is replaced, initialize the learned value of RESET MEMORY.
    • Wait 1 minute after disconnecting the negative battery terminal before reset memory.
    • The RESET MEMORY can be performed only with the Intelligent tester.

    HINT:

    Disconnecting the negative battery terminal does not initialize (clear) the learned value.

    1. Connect the intelligent tester to the DLC3.
    2. Turn the power switch on (READY) and turn the intelligent tester on.
      NOTE: Check that the shift lever is in the P position and turn the power switch on (READY).
    3. Select the following menu items: DIAGNOSIS / OBD/MOBD / HV ECU / DATA LIST. Read the data list before RESET MEMORY.

      Check Item 

      ITEM SPECIFICATION

      Item Specified Condition
      +B 9 to 16 V
      WOUT CTRL POWER 1 W or more
      T/M OIL TEMP 10 to 100°C (50°F to 212°F)
      NOTE:
      • Do not depress the accelerator pedal during reset memory.
      • Do not move the shift lever from the P position.
      • If the specified conditions above are not satisfied, warm up the engine with the power switch on (READY) until each data meets the specified condition.
    4. Select the following menu items: DIAGNOSIS / OBD/MOBD / HV ECU / TRANSMISSION / RESET MEMORY.
      NOTE: During reset memory, do not turn off either the power switch or the intelligent tester.

      HINT:

      Approximately 1 minute is required to complete reset memory.

      1. Tester menu flow:
        Fig 1: Tester Menu Flow Chart
        G05301806Courtesy of © TOYOTA, LICENSE AGREEMENT TMS1002
        CAUTION: After performing the RESET MEMORY, be sure to perform the ROAD TEST described earlier.

        HINT:

        The ECU is learned by performing the ROAD TEST.

  2. REGISTER TRANSMITTER ID 
    NOTE: It is necessary to register the transmitter ID in the tire pressure warning ECU when replacing the tire pressure warning valve and transmitter and/or tire pressure warning ECU.
    1. Set the air pressure of 4 wheels to the specified value (Procedure "A").

      Standard pressure: 240 kPa (2.4 kgf/cm 2  , 35 psi) 

    2. Connect the intelligent tester to the DLC3 (Procedure "B").
    3. Turn the power switch ON (IG) (Procedure "C").
      Fig 2: Connecting Intelligent Tester To DLC3
      G05301863Courtesy of © TOYOTA, LICENSE AGREEMENT TMS1002
    4. Read and write down the ID (ID1 to ID4) by using the DATA LIST (Procedure "D").
    5. Select the REGIST TIRE following the intelligent tester screen (UTILITY - REGIST TIRE) (Procedure "E").
      NOTE:
      • The registered IDs in the ECU memory will be deleted when performing the registration.
      • If the system is in the initialization mode, it is unable to perform registration. Therefore, restart the registration after terminating the initialization or confirming that the initialization has been completed.
        Fig 3: Multi-Information Display - Mode Status Normal
        G05301808Courtesy of © TOYOTA, LICENSE AGREEMENT TMS1002

      HINT:

      If the procedures D to F are not completed within 5 minutes, the mode will return to normal operation mode.

    6. Select the registration mode "MAIN".

      HINT:

      Select "2nd" when registering in 2nd.

    7. Input the ID (ID1 to ID4) using the intelligent tester and transmit it to the tire pressure warning ECU (Procedure "F").
      Fig 4: Intelligent Tester Display - Registration
      G05010759Courtesy of © TOYOTA, LICENSE AGREEMENT TMS1002
    8. Set the ID transmission condition to "ID Registration is complete" (Procedure "G").

      HINT:

      If the procedures D to F are not completed within 5 minutes, the mode will return to normal operation mode.

      Fig 5: Normal Operation Mode Flow Chart
      G05301810Courtesy of © TOYOTA, LICENSE AGREEMENT TMS1002
    9. Disconnect the intelligent tester with the power switch OFF.
  3. Initialization for tire pressure warning system 
    NOTE:
    • Perform initialization after the transmitter ID registration is completed.
    • Initialization is necessary when one of the following has occurred: 1) the tire pressure warning ECU has been replaced; 2) tires with different tire pressures have been replaced; 3) tire pressure warning valve and transmitters have been replaced, or 4) transmitter IDs have been registered into the tire pressure warning ECU.
    • Perform the tire pressure adjustment after the vehicle has sufficiently cooled down. If the vehicle is not sufficiently cooled down, increase the air pressure by 20 to 30 kPa (0.2 kgf/cm2 , 2.9 psi to 0.3 kgf/cm2 , 4.4 psi) in addition to the specified value.
    1. Set the air pressure of 4 wheels to the specified value.

      Standard pressure: 240 kPa (2.4 kgf/cm 2  , 35 psi) 

    2. Keep the tire pressure warning reset switch pressed for 3 seconds or more with the power switch ON (IG).

      HINT:

      The initialization is completed when the tire pressure warning ECU has received signals from all of the wheels.

    3. Check that the tire pressure warning light blinks 3 times (1 second ON, 1 second OFF). If the engine is on, "PRESSURE INITIAL" will be displayed on the multi-information display.
      NOTE:
      • Initialization is usually completed in 2 or 3 minutes.
      • When the initialization is completed incorrectly, DTC C2177/77 is memorized after driving the vehicle about 20 minutes or more.
      • The initialization can be terminated by making a short circuit between terminals TC and CG of the DLC3 connector.
    4. Confirm that initialization is completed using the intelligent tester.
      1. Check that the pressure of each tire is displayed in INIT THRESHOLD 1 to 4.
    5. Initialization is completed.
      Fig 6: Identifying Tire Pressure Warning Light Output Pattern
      G05301811Courtesy of © TOYOTA, LICENSE AGREEMENT TMS1002
  4. CLEAR STORED VALUE OF INITIALIZATION OF LINEAR SOLENOID VALVE AND CALIBRATION (WHEN USING INTELLIGENT TESTER) 
    1. Connect the intelligent tester (with CAN VIM) to the DLC3.
    2. Move the shift lever to the P position.
    3. Turn the power switch ON (IG) with the brake pedal released.
      Fig 7: Connecting Intelligent Tester To DLC3
      G05298631Courtesy of © TOYOTA, LICENSE AGREEMENT TMS1002
    4. Perform the RESET MEMORY function under the ABS/VSC MENU.
    5. Perform initialization of linear solenoid valve.
    6. Perform zero point calibration of yaw rate and acceleration sensor (see CALIBRATION ).
  5. PERFORM INITIALIZATION OF LINEAR SOLENOID VALVE AND CALIBRATION (WHEN USING INTELLIGENT TESTER) 
    1. Connect the intelligent tester (with CAN VIM) to the DLC3.
    2. Move the shift lever to the P position.
    3. Turn the power switch ON (IG) with the brake pedal released.
      NOTE:
      • If the linear solenoid valve offset learning is performed without turning the power switch ON (IG), the learning process may not be completed properly because of insufficient battery voltage.
      • When the linear solenoid valve offset learning is interrupted, or the learning process is performed with the shift lever not in the P position, DTC C1345/66 will be stored.
        Fig 8: Intelligent Tester Display - RESET MEMORY
        G05010900Courtesy of © TOYOTA, LICENSE AGREEMENT TMS1002
    4. Set the intelligent tester to Test Mode (select "Electronically Controlled Brake System", "Utility").

      HINT:

      Refer to the intelligent tester operator's manual for further details.

    5. Leave the vehicle stationary without depressing the brake pedal for 1 or 2 minutes.
    6. Check that the interval between blinks of the brake control warning light changes from 1 second to 0.25 seconds.

      HINT:

      • The time needed to complete initialization of linear solenoid valve and calibration varies depending on battery voltage.
      • The brake control warning light blinks at 1 second intervals during the initialization of linear solenoid valve and calibration. The brake control warning light blinks at 0.25 seconds intervals if the Test Mode is normal.
        Fig 9: Brake Control Warning Light Blinking Pattern
        G04949562Courtesy of © TOYOTA, LICENSE AGREEMENT TMS1002
    7. When the brake control warning light changes to the Test Mode display, check that DTC C1345/66, which indicates trouble with stroke sensor zero point learning, is not output.
    8. Enter the normal mode from the Test Mode following the intelligent tester prompts.

      HINT:

      Refer to the intelligent tester operator's manual for further details.

  6. CLEAR STORED VALUE OF INITIALIZATION OF LINEAR SOLENOID VALVE AND CALIBRATION (WHEN USING SST CHECK WIRE) 
    1. Move the shift lever to the P position.
    2. Turn the power switch ON (IG) with the brake pedal released.
    3. Using SST, connect and disconnect terminals 12 (TS) and 4 (CG) of the DLC3 4 times or more within 8 seconds.

      SST 09843-18040 

      Fig 10: Checking Connector Terminals
      G04949563Courtesy of © TOYOTA, LICENSE AGREEMENT TMS1002
    4. Check that no codes other than ABS code 42, VSC code 45 and electronically controlled brake system code 48, 66, or 95 are stored in the diagnostic system.
      Fig 11: Blinking Pattern Of ABS Code And Display Of VSC Code
      G05297006Courtesy of © TOYOTA, LICENSE AGREEMENT TMS1002

      HINT:

      The ABS warning light and multi-information display do not indicate the normal system code.

    5. Remove SST from the terminals of the DLC3.
    6. Using the check wire, perform initialization of linear solenoid valve and calibration.
  7. PERFORM INITIALIZATION OF LINEAR SOLENOID VALVE AND CALIBRATION (WHEN USING SST CHECK WIRE) 
    1. Turn the power switch OFF.
    2. Using SST, connect terminals 12 (TS) and 4 (CG) of the DLC3.

      SST 09843-18040 

    3. Move the shift lever to the P position.
    4. Turn the power switch ON (IG) with the brake pedal released.
      NOTE:
      • If the linear solenoid valve offset learning is performed without turning the power switch ON (IG), the learning process may not be completed properly because of insufficient battery voltage.
      • When the linear solenoid valve offset learning is interrupted, or the learning process is performed with the shift lever not in the P position, DTC C1345/66 will be stored.
        Fig 12: Checking Connector Terminals
        G04949563Courtesy of © TOYOTA, LICENSE AGREEMENT TMS1002
    5. Leave the vehicle stationary without depressing the brake pedal for 1 or 2 minutes.
    6. Check that the interval between blinks of the brake control warning light changes from 1 second to 0.25 seconds.

      HINT:

      • The time needed to complete initialization of linear solenoid valve and calibration varies depending on the battery voltage.
      • The brake control warning light blinks at 1 second intervals during the initialization of linear solenoid valve and calibration and changes to the Test Mode display.
      • The brake control warning light blinks at 0.25 seconds intervals if the Test Mode is normal.
        Fig 13: Brake Control Warning Light Blinking Pattern
        G04949562Courtesy of © TOYOTA, LICENSE AGREEMENT TMS1002
    7. When the brake control warning light changes to the Test Mode display, check that DTC C1345/66, which indicates trouble with stroke sensor zero point learning, is not output.
    8. Turn the power switch OFF and disconnect SST from the DLC3.
  8. CLEAR ZERO POINT CALIBRATION (WHEN USING INTELLIGENT TESTER) 
    1. Connect the intelligent tester (with CAN VIM) to the DLC3.
      Fig 14: Connecting Intelligent Tester To DLC3
      G05298631Courtesy of © TOYOTA, LICENSE AGREEMENT TMS1002
    2. Turn the power switch ON (IG).
    3. Operate the intelligent tester to erase the codes (select "Reset Memory").

      HINT:

      Refer to the intelligent tester operator's manual for further details.

    4. Using the intelligent tester, perform zero point calibration of the yaw rate and acceleration sensor.
  9. PERFORM ZERO POINT CALIBRATION OF YAW RATE AND ACCELERATION SENSOR (WHEN USING INTELLIGENT TESTER) 
    NOTE:
    • While obtaining the zero point, do not vibrate the vehicle by tilting, moving or shaking. Keep it in a stationary condition and do not start the engine (hybrid).
    • Choose a level surface with an inclination of less than 1 degree.
    1. Procedures for Test Mode.
      1. Ensure that the steering wheel is centered, move the shift lever to the P position, and apply the parking brake.
        NOTE: DTC C1210/36 and C1336/39 will be recorded if the shift lever is not in the P position.
      2. Connect the intelligent tester (with CAN VIM) to the DLC3.
        Fig 15: Connecting Intelligent Tester To DLC3
        G05298631Courtesy of © TOYOTA, LICENSE AGREEMENT TMS1002
      3. Turn the power switch ON (IG).
      4. Set the intelligent tester to Test Mode (select "Test Mode").

        HINT:

        Refer to the intelligent tester operator's manual for further details.

    2. Obtain the zero point of the yaw rate and acceleration sensor.
      1. Keep the vehicle stationary on a level surface for 2 seconds or longer.
      2. Check that the ABS and brake control warning lights blink and "VSC TEST MODE" is indicated on the multi-information display (Test Mode).

        HINT:

        • If the ABS and brake control warning lights do not blink and "VSC TEST MODE" is not indicated on the multi information display, perform zero point calibration again.
        • The zero point calibration is performed only once after the system enters the Test Mode.
        • Calibration cannot be performed again until the stored data is cleared.
    3. Turn the power switch OFF and disconnect the intelligent tester.
      Fig 16: Identifying ABS And Brake Control Warning Lights Blinking Pattern
      G05297011Courtesy of © TOYOTA, LICENSE AGREEMENT TMS1002
  10. CLEAR ZERO POINT CALIBRATION (WHEN USING SST CHECK WIRE) 
    1. Turn the power switch ON (IG).
    2. Using SST, connect and disconnect terminals TS and CG of the DLC3 4 times or more within 8 seconds.

      SST 09843-18040 

      Fig 17: Checking Connector Terminals
      G04949563Courtesy of © TOYOTA, LICENSE AGREEMENT TMS1002
    3. Check that no codes other than ABS code 42, VSC code 45 and electronically controlled brake system code 48, 66, or 95 are stored in the diagnostic system.
      Fig 18: Blinking Pattern Of ABS Code And Display Of VSC Code
      G05297006Courtesy of © TOYOTA, LICENSE AGREEMENT TMS1002

      HINT:

      The ABS warning light and multi-information display do not indicate the normal system code.

    4. Remove SST from the terminals of the DLC3.
    5. Using a check wire, perform zero point calibration of the yaw rate and acceleration sensor.
  11. PERFORM ZERO POINT CALIBRATION OF YAW RATE AND ACCELERATION SENSOR (WHEN USING SST CHECK WIRE) 
    NOTE:
    • While obtaining the zero point, do not vibrate the vehicle by tilting, moving or shaking. Keep it in a stationary condition and do not start the engine (hybrid).
    • Choose a level surface with an inclination of less than 1 degree.
    1. Procedures for Test Mode.
      1. Turn the power switch OFF.
      2. Using SST, connect terminals TS and CG of the DLC3.

        SST 09843-18040 

        Fig 19: Checking Connector Terminals
        G04949563Courtesy of © TOYOTA, LICENSE AGREEMENT TMS1002
      3. Check that the steering wheel is in the centered position and move the shift lever to the P position.
        NOTE: DTC C1210/36 and C1336/39 will be recorded if the shift lever is not in the P position.
    2. Obtain the zero point of the yaw rate and acceleration sensor.
      1. Turn the power switch ON (IG).
      2. Keep the vehicle in a stationary condition on a level surface for 2 seconds or more.
      3. Check that the ABS and brake control warning lights blink and "VSC TEST MODE" is indicated on the multi-information display (Test Mode).

        HINT:

        • If the ABS and brake control warning lights do not blink and "VSC TEST MODE" is not indicated on the multi-information display, perform zero point calibration again.
        • The zero point calibration is performed only once after the system enters the Test Mode.
        • Calibration cannot be performed again until the stored data is cleared.
    3. Turn the power switch OFF and disconnect the SST from the DLC3.
  12. INSTALL BRAKE PEDAL STROKE SENSOR ASSEMBLY 
    1. When installing a new brake pedal stroke sensor assembly:
      1. Install a new sensor with the 2 nuts.

        Torque: 8.5 N*m (87 kgf*cm, 75 in.*lbf) 

        NOTE:
        • Engage the sensor lever with the brake pedal groove.
        • Check that there is no foreign matter attached to the sensor's contacting surface.
          Fig 20: Identifying ABS And Brake Control Warning Lights Blinking Pattern
          G05297011Courtesy of © TOYOTA, LICENSE AGREEMENT TMS1002
      2. Firmly depress the brake pedal and break the sensor lever set pin.
      3. Remove the broken sensor lever set pin.
      4. Connect the sensor connector.
    2. When reusing the brake pedal stroke sensor assembly:
      1. Temporarily install the sensor with the 2 nuts.
        NOTE:
        • Engage the sensor lever with the brake pedal groove.
        • Check that there is no foreign matter attached to the sensor's contacting surface.
          Fig 21: Locating Sensor Lever With Brake Pedal Groove
          G05301882Courtesy of © TOYOTA, LICENSE AGREEMENT TMS1002
      2. Connect the sensor connector.
      3. Connect the cable to the negative battery terminal.
      4. Connect the intelligent tester to the DLC3.
      5. Turn the power switch ON (IG). Reading the stroke sensor 1 value shown on the data monitor, turn the sensor slowly to the right and left to adjust the output voltage to the standard voltage.

        Standard voltage: 0.8 to 1.2 V 

        Fig 22: Turning Engine Switch On (IG)
        G05297198Courtesy of © TOYOTA, LICENSE AGREEMENT TMS1002
      6. Disconnect the cable from the negative battery terminal.
      7. Fully tighten the 2 nuts.

        Torque: 8.5 N*m (86 kgf*cm, 75 in.*lbf) 

        NOTE: Do not depress the brake pedal after turning the power switch ON (IG).
  13. VGRS SYSTEM CALIBRATION PROCEDURE (USING SST CHECK WIRE) 
    1. FACE TIRES STRAIGHT AHEAD 
      NOTE: Drive the vehicle to confirm that the steering wheel is centered.
    2. CHECK DTC 
      1. Check for DTCs (see DTC CHECK / CLEAR ).

        Result 

        RESULT REFERENCE

        Result Proceed to
        DTC C1591/51 is not output A
        DTC C1591/51 is output B

      B:  GO TO step  4

      A: GO TO Next Step 

    3. PERFORM ACTUATOR ANGLE INITIALIZATION 

      SST 09843-18040 

      1. Turn the power switch ON (IG).
      2. Start the engine.
      3. Center the steering wheel.
      4. Complete the following steps within 1 minute.
        1. Using SST, connect terminals 12 (TS) and 4 (CG), and 13 (TC) and 4 (CG) of the DLC3.
        2. Disconnect the SST check wire from terminal 12 (TS) of the DLC3, and turn the steering wheel to the left 180° or more.
        3. Connect the SST to terminal 12 (TS) of the DLC3.
        4. Disconnect the SST from terminal 13 (TC) of the DLC3, and turn the steering wheel to the right 180° or more.
        5. Connect the SST to terminal 13 (TC) of the DLC3.

          HINT:

          When the master warning light (VGRS) comes on, DTC C1591/51 is memorized.

          Fig 23: Identifying Terminals Of DLC3
          G05301884Courtesy of © TOYOTA, LICENSE AGREEMENT TMS1002
      5. Disconnect the SST from the DLC3.
      6. Turn the power switch OFF.

      NEXT:  GO TO step  1

    4. FACE TIRES STRAIGHT AHEAD 
      1. Confirm that the steering wheel is centered when facing the tires straight ahead.
        NOTE: Drive the vehicle to confirm that is steering wheel is centered.

        Result 

        RESULT REFERENCE

        Result Proceed to
        Steering wheel is off-center A
        Steering wheel is centered B

      B:  GO TO step  8

      A: GO TO Next Step 

    5. UNLOCK STEERING ACTUATOR 
      NOTE: Do not start the engine.
      1. Turn the power switch OFF.
      2. Disconnect the negative (-) terminal cable from the battery.
      3. Disconnect the K26 connector from the steering actuator.
        Fig 24: Identifying K26 Connector And Steering Actuator
        G05301828Courtesy of © TOYOTA, LICENSE AGREEMENT TMS1002
      4. Connect a jumper wire from terminal LV+ to the positive (+) battery terminal and another jumper wire from terminal LG+ to the negative (-) battery terminal.
        NOTE: Do not apply voltage for more than 3 minutes.
    6. STEERING CENTER ADJUSTMENT 
      1. Center the steering wheel.
        NOTE: If the spiral cable of the airbags and VGRS system is not centered when the steering wheel is installed, release the system lock and center the spiral cable (see INSTALLATION ). Slowly turn the steering wheel to the left. Turn it to the right approximately 2 turns from the point where resistance begins to be felt (the end of the spiral cable) while steering. This will center the spiral cable. If excessive force is applied to the end of the spiral cable, the cable may break.
    7. LOCK STEERING ACTUATOR 
      1. Disconnect the positive (+) and negative (-) battery terminal cables from the steering actuator.
      2. Connect the K26 connector to the steering actuator.
      3. Connect the negative (-) terminal cable to the battery.
      4. Turn the steering wheel approximately 3° to the left and right. Confirm that the reaction force can be felt.
        NOTE:
        • If the above procedures are not followed correctly, a DTC will be detected. If a DTC is detected, perform the above procedures again and then check for DTCs.
        • Perform these procedures with the power switch OFF.

      NEXT:  GO TO step  1

    8. ADJUST ACTUATOR ANGLE 

      HINT:

      Activating and ending test mode will complete actuator angle adjustment.

      1. Make sure the power switch is OFF.
        NOTE: Do not touch the steering wheel during these procedures.
      2. Using SST, connect terminals 12 (TS) and 4 (CG) of the DLC3.

        SST 09843-18040 

      3. Turn the power switch ON (IG).
      4. Confirm that the "VGRS TEST MODE" is displayed on the multi-information display when test mode is activated.
      5. Turn the power switch OFF.
      6. Disconnect the SST from terminals 12 (TS) and 4 (CG) of the DLC3.
        Fig 25: Identifying Terminals Of DLC3
        G05301884Courtesy of © TOYOTA, LICENSE AGREEMENT TMS1002
      7. Turn the power switch ON (IG) again.
    9. CHECK MASTER WARNING LIGHT 
      1. Confirm that the master warning light (VGRS) is off.
      2. Turn the power switch OFF.
      3. Confirm that master warning light (VGRS) is operating normally.
    10. CHECK STEERING WHEEL OPERATION 
      1. Start the engine.
      2. Perform the steering angle sensor initialization (see INITIALIZATION ).
      3. Turn the steering wheel from lock to lock and check that it rotates approximately 2.7 turns.
      4. Drive the vehicle and confirm that the steering wheel is centered.

      NEXT: END 

  14. VGRS SYSTEM CALIBRATION PROCEDURE (USING INTELLIGENT TESTER) 
    1. FACE TIRES STRAIGHT AHEAD 
      NOTE: Drive the vehicle to confirm that the steering wheel is centered.
    2. PERFORM VGRS SYSTEM CALIBRATION 
      1. Connect the intelligent tester (with CAN VIM) to the DLC3.
      2. Turn the power switch ON (IG) and turn the intelligent tester on.
      3. Select and perform "STEERING ANGLE ADJ" from the VGRS menu on the intelligent tester display.
        Fig 26: Checking Accelerator Pedal
        G05285048Courtesy of © TOYOTA, LICENSE AGREEMENT TMS1002
      4. Press the "ENTER" key.
        NOTE: Press the "ENTER" key even if DTC C15B4/71 is output.
        Fig 27: Screen Display - Steering Angle Adjust
        G05301831Courtesy of © TOYOTA, LICENSE AGREEMENT TMS1002
      5. Press the "ENTER" key.
        Fig 28: Screen Display - Engine Power Switch ON/OFF
        G05301889Courtesy of © TOYOTA, LICENSE AGREEMENT TMS1002
      6. Press the "ENTER" key.
        NOTE: Ensure that the power switch is OFF.
        Fig 29: Screen Display - Vehicle On Flat And Level Surface
        G05301832Courtesy of © TOYOTA, LICENSE AGREEMENT TMS1002
      7. Press the "YES" key.
        Fig 30: Screen Display - STEERING ANGLE ADJ
        G05301833Courtesy of © TOYOTA, LICENSE AGREEMENT TMS1002
      8. Press the "ENTER" key.
        NOTE: If the spiral cable of the airbags and VGRS system is not centered when the steering wheel is installed, release the system lock and center the spiral cable (see INSTALLATION ). Slowly turn the steering wheel to the left. Turn it to the right approximately 2 turns from the point where resistance begins to be felt (the end of the spiral cable) while steering. This will center the spiral cable. If excessive force is applied to the end of the spiral cable, the cable may break.
        Fig 31: Screen Display - STEERING ANGLE ADJ
        G05297482Courtesy of © TOYOTA, LICENSE AGREEMENT TMS1002
      9. Press the "ENTER" key.
        NOTE: Do not touch the steering wheel during these procedures.
        Fig 32: Screen Display - Turn IG SW ON
        G05301835Courtesy of © TOYOTA, LICENSE AGREEMENT TMS1002
      10. Press the "ENTER" key.
        Fig 33: Screen Display - Center Steering Wheel
        G05297484Courtesy of © TOYOTA, LICENSE AGREEMENT TMS1002
      11. Press the "ENTER" key.
        NOTE: Do not touch the steering wheel during these procedures.
        Fig 34: Screen Display - Steering Wheel Centered
        G05297485Courtesy of © TOYOTA, LICENSE AGREEMENT TMS1002
      12. The remaining time is displayed and the display switches automatically to the next screen.
        NOTE: Do not touch the steering wheel during these procedures.
        Fig 35: Screen Display - Time Remaining
        G05297486Courtesy of © TOYOTA, LICENSE AGREEMENT TMS1002
      13. Check that VGRS system calibration is completed normally.
      14. Select "ENTER" to return the display to the "MENU" screen.
        Fig 36: Screen Display - STEERING ANGLE ADJ
        G05297487Courtesy of © TOYOTA, LICENSE AGREEMENT TMS1002
    3. CHECK MASTER WARNING LIGHT 
      1. Confirm that the master warning light (VGRS) is off.
      2. Turn the power switch OFF.
      3. Disconnect the intelligent tester from the DLC3.
      4. Confirm that master warning light (VGRS) is operating normally.
    4. CHECK STEERING WHEEL OPERATION 
      1. Start the engine.
      2. Perform the steering angle sensor initialization (see INITIALIZATION ).
      3. Turn the steering wheel from lock to lock and check that it rotates approximately 2.7 turns.
      4. Drive the vehicle and confirm that the steering wheel is centered.

      NEXT: END 

  15. ROTATION ANGLE SENSOR INITIALIZATION AND TORQUE SENSOR ZERO POINT CALIBRATION 
    NOTE: Clear the rotation angle sensor calibration value, initialize the rotation angle sensor, and calibrate the torque sensor zero point if any of the following has occurred:
    • The power steering ECU has been replaced.
    • The power steering link assembly has been replaced.
    • Steering effort differs between turning the steering wheel to the left and right.
    1. Inspection before calibration
      1. Connect the intelligent tester to the DLC3.
      2. Turn the power switch ON (IG).
      3. Turn the intelligent tester on.
      4. Select "IG SUPPLY" from the Data List.
      5. Check the IG power supply voltage on the tester screen.
        RESULT REFERENCE

        Item Measurement Item/Range (Display) Inspection Condition Reference Value
        IG SUPPLY ECU power source voltage/ Min.: 0 V, Max.: 25.5 V Power switch ON (IG) 10 to 14 V

        Voltage: 10 to 14 V 

        NOTE: If the IG power supply voltage is 9 V or less, calibration cannot be performed. In this case, charge or replace the battery, and then perform calibration.
    2. Rotation angle sensor calibration value clear, rotation angle sensor initialization, and torque sensor zero point calibration
      NOTE:
      • If DTC C1516 (Torque Sensor Zero Point Adjustment Incomplete) is stored, the torque sensor zero point cannot be calibrated. Clear the DTC before starting calibration.
      • If DTC C1526 (Rotation Angle Sensor Initialization Incomplete) is stored, the rotation angle sensor cannot be initialized. Clear the DTC before starting initialization.
      1. Connect the intelligent tester to the DLC3.
      2. Turn the power switch ON (IG).
      3. Turn the intelligent tester on.
      4. Select "TRQ SENSOR ADJ".
      5. Follow the procedures on the tester display to clear the rotation angle sensor calibration value, initialize the rotation angle sensor, and calibrate the torque sensor zero point.
        NOTE:
        • When initializing the rotation angle sensor, observe the following to stabilize sensor voltage:

          After turning the power switch ON (IG), wait for at least 2.5 seconds before turning the steering wheel. Do not turn the steering wheel quickly.

        • The steering wheel will vibrate during torque sensor zero point calibration. Do not touch the steering wheel while it is vibrating or for 2 seconds after it stops.
        NOTE: Make sure that the front passenger seat is not occupied before performing the operation.

        HINT:

        Perform the zero point calibration if any of the following conditions is met:

        • The occupant classification ECU is replaced.
        • The passenger airbag ON/OFF indicator indicates OFF when the front passenger seat is not occupied.
        • The vehicle is brought to the workshop for repair due to an accident or a collision.
  16. ZERO POINT CALIBRATION (FOR OCCUPANT CLASSIFICATION SYSTEM) 
    1. Zero point calibration procedures
      1. Check that all of the following conditions are met:
        • The vehicle is parked on a level surface.
        • No objects are placed on the front passenger seat.
        • The front passenger seat belt buckle switch is OFF.
      2. Adjust the seat position according to the table below.
        SEAT POSITION REFERENCE

        Adjustment Item Position
        Slide Direction Rearmost position
        Reclining Angle Upright position
        Headrest Height Lowest position
        Lifter Height Lowest position
      3. Connect the intelligent tester (with CAN VIM) to the DLC3.
        Fig 37: Connecting Intelligent Tester To DLC3
        G05301898Courtesy of © TOYOTA, LICENSE AGREEMENT TMS1002
      4. Turn the power switch ON (IG).
      5. Perform the zero point calibration by following the prompts on the tester screen.

        HINT:

        • Refer to the intelligent tester operator's manual for further details.
        • If the zero point calibration is performed when the calibration conditions are not satisfied, DTC B1797 is output.
        • If the zero point calibration has failed, DTC B1797 is output.
          Fig 38: Zero Point Calibration Procedure Flow Chart
          G05251685Courtesy of © TOYOTA, LICENSE AGREEMENT TMS1002

          HINT:

          *1: If After Exchange is selected before the previous ECU data are stored in the intelligent tester, the display screen returns to CONDITION SELECT ECU: Occupant Detect.

          ITEM SPECIFICATION

          Item Procedure
          DTC Perform DTC check and repair
          Write error Replace front seat cushion assembly (with occupant classification ECU and occupant detection sensor)
          Temperature Check value of THERMISTOR TEMP in ECU DATA LIST
          Pressure Check value of FILTERED PRESS in ECU DATA LIST
          Crash counter -
  17. REGISTRATION (FOR OCCUPANT CLASSIFICATION SYSTEM) 
    NOTE:
    • If any DTCs related to the occupant classification ECU are output, troubleshoot those DTCs by referring to the DIAGNOSTIC TROUBLE CODE CHART.
    • When ECU data saving or loading operations cannot be performed, replace the front seat cushion (with occupant classification ECU and occupant detection sensor).

    HINT:

    • When the occupant classification ECU is replaced, the previous ECU data must be saved in the intelligent tester and loaded into the new ECU by following the flowchart below.
    • Until the data from the previous ECU are loaded into the new occupant classification ECU, these data are not erased even when the tester is turned off.
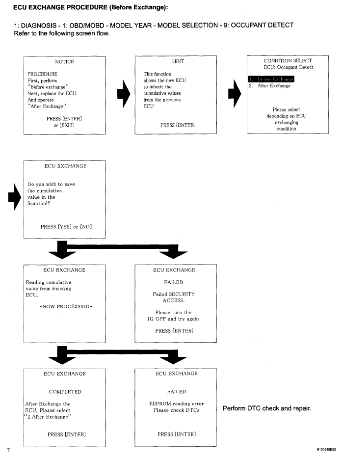
    • ECU EXCHANGE procedure (Before Exchange) describes the procedure to save the data in the intelligent tester from the occupant classification ECU which has been installed on the vehicle. ECU EXCHANGE procedure (After Exchange) describes the procedure to load the data from the previous ECU, stored in the intelligent tester, into the new ECU.
    1. Connect the intelligent tester (with CAN VIM) to the DLC3.
      Fig 39: Connecting Intelligent Tester To DLC3
      G05298251Courtesy of © TOYOTA, LICENSE AGREEMENT TMS1002
    2. Turn the power switch ON (IG).
    3. Store the occupant classification ECU data in the intelligent tester by following the prompts on the tester screen.

      HINT:

      If the ECU data cannot be stored in the intelligent tester, replace the front seat cushion (with occupant classification ECU and occupant detection sensor).

    4. Turn the power switch ON (IG).
    5. Disconnect the negative (-) terminal cable from the battery, and wait for at least 90 seconds.
    6. Replace the occupant classification ECU.
    7. Connect the negative (-) terminal cable to the battery.
    8. Turn the power switch ON (IG).
    9. Load the data from the previous ECU stored in the tester into the newly installed ECU by following the prompts on the tester screen.
    10. Turn the power switch OFF.

      HINT:

      If DTCs are not cleared at this time, past DTCs will remain.

    11. Turn the power switch ON (IG).
    12. Clear the DTCs stored in the memory.
      Fig 40: ECU Exchange Procedure Chart (Before Exchange)
      G05251682Courtesy of © TOYOTA, LICENSE AGREEMENT TMS1002
      Fig 41: ECU Exchange Procedure Chart (After Exchange)
      G05251683Courtesy of © TOYOTA, LICENSE AGREEMENT TMS1002
  18. INITIALIZE DISTANCE CONTROL ECU 
    NOTE: When replacing the distance control ECU, perform the following procedures so that the ECU can recognize the specification.
    1. Be sure to perform the following procedures after replacing the distance control ECU.
      1. Turn the power switch ON (IG).
      2. Push the cruise main switch ON.
      3. With the brake pedal depressed, push the cruise control main switch to RES/ACC 3 times within 3 seconds. Check that the VSC buzzer sounds at this time.
        NOTE: Do not turn the headlight dimmer switch on at this time because optical axis automatic adjustment mode has already started, which could lead to an incorrect optical axis setting. If the headlight dimmer switch is turned on by mistake, readjust the optical axis.
  19. ADJUST MILLIMETER WAVE RADAR SENSOR ASSEMBLY 
    CAUTION: Exposure to radio frequency emissions is hazardous to your health. It is hazardous to your health to be within 20 cm (7.9 in.) of the device's radio frequency aperture.
    NOTE:
    • This device complies with FCC radio frequency emission regulations.
    • Perform measurements on a level surface.
    • Make sure that no large pieces of metal are within a 10 m (32.81 ft.) x 14 m (45.93 ft.) area in front of the vehicle. If possible, the surrounding area should also be free of large metal objects.
      Fig 42: Identifying Radio Frequency Aperture
      G05301840Courtesy of © TOYOTA, LICENSE AGREEMENT TMS1002
    1. Before adjusting the radar beam axis, prepare the vehicle as follows.
      1. Check the tire pressure and adjust it if necessary.
      2. Remove all excess weight from the vehicle (luggage, heavy objects, etc.).
    2. w/Air suspension:

      Adjust the vehicle's height to the standard height.

    3. Check and adjust the vertical direction of the radar sensor.
      1. Remove dust, oil and foreign matter from the radar sensor's level rack.
      2. Set a level on the radar sensor's level rack.
        Fig 43: Setting Level On Radar Sensor Level Rack
        G05298679Courtesy of © TOYOTA, LICENSE AGREEMENT TMS1002
      3. Check that the level's air bubble is within the red frame.

        OK: Level's air bubble is within red frame. 

        If the bubble is not within the red frame, use a hexagon wrench to adjust screw A until the level's air bubble is within the red frame.

        HINT:

        • The adjustable range within the level's red frame is +- 0.2°.
        • The target angle is + 0.2° (upward angle of 0.2°).
          Fig 44: Adjusting Screw
          G05298680Courtesy of © TOYOTA, LICENSE AGREEMENT TMS1002

          Result 

          RESULT REFERENCE

          Adjustment Direction Adjustment Procedure Adjustment Angle
          Vertical adjustment
          • Upward direction: Turn screw A to negative (-) side
          • Downward direction: Turn screw A to positive (+) side
          Approx. 1.0° per turn
    4. Adjust the reflector height.
      1. Adjust the reflector so that the center of the SST reflector is the same height as the millimeter wave radar sensor.

        SST 09870-60000 

        HINT:

        Prepare a 10 m (32.81 ft.) string, a string with a sharp-pointed weight (plumb bob), and a 5 m (16.41 ft.) tape measure.

        Fig 45: Adjusting Reflector Height
        G05298681Courtesy of © TOYOTA, LICENSE AGREEMENT TMS1002
    5. Place the reflector.
      1. Hang the string (with weight) from the center of the vehicle rear's emblem. Mark the vehicle rear's center point on the ground. Repeat for the front of the vehicle.
        Fig 46: Identifying Mark Of Vehicle Rear Center Point On Ground
        G05301844Courtesy of © TOYOTA, LICENSE AGREEMENT TMS1002
      2. Set one end of the 10 m (32.82 ft.) string on the vehicle rear's center point. Run the string over the vehicle front's center point to a position 5 m (16.41 ft.) beyond the vehicle front's center point, as shown in the illustration. Mark the 5 m (16.41 ft.) position.
        Fig 47: Adjusting Center By Moving String To Right And Left
        G05298683Courtesy of © TOYOTA, LICENSE AGREEMENT TMS1002
      3. Using a tape measure, measure 12 mm (0.47 in.) to the left of the 5 m (16.41 ft.) position. Place the reflector at that position.
        NOTE: Perform the operation as precisely as possible.
        Fig 48: Identifying Millimeter Wave Radar Sensor Position
        G05301846Courtesy of © TOYOTA, LICENSE AGREEMENT TMS1002
    6. Adjust the radar beam axis.
      1. Connect the intelligent tester to the DLC3.
        Fig 49: Connecting Intelligent Tester To DLC3
        G05298685Courtesy of © TOYOTA, LICENSE AGREEMENT TMS1002
      2. Turn the power switch ON (IG).
      3. Turn the intelligent tester main switch ON, and turn the cruise control main switch ON.
      4. Operate by following the screen menus. Select "BEAM AXIS ADJUST" of Radar Cruise Control, and then press the "ENTER" key.

        HINT:

        • Pressing the "ENTER" key will make the ECM transfer to BEAM AXIS ADJUST MODE.
        • When the ECM transfers to BEAM AXIS ADJUST MODE, the buzzer sounds for 1 second.
          Fig 50: CONSULT - II Display - OBD/MOBD
          G05252258Courtesy of © TOYOTA, LICENSE AGREEMENT TMS1002
      5. Select "5: RADAR CRUISE".
      6. Press the "ENTER" key.
        Fig 51: Display - RADAR CRUISE
        G05298687Courtesy of © TOYOTA, LICENSE AGREEMENT TMS1002
      7. Select "6: BEAM AXIS ADJUST".
      8. Press the "ENTER" key.
        Fig 52: Display - BEAM AXIS ADJUST
        G05298688Courtesy of © TOYOTA, LICENSE AGREEMENT TMS1002
      9. Press the "ENTER" key.
        Fig 53: CONSULT - II Display - Enter
        G05252261Courtesy of © TOYOTA, LICENSE AGREEMENT TMS1002
      10. Press the "ENTER" key.
        Fig 54: CONSULT - II Display - Enter
        G05252262Courtesy of © TOYOTA, LICENSE AGREEMENT TMS1002
      11. After the CRUISE main indicator light illuminates, press the "ENTER" key.
      12. Press the "ENTER" key.
      13. Check that a distance of 5 m (16.41 ft.) is displayed on the tester.

        HINT:

        If the distance is 0 m, the sensor cannot detect the target. Reconfirm that there is no metal in the surrounding area.

        1. Check that a value between 0.0 and 6.3 is displayed in the meter display area A.
          Fig 55: CONSULT-II Display - Condition
          G05252263Courtesy of © TOYOTA, LICENSE AGREEMENT TMS1002
        2. Check that a value between 0.0 and 20.67 is displayed in the feet display area B.
        3. Check that LEFT or RIGHT is displayed in area C.
        4. Check that an angle value between 0.0 and 6.3 is displayed in area D.

          While using the intelligent tester's BEAM AXIS ADJUST MODE, the actual direction and angle of the radar sensor may be different from the intelligent tester's data. In such a case, the deviation is displayed on the combination meter's multi-information display.

          Fig 56: CONSULT - II Display - Distance
          G05298692Courtesy of © TOYOTA, LICENSE AGREEMENT TMS1002
    7. Check and adjust the horizontal direction of the radar sensor.
      1. Check that the divergence of the radar beam axis is 0°.

        Standard: 0° (Both right and left) 

        If the axis is not as specified, use a hexagon wrench to adjust screw B until the divergence of the radar beam axis is 0°.

      2. Based on the measured divergence of the beam axis, turn and adjust screw B for horizontal adjustment of the millimeter wave radar sensor using a hexagon wrench.
        Fig 57: Adjusting Screw B For Horizontal Adjustment Of Millimeter Wave Radar Sensor
        G05298693Courtesy of © TOYOTA, LICENSE AGREEMENT TMS1002

        Result 

        RESULT REFERENCE

        Adjustment Direction Adjustment Procedure Adjustment Angle
        Horizontal adjustment
        • Right direction: Turn screw B to positive (+) side.
        • Left direction: Turn screw B to negative (-) side.
        Approx. 0.33° per turn

        HINT:

        • If "LEFT SIDE: 1.0°" is displayed, the divergence is 1.0° in the left direction. Turn screw B approximately 3 turns to the negative (-) side.
        • If the value does not change to 0°, it is possible that the sensor is aiming at something different. Reconfirm that there are no reflective materials in the surrounding area.
      3. Reset the radar sensor's driving learning values.
      4. Prepare a type of metal that can block radio waves, such as aluminum foil.
        Fig 58: Identifying Aluminum Foil
        G05298694Courtesy of © TOYOTA, LICENSE AGREEMENT TMS1002
      5. Cover the radar sensor's left half with the metal for 10 seconds.
        NOTE: Be sure to keep the reflector in place and make sure that there is nothing between the sensor's left half and the reflector.

        HINT:

        When the reset is completed, the buzzer sounds for 10 seconds.

      6. Disconnect the intelligent tester from the DLC3.
    8. Recheck and readjust the vertical direction of the radar sensor.
      1. Set a level on the radar sensor's level rack.
        Fig 59: Seting Level On Radar Sensor Level Rack
        G05298679Courtesy of © TOYOTA, LICENSE AGREEMENT TMS1002
      2. Check that the level's air bubble is within the red frame.

        OK: Level's air bubble is within red frame. 

        If the bubble is not within the red frame, use a hexagon wrench to adjust screw A until the level's air bubble is within the red frame.

        HINT:

        • The adjustable range within the red frame is +- 0.2°.
        • The target angle is + 0.2° (upward angle of 0.2°).
          Fig 60: Checking Level Air Bubble With Red Frame
          G05301921Courtesy of © TOYOTA, LICENSE AGREEMENT TMS1002

          Result 

          RESULT REFERENCE

          Adjustment Direction Adjustment Procedure Adjustment Angle
          Vertical adjustment
          • Upward direction: Turn screw A to negative (-) side
          • Downward direction: Turn screw A to positive (+) side
          Approx. 1.0° per turn
  20. REGISTRATION (FOR LEXUS LINK SYSTEM) 

    HINT:

    • Turn the power switch OFF and disconnect the vehicle battery before replacing the mayday ECU (together with mayday battery) or when just replacing the mayday battery.
    • Historic DTCs may be set if the vehicle battery is not disconnected during ECU installation/replacement.
    • The mayday ECU estimates the remaining power of the mayday battery based on the mayday battery usage time.
      REGISTRATION PROCEDURE CHART

      Replaced part Registration procedure
      Mayday ECU and mayday battery
      • Mayday ECU initialization
      • Mayday ECU registration / enrollment
      Mayday battery only
      (When DTC 6-1 is detected and after installing the new mayday battery)
      • Mayday battery registration
      • Mayday battery confirmation
    1. LEXUS Link Operation Modes
      1. Factory Mode

        This is the default mode from the factory. In this mode, a Japanese prompt will play when the power switch is turned ON (IG). After any button is pressed, a voice prompt will play "System not initialized, a call cannot be placed."

      2. Demo Mode (Dealer Mode)

        A button sequence will initialize the mayday ECU from Factory Mode into Demo Mode. In Demo Mode, pressing the SERVICES button will play the voice prompt "Hello and welcome to LEXUS Link. For LEXUS Link services, contact a LEXUS Link advisor by pressing the SERVICES button again. For additional information, visit us online at Lexus.com in the owner information or talk to your LEXUS dealer." Pressing the SERVICES button again during this voice prompt will place an enrollment call to the LEXUS Link call center.

        HINT:

        • See "MAYDAY ECU INITIALIZATION" ( b) for the button sequence to switch the ECU from Factory Mode into Demo Mode.
        • If the ECU will not switch from Factory Mode to Demo Mode, and there are no prompts played when pushing any buttons, the ECU may have been inadvertently placed into an Engineering Mode. In this case, perform this button sequence to switch the ECU back into Factory Mode. While pressing and holding the VOL- button, press the SERVICES button 5 times within 15 seconds, then release both buttons. The ECU will perform a Factory Mode Start Sequence as described under "MAYDAY ECU INITIALIZATION".
      3. Active Mode

        The LEXUS Link call center will configure this mode automatically after customer enrollment.

      4. De-active Mode

        The LEXUS Link call center will configure this mode automatically after an enrollment expires. The SERVICES button will operate the same as in Demo Mode. Therefore, the customer can push it twice to contact the LEXUS Link call center for re-enrollment.

    2. MAYDAY ECU INITIALIZATION

      HINT:

      This procedure is for switching a new mayday ECU from the Factory Mode into Demo Mode.

      1. Turn the power switch from OFF to ON (IG) (engine does not have to be running).
      2. The mayday ECU will perform the Factory Mode Start Sequence for approximately 30 seconds.

        HINT:

        • In Factory Mode, for each power switch cycle OFF to ON (IG), or after checking or clearing DTCs, the ECU will perform a start sequence that includes a Japanese prompt and flashing LEDs (approximately 30 seconds). Then the LEDs will turn off. Do not push any buttons during this start sequence.
        • If there is a DTC detected during this Factory Mode Start Sequence, after the start sequence, the red LED will remain on and a Japanese prompt will repeat 5 times. Do not press any buttons during these prompts.
      3. BUTTON SEQUENCE:

        While pressing and holding the VOL+ button, press and release the PHONE button 5 times within 15 seconds, then release the VOL+ button. When switched to Demo Mode, each LED will flash one time then turn off (approximately 5 seconds).

      4. CONFIRMATION:

        Confirm Demo Mode by pressing the SERVICES button and listening for the demo prompt "Hello and welcome to LEXUS Link..." (the power switch must be ON (IG) for the SERVICES button to function). Additionally, after each power switch cycle OFF to ON (IG), the LEDs will each flash one time each. This start sequence takes approximately 5 seconds. If Demo Mode is not confirmed, repeat the initialization procedure.

        HINT:

        • Before troubleshooting a DTC, attempt to initialize the ECU into Demo Mode with the button sequence. Then access DTCs and troubleshoot the ECU in Demo Mode. If necessary, DTCs can still be accessed in Factory Mode. However, the 30 second Factory Mode Start Sequence (and the Japanese prompt will repeat 5 times if a DTC is set) will occur after each power switch cycle OFF to ON (IG), and after each DTC check or clear. Do not press any buttons during this start sequence.
        • A red LED continuously on in any mode indicates that there is a current DTC set. Refer to the DTC chart.
        • Do not push any buttons during any start sequences (LED flashing or voice prompts).
    3. MAYDAY ECU REGISTRATION / ENROLLMENT
      1. Turn the power switch ON (IG) and wait for the 5 second LED flash start sequence. Press the SERVICES button when the mayday ECU is set normally and confirm that the following demo message is provided.

        "Hello and welcome to LEXUS Link..." If the message is not provided, perform the "MAYDAY ECU INITIALIZATION BUTTON SEQUENCE" again.

      2. As the message states, press the SERVICES button again during the prompt to connect to the LEXUS Link call center.

        HINT:

        Usually this call will connect within 15 to 30 seconds. However, it may take several minutes depending on cellular service in the area. A progression tone (i.e., beep) will be heard every 5 seconds to indicate that the connection attempt is in progress.

      3. A LEXUS Link call center advisor will answer and instruct the technician on how to register/ enroll the new mayday ECU. The ESN, STID and VIN may be required at this time.

        HINT:

        • If the LEXUS Link call center cannot be reached after several attempts using the SERVICES button, or a cell tower message is heard, such as "Welcome to Verizon Wireless, your phone is not active at this time...", call the LEXUS Link call center by pushing the EMERGENCY button.
        • The LED flash start sequence (approximately 5 seconds) after power switch is cycled or after checking/clearing DTCs remains present after enrollment. A green LED continuously on after this sequence indicates that the LEXUS Link System is activity enrolled.
    4. MAYDAY BATTERY REGISTRATION

      HINT:

      • This procedure is required to register a new mayday battery and clear DTC 6-1. This procedure matches the new mayday battery with the new or used ECU.
      • A new mayday ECU always requires a new mayday battery (used mayday batteries should not be reused in a new ECU).
      • If the new replacement ECU is packaged and already connected to the new mayday battery when it arrives from the factory, and current DTC 6-1 is not set, do not perform the new mayday battery registration (the battery is already registered to the ECU that it is connected to).
      1. Turn the power switch from OFF to ON (IG) and wait for the start up sequence of LED flashing to complete. Do not press any buttons during this start up sequence.

        (Note that Demo Mode and active enrolled ECUs have approximately a 5 second LED flashing start sequence. Factory Mode has approximately 30 seconds of LED flashing with a Japanese voice prompt. Also note if a current DTC is set in Factory Mode after this start sequence. This can be confirmed if the red LED remains on and an additional Japanese prompt repeats 5 times.)

      2. BUTTON SEQUENCE:

        Press and hold the PTT button while completing the following sequence of button presses.

        VOL+, VOL+, VOL-, VOL-, VOL+, VOL+, VOL-, VOL-, VOL+, VOL+, VOL-, VOL-

        Release all buttons. This button press sequence should be performed within 15 seconds.

      3. The system will then perform the same start sequence as described above. After this start sequence completes, cycle the power switch to OFF then ON (IG). Wait for the start sequence to complete. The new mayday battery is now registered to the mayday ECU and DTC 6-1 should be cleared.

        HINT:

        The mayday battery registration can be done in any mode (Factory Mode, Demo Mode or activity enrolled).

    5. MAYDAY BATTERY CONFIRMATION
      1. After replacement check: If the "MAYDAY BATTERY REGISTRATION BUTTON SEQUENCE" has been completed, turn the power switch OFF and ON (IG), and wait for the start sequence described in the "MAYDAY BATTERY REGISTRATION". Then check that current DTC 6-1 is cleared.
        NOTE: If the "MAYDAY BATTERY REGISTRATION BUTTON SEQUENCE" has not been completed correctly, current DTC 6-1 will continue to be detected even if the mayday battery is replaced with a new one. In this case, check to be sure the old battery is removed and the new battery is installed. Then perform the "MAYDAY BATTERY REGISTRATION BUTTON SEQUENCE" again.
  21. PERFORM INITIAL SETTING OF STEERING ANGLE MID-POINT AND MAXIMUM STEERING ANGLE 

    HINT:

    The mid-point learning operation (steering angle midpoint, maximum steering angle) can be performed using 4 methods:

    MID-POINT LEARNING OPERATION CHART

    Method 1 Use intelligent tester to perform initial setting of mid-point When clearance warning ECU is replaced
    When steering wheel mid-point or wheel alignment is adjusted
    When cable of battery terminal is disconnected and reconnected
    When malfunction causes momentary drop in the power supply voltage (due to cranking, depleted battery, etc.)
    When steering angle sensor is removed and installed
    When steering angle sensor is replaced
    Method 2 Use customize mode to perform initial setting of mid-point When clearance warning ECU is replaced
    When steering wheel mid-point or wheel alignment is adjusted
    Method 3 Perform steering angle mid-point learning operation by rotating steering wheel to left and right full lock position When battery terminal is disconnected and reconnected
    When malfunction causes momentary drop in the power supply voltage (due to cranking, depleted battery, etc.)
    When steering angle sensor is removed and installed
    When steering angle sensor is replaced
    Method 4 Perform steering angle mid-point learning operation by traveling in approximate straight line for extended distance When battery terminal is disconnected and reconnected
    When malfunction causes momentary drop in the power supply voltage (due to cranking, depleted battery, etc.)
    When steering angle sensor is removed and installed
    When steering angle sensor is replaced
    1. Method 1 (Intelligent tester)
      1. Turn the power switch OFF.
      2. Connect the intelligent tester to the DLC3.
      3. Turn the power switch ON (IG) and push the intelligent tester main switch ON.
      4. Select the following menus: "DIAGNOSIS / OBD".
      5. Perform the STEERING INIT procedure from the INTUITIVE P/A menu.
        Fig 61: Intelligent Tester Display - Steering Init
        G05284435Courtesy of © TOYOTA, LICENSE AGREEMENT TMS1002

        HINT:

        *1: A countdown from 30 to 0 seconds will occur.

    2. Method 2 (Manual operation method)
      1. Using customize mode, set the mid-point and maximum steering angle.
        Fig 62: Manual Operation Method - Flow Chart
        G05301860Courtesy of © TOYOTA, LICENSE AGREEMENT TMS1002

        HINT:

        • *1: Steering wheel is centered (tires aligned straightforward).
        • *2: If 180 seconds pass, steering angle midpoint setting and maximum steering angle range setting will not occur and initialize mode will end.

          Multi-information Display Indication Settings in Each Mode 

          Fig 63: Multi-Information Display Indication Settings In Each Mode
          G05301924Courtesy of © TOYOTA, LICENSE AGREEMENT TMS1002

          • : Illumination

          ◦ : Flashing

          ■ : Flashes depending on condition

          x : No illumination or flashing

    3. Method 3 (Manual operation method)
      1. Turn the power switch ON (IG).
      2. Turn the clearance sonar main switch ON.
      3. Turn the steering wheel to the full left and right lock position.
        NOTE: Make sure to completely turn the steering wheel to the left and right full lock position.
    4. Method 4 (Manual operation method)
      1. At an area with few turns and curves, and minimal traffic, drive at 20 km/h (12 mph) or more for 5 minutes or more.
  22. RESET (INITIALIZE) POWER WINDOW REGULATOR MOTOR 
    NOTE: Resetting the power window regulator motor (initializing the pulse sensor) is necessary if: 1) the battery terminal cable is disconnected; 2) the power window regulator master switch, wire harness, power window regulator switch, window regulator, and power window regulator motor are replaced or removed / installed; 3) the D/C CUT or MPX-B fuses are replaced. If resetting is not performed, the multiplex network (master) switch will not be able to operate the AUTO operation function and jam protection function; and the multiplex network master switch will not be able to operate the remote UP / DOWN function.
    1. Turn the power switch ON (IG).
    2. Open the power window halfway by pressing the power window switch.
    3. Fully pull the switch up until the power window is fully closed and continue to hold the switch for at least 1 second.
    4. Check that the AUTO UP / DOWN function operates normally.

      HINT:

      If the AUTO UP / DOWN function operates normally, reset operations are completed. If abnormal, perform the following 3 steps.

    5. Disconnect the cable from the negative (-) battery terminal for 10 seconds or more.
      CAUTION: Wait at least 90 seconds after disconnecting the cable from the negative (-) battery terminal to prevent airbag and seat belt pretensioner activation.
    6. Reconnect the cable.
    7. Perform initialization from the first 4 steps again.

      HINT:

      If a condition where an initialization is necessary occurs (see 1), 2) and 3) above), the initialization procedures above are performed, but the remote UP / DOWN function does not operate, the power window regulator master switch may have a malfunction.

  23. RESET SLIDING ROOF SYSTEM 
    NOTE: When replacing the sliding roof drive gear or sliding roof related parts, the sliding roof drive gear requires initialization. If a reset is not executed, the following functions do not operate: auto operation, jam protection function, key off operation, key-linked open and close, and transmitter-linked open and close.
    1. Turn the power switch ON (IG).
    2. If the sliding roof is opened, close it fully.
    3. Push the SLIDE CLOSE switch or TILT UP switch, making the sliding roof operation as follows:

      Tilt up → Approximately 1 second → tilt down → slide open → slide close

    4. Sliding roof stops at the fully closed position.
    5. Finish the initialization.
    6. Check that the operation works normally with AUTO operation.
      NOTE: If the following conditions occur while operating, initialization will fail.
      • Power switch is turned OFF.
      • Pushed switch is released while sliding roof is operating.
      • Vehicle speed is 5 km/h (3 mph) or higher.
      • Battery of sliding roof ECU is 1 V or higher.
      • Communication is cut off.

      HINT:

      • If the sliding roof cannot fully close or its position has become misaligned, perform the initialization again.
      • If the sliding roof TILT UP switch or SLIDE CLOSE switch is pressed and held until the roof glass has either stopped moving or started moving in the opposite direction, and then the switch is held for another 10 seconds or more, perform the initialization again.
      • If the AUTO operation function and jam protection function do not operate after the drive gear has been reset, replace the sliding roof drive gear (sliding roof ECU).