LEMON Manuals: Even more car manuals for everyone: 1960-2025
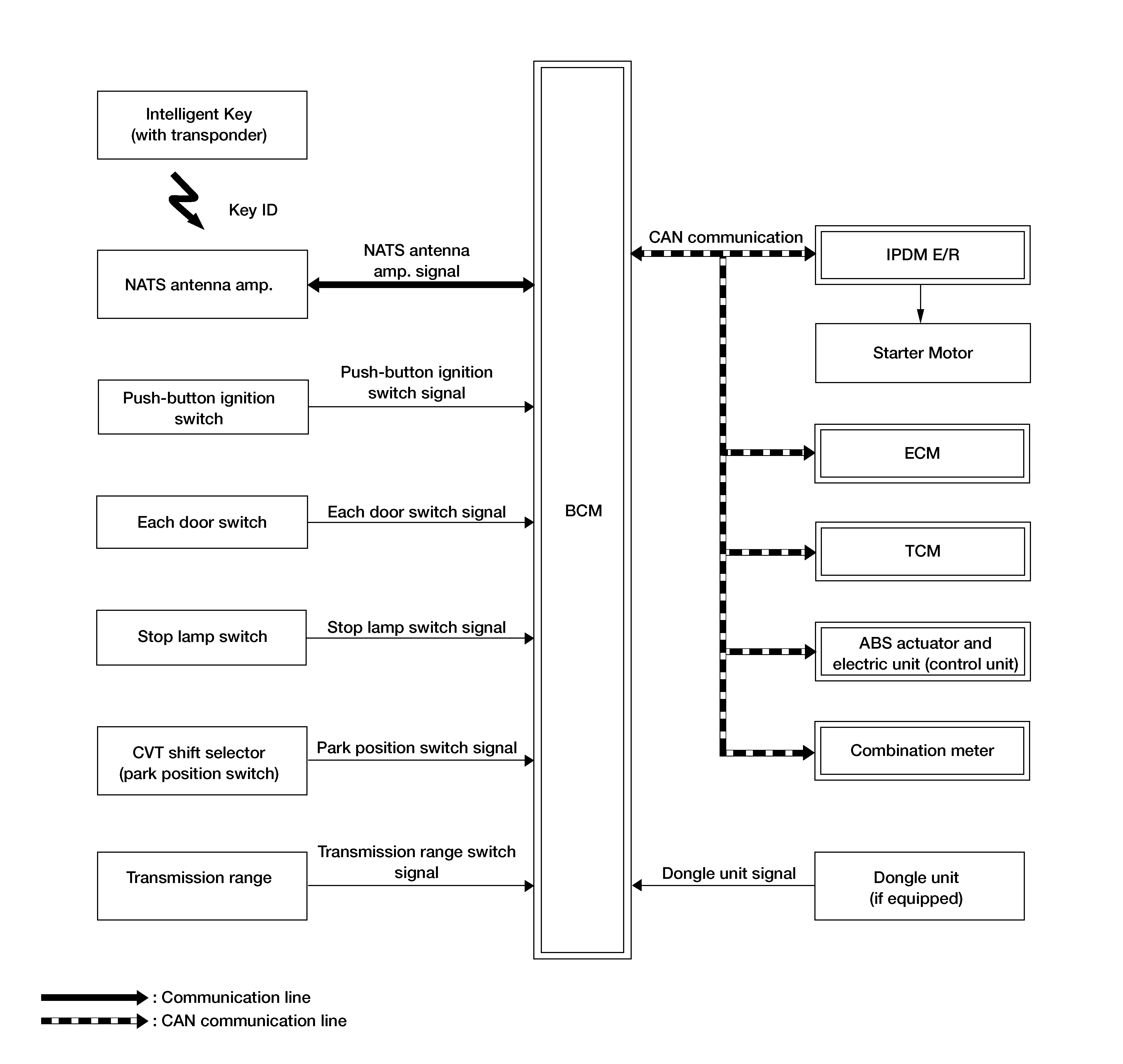
Home >> Nissan-Datsun >> 2020 >> Rogue SL, FWD >> Repair and Diagnosis >> Body & Frame >> Door Locks >> Security Control System (With Intelligent Key System) >> System Description >> System >> NISSAN Vehicle Immobilizer System-NATS >> System Description >> System Diagram
April 5, 2026: LEMON Manuals is launched! Read the announcement.

System Diagram

GNSALKIA4081GB-081Courtesy of NISSAN NORTH AMERICA, INC.